![]() |
DUNE: Uniform Navigational Environment
2.3.1
|
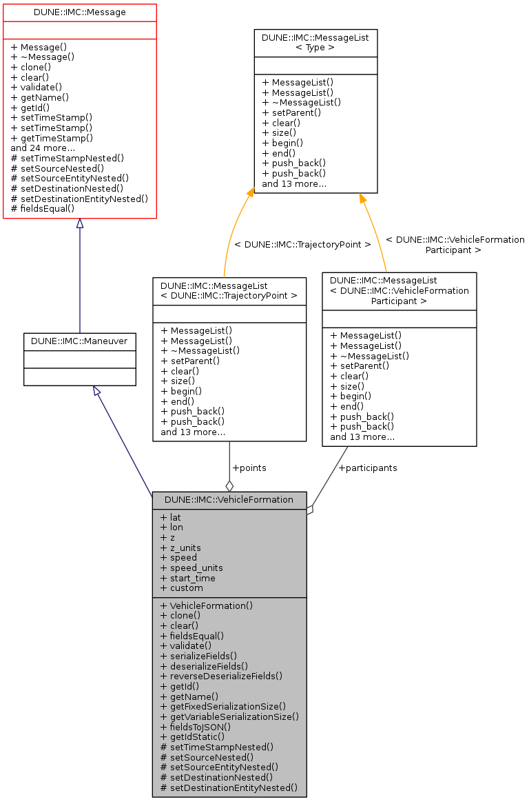
Vehicle Formation.
Public Member Functions | |
| VehicleFormation (void) | |
| Message * | clone (void) const |
| void | clear (void) |
| bool | fieldsEqual (const Message &msg__) const |
| int | validate (void) const |
| uint8_t * | serializeFields (uint8_t *bfr__) const |
| uint16_t | deserializeFields (const uint8_t *bfr__, uint16_t size__) |
| uint16_t | reverseDeserializeFields (const uint8_t *bfr__, uint16_t size__) |
| uint16_t | getId (void) const |
| const char * | getName (void) const |
| unsigned | getFixedSerializationSize (void) const |
| unsigned | getVariableSerializationSize (void) const |
| void | fieldsToJSON (std::ostream &os__, unsigned nindent__) const |
Public Member Functions inherited from DUNE::IMC::Message | |
| Message (void) | |
| virtual | ~Message (void) |
| double | setTimeStamp (double ts) |
| double | setTimeStamp (void) |
| double | getTimeStamp (void) const |
| uint16_t | getSource (void) const |
| void | setSource (uint16_t src) |
| uint8_t | getSourceEntity (void) const |
| void | setSourceEntity (uint8_t src_ent) |
| uint16_t | getDestination (void) const |
| void | setDestination (uint16_t dst) |
| uint8_t | getDestinationEntity (void) const |
| void | setDestinationEntity (uint8_t dst_ent) |
| virtual uint16_t | getSubId (void) const |
| virtual void | setSubId (uint16_t subid) |
| virtual fp64_t | getValueFP (void) const |
| virtual void | setValueFP (fp64_t val) |
| unsigned | getSerializationSize (void) const |
| unsigned | getPayloadSerializationSize (void) const |
| void | toJSON (std::ostream &os) const |
| void | toText (std::ostream &os) const |
| bool | operator== (const Message &other) const |
| bool | operator!= (const Message &other) const |
Static Public Member Functions | |
| static uint16_t | getIdStatic (void) |
Public Attributes | |
| fp64_t | lat |
| fp64_t | lon |
| fp32_t | z |
| uint8_t | z_units |
| fp32_t | speed |
| uint8_t | speed_units |
| MessageList< TrajectoryPoint > | points |
| MessageList < VehicleFormationParticipant > | participants |
| fp64_t | start_time |
| std::string | custom |
Protected Member Functions | |
| void | setTimeStampNested (double value__) |
| void | setSourceNested (uint16_t value__) |
| void | setSourceEntityNested (uint8_t value__) |
| void | setDestinationNested (uint16_t value__) |
| void | setDestinationEntityNested (uint8_t value__) |
Additional Inherited Members | |
Protected Attributes inherited from DUNE::IMC::Message | |
| Header | m_header |
| DUNE::IMC::VehicleFormation::VehicleFormation | ( | void | ) |
References clear(), DUNE::IMC::Message::m_header, DUNE::IMC::Header::mgid, participants, and points.
Referenced by clone().
|
virtual |
Reset message's fields.
Implements DUNE::IMC::Message.
References custom, lat, lon, participants, points, speed, speed_units, start_time, z, and z_units.
Referenced by VehicleFormation().
|
inlinevirtual |
Retrieve a copy of the message.
Implements DUNE::IMC::Message.
References VehicleFormation().
|
virtual |
Deserialize message fields from a packet.
| bfr | stream of bytes (packet) |
| len | length of the byte stream. |
Implements DUNE::IMC::Message.
References custom, DUNE::IMC::deserialize(), lat, lon, participants, points, speed, speed_units, start_time, z, and z_units.
|
virtual |
Compare fields for equality.
| [in] | other | message to compare. |
Reimplemented from DUNE::IMC::Message.
References custom, lat, lon, participants, points, speed, speed_units, start_time, z, and z_units.
|
virtual |
Output the message fields (excluding header) in JSON format.
| os | output stream. |
| indent_level | number of indentation spaces. |
Reimplemented from DUNE::IMC::Message.
References custom, lat, lon, participants, points, speed, speed_units, start_time, DUNE::IMC::toJSON(), z, and z_units.
|
inlinevirtual |
Get the fixed amount of bytes required to properly serialize this message (variable length fields are not included).
Reimplemented from DUNE::IMC::Message.
|
inlinevirtual |
Retrieve message's identification number.
Implements DUNE::IMC::Message.
References getIdStatic().
|
inlinestatic |
Referenced by getId().
|
inlinevirtual |
|
inlinevirtual |
Get the variable amount of bytes required to properly serialize this message (only the variable fields are included).
Reimplemented from DUNE::IMC::Message.
References custom, DUNE::IMC::getSerializationSize(), participants, and points.
|
virtual |
Deserialize message fields from a packet, swapping the byte order.
| bfr | stream of bytes (packet) |
| len | length of the byte stream. |
Implements DUNE::IMC::Message.
References custom, DUNE::IMC::deserialize(), lat, lon, participants, points, DUNE::IMC::reverseDeserialize(), speed, speed_units, start_time, z, and z_units.
|
virtual |
Implements DUNE::IMC::Message.
References custom, lat, lon, participants, points, DUNE::IMC::serialize(), speed, speed_units, start_time, z, and z_units.
|
protectedvirtual |
Set the destination entity of nested messages.
| [in] | value | destination entity. |
Reimplemented from DUNE::IMC::Message.
References participants, and points.
|
protectedvirtual |
Set the destination address of nested messages.
| [in] | value | destination address. |
Reimplemented from DUNE::IMC::Message.
References participants, and points.
|
protectedvirtual |
Set the source entity of nested messages.
| [in] | value | source entity. |
Reimplemented from DUNE::IMC::Message.
References participants, and points.
|
protectedvirtual |
Set the source address of nested messages.
| [in] | value | source address. |
Reimplemented from DUNE::IMC::Message.
References participants, and points.
|
protectedvirtual |
Set the timestamp of nested messages.
| [in] | value | timestamp. |
Reimplemented from DUNE::IMC::Message.
References participants, and points.
|
virtual |
Validate the message's contents.
Implements DUNE::IMC::Message.
| std::string DUNE::IMC::VehicleFormation::custom |
Custom settings for maneuver.
Referenced by clear(), deserializeFields(), fieldsEqual(), fieldsToJSON(), getVariableSerializationSize(), reverseDeserializeFields(), and serializeFields().
| fp64_t DUNE::IMC::VehicleFormation::lat |
Latitude WGS-84.
Referenced by clear(), DUNE::Maneuvers::VehicleFormation::consume(), deserializeFields(), fieldsEqual(), fieldsToJSON(), reverseDeserializeFields(), and serializeFields().
| fp64_t DUNE::IMC::VehicleFormation::lon |
Longitude WGS-84.
Referenced by clear(), DUNE::Maneuvers::VehicleFormation::consume(), deserializeFields(), fieldsEqual(), fieldsToJSON(), reverseDeserializeFields(), and serializeFields().
| MessageList<VehicleFormationParticipant> DUNE::IMC::VehicleFormation::participants |
Formation Participants.
Referenced by clear(), deserializeFields(), fieldsEqual(), fieldsToJSON(), getVariableSerializationSize(), reverseDeserializeFields(), serializeFields(), setDestinationEntityNested(), setDestinationNested(), setSourceEntityNested(), setSourceNested(), setTimeStampNested(), and VehicleFormation().
| MessageList<TrajectoryPoint> DUNE::IMC::VehicleFormation::points |
Trajectory Points.
Referenced by clear(), deserializeFields(), fieldsEqual(), fieldsToJSON(), getVariableSerializationSize(), reverseDeserializeFields(), serializeFields(), setDestinationEntityNested(), setDestinationNested(), setSourceEntityNested(), setSourceNested(), setTimeStampNested(), and VehicleFormation().
| fp32_t DUNE::IMC::VehicleFormation::speed |
| uint8_t DUNE::IMC::VehicleFormation::speed_units |
Speed Units.
Referenced by clear(), DUNE::Maneuvers::VehicleFormation::consume(), deserializeFields(), fieldsEqual(), fieldsToJSON(), reverseDeserializeFields(), and serializeFields().
| fp64_t DUNE::IMC::VehicleFormation::start_time |
Start Time.
Referenced by clear(), deserializeFields(), fieldsEqual(), fieldsToJSON(), reverseDeserializeFields(), and serializeFields().
| fp32_t DUNE::IMC::VehicleFormation::z |
| uint8_t DUNE::IMC::VehicleFormation::z_units |
Z Units.
Referenced by clear(), deserializeFields(), fieldsEqual(), fieldsToJSON(), reverseDeserializeFields(), and serializeFields().
