![]() |
DUNE: Uniform Navigational Environment
2.3.2
|
Public Member Functions | |
| Task (const std::string &name, Tasks::Context &ctx) | |
| ~Task (void) | |
| void | onResourceAcquisition (void) |
| void | onResourceInitialization (void) |
| void | onResourceRelease (void) |
| void | consume (const IMC::Calibration *msg) |
| void | task (void) |
Public Member Functions inherited from DUNE::Tasks::Periodic | |
| Periodic (const std::string &name, Context &ctx) | |
| virtual | ~Periodic (void) |
| void | setFrequency (double freq) |
| double | getFrequency (void) const |
| double | getRunTime (void) const |
| unsigned | getRunCount (void) const |
Public Member Functions inherited from DUNE::Tasks::Task | |
| Task (const std::string &name, Context &context) | |
| const char * | getName (void) const |
| const char * | getSystemName (void) const |
| unsigned int | getSystemId (void) const |
| unsigned int | getEntityId (void) const |
| uint16_t | getActivationTime (void) const |
| uint16_t | getDeactivationTime (void) const |
| unsigned int | resolveSystemName (const std::string &name) const |
| const char * | resolveSystemId (unsigned int id) const |
| void | loadConfig (void) |
| void | setPriority (unsigned int value) |
| unsigned int | getPriority (void) const |
| void | inf (const char *format,...) DUNE_PRINTF_FORMAT(2 |
| void void | war (const char *format,...) DUNE_PRINTF_FORMAT(2 |
| void void void | err (const char *format,...) DUNE_PRINTF_FORMAT(2 |
| void void void void | cri (const char *format,...) DUNE_PRINTF_FORMAT(2 |
| void void void void void | debug (const char *format,...) DUNE_PRINTF_FORMAT(2 |
| void void void void void void | trace (const char *format,...) DUNE_PRINTF_FORMAT(2 |
| void void void void void void void | spew (const char *format,...) DUNE_PRINTF_FORMAT(2 |
| void void void void void void void void | dispatch (IMC::Message *msg, unsigned int flags=0) |
| void | dispatch (IMC::Message &msg, unsigned int flags=0) |
| void | dispatchReply (const IMC::Message &original, IMC::Message &msg, unsigned int flags=0) |
| void | receive (const IMC::Message *msg) |
| void | reserveEntities (void) |
| void | resolveEntities (void) |
| void | acquireResources (void) |
| void | releaseResources (void) |
| void | initializeResources (void) |
| void | updateParameters (bool act_deact=true) |
| void | writeParamsXML (std::ostream &os) const |
Public Member Functions inherited from DUNE::Tasks::AbstractTask | |
| AbstractTask (void) | |
| virtual | ~AbstractTask (void) |
Public Member Functions inherited from DUNE::Concurrency::Thread | |
| Thread (void) | |
| virtual | ~Thread (void) |
Public Member Functions inherited from DUNE::Concurrency::Runnable | |
| Runnable (void) | |
| virtual | ~Runnable (void) |
| void | start (void) |
| void | stop (void) |
| void | join (void) |
| void | stopAndJoin (void) |
| void | setPriority (Scheduler::Policy policy, unsigned priority) |
| State | getState (void) |
| bool | isCreated (void) |
| bool | isStopping (void) |
| bool | isRunning (void) |
| bool | isStarting (void) |
| bool | isDead (void) |
Public Attributes | |
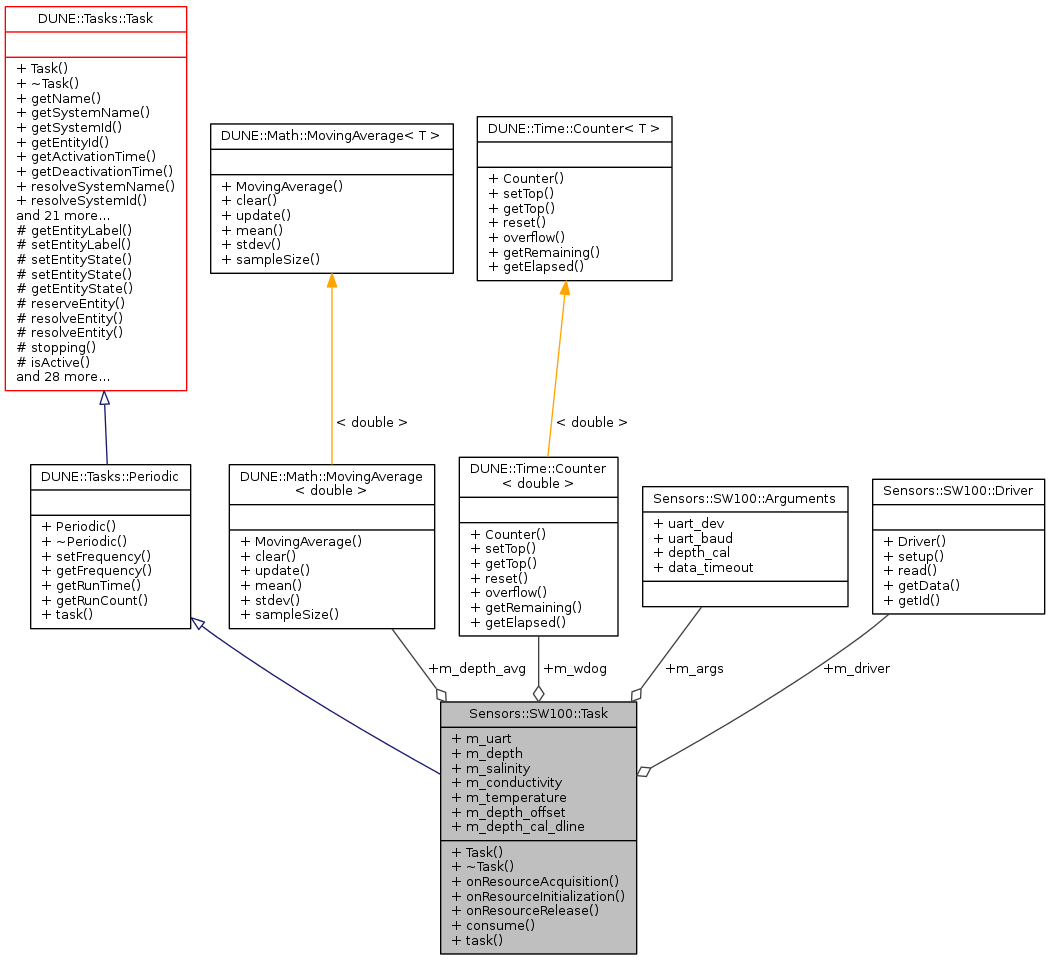
| Driver * | m_driver |
| SerialPort * | m_uart |
| IMC::Depth | m_depth |
| IMC::Salinity | m_salinity |
| IMC::Conductivity | m_conductivity |
| IMC::Temperature | m_temperature |
| IMC::DepthOffset | m_depth_offset |
| MovingAverage< double > | m_depth_avg |
| double | m_depth_cal_dline |
| Arguments | m_args |
| Counter< double > | m_wdog |
Additional Inherited Members | |
Public Types inherited from DUNE::Concurrency::Runnable | |
| enum | State { StateStarting, StateRunning, StateStopping, StateDead, StateUnknown } |
Static Public Member Functions inherited from DUNE::Concurrency::Thread | |
| static unsigned | native (void) |
Protected Member Functions inherited from DUNE::Tasks::Task | |
| const char * | getEntityLabel (void) const |
| void | setEntityLabel (const std::string &label) |
| void | setEntityState (IMC::EntityState::StateEnum state, Status::Code code) |
| void | setEntityState (IMC::EntityState::StateEnum state, const std::string &description) |
| IMC::EntityState::StateEnum | getEntityState (void) const |
| unsigned int | reserveEntity (const std::string &label) |
| unsigned int | resolveEntity (const std::string &label) const |
| std::string | resolveEntity (unsigned int id) const |
| bool | stopping (void) |
| bool | isActive (void) const |
| void | waitForMessages (double timeout) |
| void | consumeMessages (void) |
| template<typename T > | |
| Parameter & | param (const std::string &name, T &var) |
| template<typename Y , typename T > | |
| Parameter & | param (const std::string &name, T &var) |
| template<typename T > | |
| bool | paramChanged (T &var) |
| void | paramActive (Parameter::Scope def_scope, Parameter::Visibility def_visibility, bool def_value=false) |
| void | setParamSectionEditor (const std::string &name) |
| template<typename M , typename T > | |
| void | bind (T *task_obj, void(T::*consumer)(const M *)=&T::consume) |
| template<typename T > | |
| void | bind (T *task_obj, const std::vector< uint32_t > &list) |
| template<typename T > | |
| void | bind (T *task_obj, const std::vector< std::string > &list) |
| void | requestActivation (void) |
| void | requestDeactivation (void) |
| void | activate (void) |
| void | activationFailed (const std::string &reason) |
| void | deactivate (void) |
| void | deactivationFailed (const std::string &reason) |
| virtual void | onEntityReservation (void) |
| virtual void | onEntityResolution (void) |
| virtual void | onReportEntityState (void) |
| virtual void | onUpdateParameters (void) |
| virtual void | onRequestActivation (void) |
| virtual void | onRequestDeactivation (void) |
| virtual void | onActivation (void) |
| virtual void | onDeactivation (void) |
Protected Member Functions inherited from DUNE::Concurrency::Thread | |
| void | startImpl (void) |
| void | stopImpl (void) |
| void | joinImpl (void) |
| void | setPriorityImpl (Scheduler::Policy policy, unsigned priority) |
Protected Attributes inherited from DUNE::Tasks::Task | |
| Context & | m_ctx |
|
inline |
|
inlinevirtual |
|
inline |
References DUNE::Math::MovingAverage< T >::clear(), m_depth_avg, and m_depth_cal_dline.
|
inlinevirtual |
Called when the task is instructed to acquire resources whose configuration is defined by run-time parameters.
Reimplemented from DUNE::Tasks::Task.
References m_args, m_driver, m_uart, Sensors::SW100::Arguments::uart_baud, and Sensors::SW100::Arguments::uart_dev.
|
inlinevirtual |
Called when the task is instructed to initialize resources acquired previously or whose initialization depends on run-time parameters.
Reimplemented from DUNE::Tasks::Task.
References Sensors::SW100::Arguments::data_timeout, m_args, m_wdog, and DUNE::Time::Counter< T >::setTop().
|
inlinevirtual |
Called when the task is instructed to release resources.
Derived classes that override this function must not assume that any resource was previously acquired. This function must be implemented in such a way that it can be called at any time.
Reimplemented from DUNE::Tasks::Task.
References m_driver, and m_uart.
Referenced by ~Task().
|
inlinevirtual |
The task to be executed on each cycle.
Implements DUNE::Tasks::Periodic.
References Sensors::SW100::Arguments::depth_cal, DUNE::Tasks::Task::dispatch(), Sensors::SW100::Driver::getData(), DUNE::Tasks::Task::inf(), m_args, m_conductivity, m_depth, m_depth_avg, m_depth_cal_dline, m_depth_offset, m_driver, m_salinity, m_temperature, m_wdog, DUNE::Time::Counter< T >::overflow(), Sensors::SW100::Driver::read(), DUNE::Time::Counter< T >::reset(), DUNE::Tasks::Task::setEntityState(), Sensors::SW100::Driver::setup(), and DUNE::Math::MovingAverage< T >::update().
| Arguments Sensors::SW100::Task::m_args |
Task arguments.
Referenced by onResourceAcquisition(), onResourceInitialization(), Task(), and task().
| IMC::Conductivity Sensors::SW100::Task::m_conductivity |
Measured conductivity.
Referenced by task().
| IMC::Depth Sensors::SW100::Task::m_depth |
Measured depth.
Referenced by task().
| MovingAverage<double> Sensors::SW100::Task::m_depth_avg |
| double Sensors::SW100::Task::m_depth_cal_dline |
| IMC::DepthOffset Sensors::SW100::Task::m_depth_offset |
Depth Offset.
Referenced by task().
| Driver* Sensors::SW100::Task::m_driver |
Device driver.
Referenced by onResourceAcquisition(), onResourceRelease(), and task().
| IMC::Salinity Sensors::SW100::Task::m_salinity |
Measured salinity.
Referenced by task().
| IMC::Temperature Sensors::SW100::Task::m_temperature |
Measured temperature.
Referenced by task().
| SerialPort* Sensors::SW100::Task::m_uart |
Serial port.
Referenced by onResourceAcquisition(), and onResourceRelease().
| Counter<double> Sensors::SW100::Task::m_wdog |
Watchdog.
Referenced by onResourceInitialization(), and task().
