![]() |
DUNE: Uniform Navigational Environment
2.3.2
|
Public Member Functions | |
| Task (const std::string &name, Tasks::Context &ctx) | |
| void | onResourceInitialization (void) |
| void | consume (const IMC::GpsFix *msg) |
| void | onMain (void) |
Public Member Functions inherited from DUNE::Tasks::Task | |
| Task (const std::string &name, Context &context) | |
| virtual | ~Task (void) |
| const char * | getName (void) const |
| const char * | getSystemName (void) const |
| unsigned int | getSystemId (void) const |
| unsigned int | getEntityId (void) const |
| uint16_t | getActivationTime (void) const |
| uint16_t | getDeactivationTime (void) const |
| unsigned int | resolveSystemName (const std::string &name) const |
| const char * | resolveSystemId (unsigned int id) const |
| void | loadConfig (void) |
| void | setPriority (unsigned int value) |
| unsigned int | getPriority (void) const |
| void | inf (const char *format,...) DUNE_PRINTF_FORMAT(2 |
| void void | war (const char *format,...) DUNE_PRINTF_FORMAT(2 |
| void void void | err (const char *format,...) DUNE_PRINTF_FORMAT(2 |
| void void void void | cri (const char *format,...) DUNE_PRINTF_FORMAT(2 |
| void void void void void | debug (const char *format,...) DUNE_PRINTF_FORMAT(2 |
| void void void void void void | trace (const char *format,...) DUNE_PRINTF_FORMAT(2 |
| void void void void void void void | spew (const char *format,...) DUNE_PRINTF_FORMAT(2 |
| void void void void void void void void | dispatch (IMC::Message *msg, unsigned int flags=0) |
| void | dispatch (IMC::Message &msg, unsigned int flags=0) |
| void | dispatchReply (const IMC::Message &original, IMC::Message &msg, unsigned int flags=0) |
| void | receive (const IMC::Message *msg) |
| void | reserveEntities (void) |
| void | resolveEntities (void) |
| void | acquireResources (void) |
| void | releaseResources (void) |
| void | initializeResources (void) |
| void | updateParameters (bool act_deact=true) |
| void | writeParamsXML (std::ostream &os) const |
Public Member Functions inherited from DUNE::Tasks::AbstractTask | |
| AbstractTask (void) | |
| virtual | ~AbstractTask (void) |
Public Member Functions inherited from DUNE::Concurrency::Thread | |
| Thread (void) | |
| virtual | ~Thread (void) |
Public Member Functions inherited from DUNE::Concurrency::Runnable | |
| Runnable (void) | |
| virtual | ~Runnable (void) |
| void | start (void) |
| void | stop (void) |
| void | join (void) |
| void | stopAndJoin (void) |
| void | setPriority (Scheduler::Policy policy, unsigned priority) |
| State | getState (void) |
| bool | isCreated (void) |
| bool | isStopping (void) |
| bool | isRunning (void) |
| bool | isStarting (void) |
| bool | isDead (void) |
Public Attributes | |
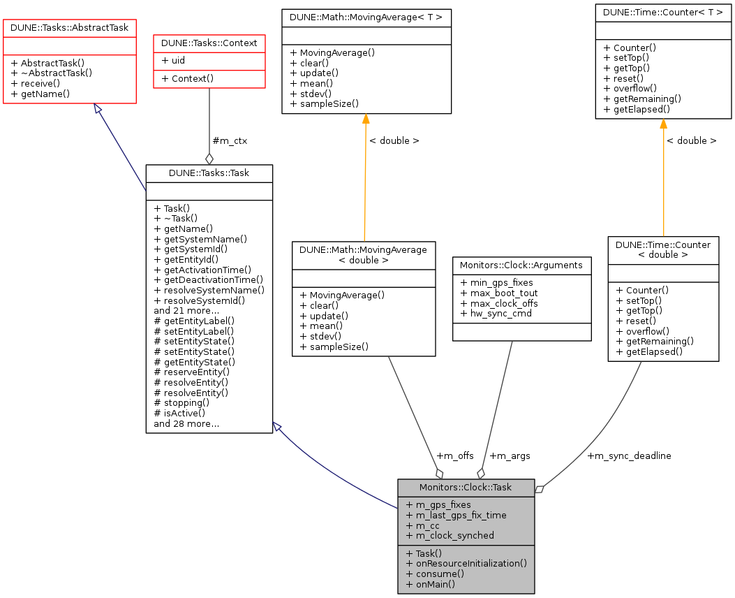
| MovingAverage< double > | m_offs |
| Arguments | m_args |
| Counter< double > | m_sync_deadline |
| unsigned | m_gps_fixes |
| unsigned | m_last_gps_fix_time |
| IMC::ClockControl | m_cc |
| bool | m_clock_synched |
Additional Inherited Members | |
Public Types inherited from DUNE::Concurrency::Runnable | |
| enum | State { StateStarting, StateRunning, StateStopping, StateDead, StateUnknown } |
Static Public Member Functions inherited from DUNE::Concurrency::Thread | |
| static unsigned | native (void) |
Protected Member Functions inherited from DUNE::Tasks::Task | |
| const char * | getEntityLabel (void) const |
| void | setEntityLabel (const std::string &label) |
| void | setEntityState (IMC::EntityState::StateEnum state, Status::Code code) |
| void | setEntityState (IMC::EntityState::StateEnum state, const std::string &description) |
| IMC::EntityState::StateEnum | getEntityState (void) const |
| unsigned int | reserveEntity (const std::string &label) |
| unsigned int | resolveEntity (const std::string &label) const |
| std::string | resolveEntity (unsigned int id) const |
| bool | stopping (void) |
| bool | isActive (void) const |
| void | waitForMessages (double timeout) |
| void | consumeMessages (void) |
| template<typename T > | |
| Parameter & | param (const std::string &name, T &var) |
| template<typename Y , typename T > | |
| Parameter & | param (const std::string &name, T &var) |
| template<typename T > | |
| bool | paramChanged (T &var) |
| void | paramActive (Parameter::Scope def_scope, Parameter::Visibility def_visibility, bool def_value=false) |
| void | setParamSectionEditor (const std::string &name) |
| template<typename M , typename T > | |
| void | bind (T *task_obj, void(T::*consumer)(const M *)=&T::consume) |
| template<typename T > | |
| void | bind (T *task_obj, const std::vector< uint32_t > &list) |
| template<typename T > | |
| void | bind (T *task_obj, const std::vector< std::string > &list) |
| void | requestActivation (void) |
| void | requestDeactivation (void) |
| void | activate (void) |
| void | activationFailed (const std::string &reason) |
| void | deactivate (void) |
| void | deactivationFailed (const std::string &reason) |
| virtual void | onEntityReservation (void) |
| virtual void | onEntityResolution (void) |
| virtual void | onReportEntityState (void) |
| virtual void | onResourceAcquisition (void) |
| virtual void | onResourceRelease (void) |
| virtual void | onUpdateParameters (void) |
| virtual void | onRequestActivation (void) |
| virtual void | onRequestDeactivation (void) |
| virtual void | onActivation (void) |
| virtual void | onDeactivation (void) |
Protected Member Functions inherited from DUNE::Concurrency::Thread | |
| void | startImpl (void) |
| void | stopImpl (void) |
| void | joinImpl (void) |
| void | setPriorityImpl (Scheduler::Policy policy, unsigned priority) |
Protected Attributes inherited from DUNE::Tasks::Task | |
| Context & | m_ctx |
|
inline |
References DUNE::Tasks::Parameter::defaultValue(), DUNE::Tasks::Parameter::description(), Monitors::Clock::Arguments::hw_sync_cmd, m_args, Monitors::Clock::Arguments::max_boot_tout, Monitors::Clock::Arguments::max_clock_offs, Monitors::Clock::Arguments::min_gps_fixes, DUNE::Tasks::Task::param(), DUNE::Tasks::Task::setEntityState(), and DUNE::Tasks::Parameter::units().
|
inline |
References DUNE::Tasks::Task::dispatch(), DUNE::Tasks::Task::err(), Monitors::Clock::Arguments::hw_sync_cmd, m_args, m_cc, m_clock_synched, m_gps_fixes, m_last_gps_fix_time, m_offs, Monitors::Clock::Arguments::max_clock_offs, Monitors::Clock::Arguments::min_gps_fixes, DUNE::Tasks::Task::setEntityState(), DUNE::Math::MovingAverage< T >::update(), and DUNE::Tasks::Task::war().
|
inlinevirtual |
|
inlinevirtual |
Called when the task is instructed to initialize resources acquired previously or whose initialization depends on run-time parameters.
Reimplemented from DUNE::Tasks::Task.
References m_args, m_sync_deadline, Monitors::Clock::Arguments::max_boot_tout, and DUNE::Time::Counter< T >::setTop().
| Arguments Monitors::Clock::Task::m_args |
Task arguments.
Referenced by consume(), onResourceInitialization(), and Task().
| IMC::ClockControl Monitors::Clock::Task::m_cc |
| bool Monitors::Clock::Task::m_clock_synched |
True if clock is synchronized.
Referenced by consume().
| unsigned Monitors::Clock::Task::m_gps_fixes |
Count of GPS fixes since last sync.
Referenced by consume().
| unsigned Monitors::Clock::Task::m_last_gps_fix_time |
Time of last GPS fix.
Referenced by consume().
| MovingAverage<double> Monitors::Clock::Task::m_offs |
Moving average of time difference.
Referenced by consume().
| Counter<double> Monitors::Clock::Task::m_sync_deadline |
Synchronization deadline.
Referenced by onMain(), and onResourceInitialization().
