![]() |
DUNE: Uniform Navigational Environment
2.5.0-rc1
|
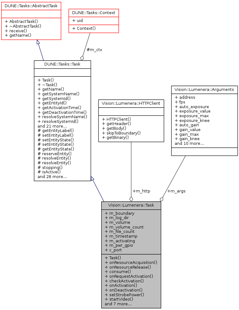
Device driver task.
Public Member Functions | |
| Task (const std::string &name, Tasks::Context &ctx) | |
| void | onResourceAcquisition (void) |
| void | onResourceRelease (void) |
| void | consume (const IMC::LoggingControl *msg) |
| void | onRequestActivation (void) |
| void | checkActivation (void) |
| void | onActivation (void) |
| void | onDeactivation (void) |
| void | setStrobePower (bool value) |
| void | startVideo (void) |
| void | stopVideo (void) |
| void | captureFrame (ByteBuffer &dst, double timeout=2.0) |
| void | setProperty (std::string property, std::string value) |
| void | getProperty (std::string property, std::string &value) |
| void | setProperties (void) |
| void | changeVolume (void) |
| void | onMain (void) |
Public Member Functions inherited from DUNE::Tasks::Task | |
| Task (const std::string &name, Context &context) | |
| virtual | ~Task (void) |
| const char * | getName (void) const |
| const char * | getSystemName (void) const |
| unsigned int | getSystemId (void) const |
| unsigned int | getEntityId (void) const |
| uint16_t | getActivationTime (void) const |
| uint16_t | getDeactivationTime (void) const |
| unsigned int | resolveSystemName (const std::string &name) const |
| const char * | resolveSystemId (unsigned int id) const |
| void | loadConfig (void) |
| void | setPriority (unsigned int value) |
| unsigned int | getPriority (void) const |
| void | inf (const char *format,...) DUNE_PRINTF_FORMAT(2 |
| void void | war (const char *format,...) DUNE_PRINTF_FORMAT(2 |
| void void void | err (const char *format,...) DUNE_PRINTF_FORMAT(2 |
| void void void void | cri (const char *format,...) DUNE_PRINTF_FORMAT(2 |
| void void void void void | debug (const char *format,...) DUNE_PRINTF_FORMAT(2 |
| void void void void void void | trace (const char *format,...) DUNE_PRINTF_FORMAT(2 |
| void void void void void void void | spew (const char *format,...) DUNE_PRINTF_FORMAT(2 |
| void void void void void void void void | dispatch (IMC::Message *msg, unsigned int flags=0) |
| void | dispatch (IMC::Message &msg, unsigned int flags=0) |
| void | dispatchReply (const IMC::Message &original, IMC::Message &msg, unsigned int flags=0) |
| void | receive (const IMC::Message *msg) |
| void | reserveEntities (void) |
| void | resolveEntities (void) |
| void | acquireResources (void) |
| void | releaseResources (void) |
| void | initializeResources (void) |
| void | updateParameters (bool act_deact=true) |
| void | writeParamsXML (std::ostream &os) const |
Public Member Functions inherited from DUNE::Tasks::AbstractTask | |
| AbstractTask (void) | |
| virtual | ~AbstractTask (void) |
Public Member Functions inherited from DUNE::Concurrency::Thread | |
| Thread (void) | |
| virtual | ~Thread (void) |
| int | getProcessorUsage (void) |
Public Member Functions inherited from DUNE::Concurrency::Runnable | |
| Runnable (void) | |
| virtual | ~Runnable (void) |
| void | start (void) |
| void | stop (void) |
| void | join (void) |
| void | stopAndJoin (void) |
| void | setPriority (Scheduler::Policy policy, unsigned priority) |
| State | getState (void) |
| bool | isCreated (void) |
| bool | isStopping (void) |
| bool | isRunning (void) |
| bool | isStarting (void) |
| bool | isDead (void) |
Public Attributes | |
| Arguments | m_args |
| HTTPClient * | m_http |
| std::string | m_boundary |
| Path | m_log_dir |
| Path | m_volume |
| unsigned | m_volume_count |
| unsigned | m_file_count |
| double | m_timestamp |
| bool | m_activating |
| Hardware::GPIO * | m_pwr_gpio |
Static Public Attributes | |
| static const unsigned | c_port |
Additional Inherited Members | |
Public Types inherited from DUNE::Concurrency::Runnable | |
| enum | State { StateStarting, StateRunning, StateStopping, StateDead, StateUnknown } |
Protected Member Functions inherited from DUNE::Tasks::Task | |
| const char * | getEntityLabel (void) const |
| void | setEntityLabel (const std::string &label) |
| void | setEntityState (IMC::EntityState::StateEnum state, Status::Code code) |
| void | setEntityState (IMC::EntityState::StateEnum state, const std::string &description) |
| IMC::EntityState::StateEnum | getEntityState (void) const |
| unsigned int | reserveEntity (const std::string &label) |
| unsigned int | resolveEntity (const std::string &label) const |
| std::string | resolveEntity (unsigned int id) const |
| bool | stopping (void) |
| bool | isActive (void) const |
| void | waitForMessages (double timeout) |
| void | consumeMessages (void) |
| template<typename T > | |
| Parameter & | param (const std::string &name, T &var) |
| template<typename Y , typename T > | |
| Parameter & | param (const std::string &name, T &var) |
| template<typename T > | |
| bool | paramChanged (T &var) |
| void | paramActive (Parameter::Scope def_scope, Parameter::Visibility def_visibility, bool def_value=false) |
| void | setParamSectionEditor (const std::string &name) |
| template<typename M , typename T > | |
| void | bind (T *task_obj, void(T::*consumer)(const M *)=&T::consume) |
| template<typename T > | |
| void | bind (T *task_obj, const std::vector< uint32_t > &list) |
| template<typename T > | |
| void | bind (T *task_obj, const std::vector< std::string > &list) |
| void | requestActivation (void) |
| void | requestDeactivation (void) |
| void | activate (void) |
| void | activationFailed (const std::string &reason) |
| void | deactivate (void) |
| void | deactivationFailed (const std::string &reason) |
| virtual void | onEntityReservation (void) |
| virtual void | onEntityResolution (void) |
| virtual void | onReportEntityState (void) |
| virtual void | onResourceInitialization (void) |
| virtual void | onUpdateParameters (void) |
| virtual void | onRequestDeactivation (void) |
Protected Member Functions inherited from DUNE::Concurrency::Thread | |
| void | startImpl (void) |
| void | stopImpl (void) |
| void | joinImpl (void) |
| void | setPriorityImpl (Scheduler::Policy policy, unsigned priority) |
Protected Attributes inherited from DUNE::Tasks::Task | |
| Context & | m_ctx |
|
inline |
References Vision::Lumenera::Arguments::address, Vision::Lumenera::Arguments::auto_exposure, Vision::Lumenera::Arguments::auto_gain, Vision::Lumenera::Arguments::auto_whitebalance, DUNE::Tasks::Parameter::defaultValue(), DUNE::Tasks::Parameter::description(), Vision::Lumenera::Arguments::exposure_knee, Vision::Lumenera::Arguments::exposure_max, Vision::Lumenera::Arguments::exposure_value, Vision::Lumenera::Arguments::fps, Vision::Lumenera::Arguments::gain_blue, Vision::Lumenera::Arguments::gain_green, Vision::Lumenera::Arguments::gain_knee, Vision::Lumenera::Arguments::gain_max, Vision::Lumenera::Arguments::gain_red, Vision::Lumenera::Arguments::gain_value, Vision::Lumenera::Arguments::gamma, m_args, Vision::Lumenera::Arguments::median_filter, DUNE::Tasks::Task::param(), DUNE::Tasks::Task::paramActive(), Vision::Lumenera::Arguments::pwr_gpio, Vision::Lumenera::Arguments::strobe, Vision::Lumenera::Arguments::strobe_pwr, and Vision::Lumenera::Arguments::volume_size.
|
inline |
|
inline |
References m_log_dir, m_volume, and m_volume_count.
Referenced by onActivation(), and onMain().
|
inline |
References DUNE::Tasks::Task::activate(), DUNE::Tasks::Task::err(), m_activating, and setProperties().
Referenced by onMain().
|
inline |
|
inline |
|
inlinevirtual |
Called when the task starts/resumes normal execution.
Reimplemented from DUNE::Tasks::Task.
References changeVolume(), m_activating, m_file_count, m_volume_count, DUNE::Tasks::Task::setEntityState(), and setStrobePower().
|
inlinevirtual |
Called when the task stops normal execution and enters an idleness state.
Reimplemented from DUNE::Tasks::Task.
References m_pwr_gpio, DUNE::Tasks::Task::setEntityState(), and setStrobePower().
|
inlinevirtual |
Implements DUNE::Tasks::Task.
References captureFrame(), changeVolume(), checkActivation(), DUNE::Tasks::Task::consumeMessages(), DUNE::Tasks::Task::debug(), DUNE::Tasks::Task::isActive(), m_args, m_file_count, m_http, m_volume, DUNE::Tasks::Task::spew(), startVideo(), DUNE::Tasks::Task::stopping(), stopVideo(), Vision::Lumenera::Arguments::volume_size, and DUNE::Tasks::Task::waitForMessages().
|
inlinevirtual |
Called when an external activation request is received.
Derived classes that need to perform extra steps to prepare normal execution should replace the default behaviour of immediate activation with calls to activate() when the request is completed or activationFailed() if the request cannot be honoured.
Reimplemented from DUNE::Tasks::Task.
References DUNE::Tasks::Task::dispatch(), m_activating, m_pwr_gpio, and DUNE::Tasks::Task::trace().
|
inlinevirtual |
Called when the task is instructed to acquire resources whose configuration is defined by run-time parameters.
Reimplemented from DUNE::Tasks::Task.
References m_args, m_pwr_gpio, and Vision::Lumenera::Arguments::pwr_gpio.
|
inlinevirtual |
Called when the task is instructed to release resources.
Derived classes that override this function must not assume that any resource was previously acquired. This function must be implemented in such a way that it can be called at any time.
Reimplemented from DUNE::Tasks::Task.
References m_pwr_gpio, stopVideo(), and DUNE::Tasks::Task::trace().
|
inline |
References Vision::Lumenera::Arguments::auto_exposure, Vision::Lumenera::Arguments::auto_gain, Vision::Lumenera::Arguments::auto_whitebalance, DUNE::Tasks::Task::debug(), Vision::Lumenera::Arguments::exposure_knee, Vision::Lumenera::Arguments::exposure_max, Vision::Lumenera::Arguments::exposure_value, Vision::Lumenera::Arguments::fps, Vision::Lumenera::Arguments::gain_blue, Vision::Lumenera::Arguments::gain_green, Vision::Lumenera::Arguments::gain_knee, Vision::Lumenera::Arguments::gain_max, Vision::Lumenera::Arguments::gain_red, Vision::Lumenera::Arguments::gain_value, Vision::Lumenera::Arguments::gamma, m_args, Vision::Lumenera::Arguments::median_filter, setProperty(), and Vision::Lumenera::Arguments::strobe.
Referenced by checkActivation().
|
inline |
References Vision::Lumenera::Arguments::address, c_port, Vision::Lumenera::HTTPClient::getHeader(), and m_args.
Referenced by setProperties().
|
inline |
References DUNE::Tasks::Task::dispatch(), m_args, Vision::Lumenera::Arguments::strobe, and Vision::Lumenera::Arguments::strobe_pwr.
Referenced by onActivation(), and onDeactivation().
|
inline |
References Vision::Lumenera::Arguments::address, c_port, DUNE::Tasks::Task::debug(), DUNE::Tasks::Task::err(), Vision::Lumenera::HTTPClient::getHeader(), DUNE::Tasks::Task::inf(), m_args, m_boundary, m_http, and stopVideo().
Referenced by onMain().
|
inline |
References DUNE::Tasks::Task::debug(), and m_http.
Referenced by onMain(), onResourceRelease(), and startVideo().
|
static |
HTTP camera port.
Referenced by getProperty(), setProperty(), and startVideo().
| bool Vision::Lumenera::Task::m_activating |
True if task is activating.
Referenced by checkActivation(), consume(), onActivation(), and onRequestActivation().
| Arguments Vision::Lumenera::Task::m_args |
Configuration parameters.
Referenced by getProperty(), onMain(), onResourceAcquisition(), setProperties(), setProperty(), setStrobePower(), startVideo(), and Task().
| std::string Vision::Lumenera::Task::m_boundary |
MJPEG boundary string.
Referenced by captureFrame(), and startVideo().
| unsigned Vision::Lumenera::Task::m_file_count |
Number of files in current volume.
Referenced by onActivation(), and onMain().
| HTTPClient* Vision::Lumenera::Task::m_http |
Video stream HTTP connection.
Referenced by captureFrame(), onMain(), startVideo(), and stopVideo().
| Path Vision::Lumenera::Task::m_log_dir |
Destination log folder.
Referenced by changeVolume(), and consume().
| Hardware::GPIO* Vision::Lumenera::Task::m_pwr_gpio |
Power GPIO.
Referenced by onDeactivation(), onRequestActivation(), onResourceAcquisition(), and onResourceRelease().
| double Vision::Lumenera::Task::m_timestamp |
Referenced by captureFrame().
| Path Vision::Lumenera::Task::m_volume |
Current destination volume.
Referenced by changeVolume(), and onMain().
| unsigned Vision::Lumenera::Task::m_volume_count |
Current number of volumes.
Referenced by changeVolume(), and onActivation().
