![]() |
DUNE: Uniform Navigational Environment
2016.03.0
|
Public Member Functions | |
| Task (const std::string &name, Tasks::Context &ctx) | |
| void | onUpdateParameters (void) |
| void | onResourceInitialization (void) |
| void | onRequestActivation (void) |
| void | onRequestDeactivation (void) |
| void | queueState (StateMachineStates state) |
| bool | hasQueuedStates (void) const |
| StateMachineStates | getCurrentState (void) const |
| StateMachineStates | dequeueState (void) |
| bool | connect (void) |
| double | getTimeout (double timeout) |
| void | failActivation (const std::string &reason) |
| void | updateStateMachine (void) |
| void | onMain (void) |
Public Member Functions inherited from DUNE::Tasks::Task | |
| Task (const std::string &name, Context &context) | |
| virtual | ~Task (void) |
| const char * | getName (void) const |
| const char * | getSystemName (void) const |
| unsigned int | getSystemId (void) const |
| unsigned int | getEntityId (void) const |
| unsigned int | resolveEntity (const std::string &label) const |
| std::string | resolveEntity (unsigned int id) const |
| DebugLevel | getDebugLevel (void) const |
| uint16_t | getActivationTime (void) const |
| uint16_t | getDeactivationTime (void) const |
| unsigned int | resolveSystemName (const std::string &name) const |
| const char * | resolveSystemId (unsigned int id) const |
| void | loadConfig (void) |
| void | setPriority (unsigned int value) |
| unsigned int | getPriority (void) const |
| void | inf (const char *format,...) DUNE_PRINTF_FORMAT(2 |
| void void | war (const char *format,...) DUNE_PRINTF_FORMAT(2 |
| void void void | err (const char *format,...) DUNE_PRINTF_FORMAT(2 |
| void void void void | cri (const char *format,...) DUNE_PRINTF_FORMAT(2 |
| void void void void void | debug (const char *format,...) DUNE_PRINTF_FORMAT(2 |
| void void void void void void | trace (const char *format,...) DUNE_PRINTF_FORMAT(2 |
| void void void void void void void | spew (const char *format,...) DUNE_PRINTF_FORMAT(2 |
| void void void void void void void void | dispatch (IMC::Message *msg, unsigned int flags=0) |
| void | dispatch (IMC::Message &msg, unsigned int flags=0) |
| void | dispatchReply (const IMC::Message &original, IMC::Message &msg, unsigned int flags=0) |
| void | receive (const IMC::Message *msg) |
| void | reserveEntities (void) |
| void | resolveEntities (void) |
| void | acquireResources (void) |
| void | releaseResources (void) |
| void | initializeResources (void) |
| void | updateParameters (bool act_deact=true) |
| void | writeParamsXML (std::ostream &os) const |
| const char * | getEntityLabel (void) const |
| void | setEntityLabel (const std::string &label) |
Public Member Functions inherited from DUNE::Tasks::AbstractTask | |
| AbstractTask (void) | |
| virtual | ~AbstractTask (void) |
Public Member Functions inherited from DUNE::Concurrency::Thread | |
| Thread (void) | |
| virtual | ~Thread (void) |
| int | getProcessorUsage (void) |
Public Member Functions inherited from DUNE::Concurrency::Runnable | |
| Runnable (void) | |
| virtual | ~Runnable (void) |
| void | start (void) |
| void | stop (void) |
| void | join (void) |
| void | stopAndJoin (void) |
| void | setPriority (Scheduler::Policy policy, unsigned priority) |
| State | getState (void) |
| bool | isCreated (void) |
| bool | isStopping (void) |
| bool | isRunning (void) |
| bool | isStarting (void) |
| bool | isDead (void) |
Public Attributes | |
| Driver * | m_driver |
| Counter< double > | m_timer |
| StateMachineStates | m_sm_state |
| std::queue< StateMachineStates > | m_sm_state_queue |
| Arguments | m_args |
Additional Inherited Members | |
Public Types inherited from DUNE::Concurrency::Runnable | |
| enum | State { StateStarting, StateRunning, StateStopping, StateDead, StateUnknown } |
Protected Member Functions inherited from DUNE::Tasks::Task | |
| void | setEntityState (IMC::EntityState::StateEnum state, Status::Code code) |
| void | setEntityState (IMC::EntityState::StateEnum state, const std::string &description) |
| IMC::EntityState::StateEnum | getEntityState (void) const |
| unsigned int | reserveEntity (const std::string &label) |
| template<typename E > | |
| E * | reserveEntity (const std::string &label) |
| bool | stopping (void) |
| bool | isActive (void) const |
| bool | isActivating (void) const |
| bool | isDeactivating (void) const |
| void | waitForMessages (double timeout) |
| void | consumeMessages (void) |
| template<typename T > | |
| Parameter & | param (const std::string &name, T &var) |
| template<typename Y , typename T > | |
| Parameter & | param (const std::string &name, T &var) |
| template<typename T > | |
| bool | paramChanged (T &var) |
| void | paramActive (Parameter::Scope def_scope, Parameter::Visibility def_visibility, bool def_value=false) |
| void | setParamSectionEditor (const std::string &name) |
| template<typename M , typename T > | |
| void | bind (T *task_obj, void(T::*consumer)(const M *)=&T::consume) |
| template<typename T > | |
| void | bind (T *task_obj, const std::vector< uint32_t > &list) |
| template<typename T , typename M > | |
| void | bind (T *task_obj, const std::vector< uint32_t > &list, void(T::*consumer)(const M *)=&T::consume) |
| template<typename T > | |
| void | bind (T *task_obj, const std::vector< std::string > &list) |
| void | requestActivation (void) |
| void | requestDeactivation (void) |
| void | activate (void) |
| void | activationFailed (const std::string &reason) |
| void | deactivate (void) |
| void | deactivationFailed (const std::string &reason) |
| virtual bool | onWriteParamsXML (std::ostream &os) const |
| virtual void | onEntityReservation (void) |
| virtual void | onEntityResolution (void) |
| virtual void | onReportEntityState (void) |
| virtual void | onResourceAcquisition (void) |
| virtual void | onResourceRelease (void) |
| virtual void | onActivation (void) |
| virtual void | onDeactivation (void) |
| virtual void | onQueryEntityParameters (const IMC::QueryEntityParameters *msg) |
| virtual void | onSetEntityParameters (const IMC::SetEntityParameters *msg) |
| virtual void | onPushEntityParameters (const IMC::PushEntityParameters *msg) |
| virtual void | onPopEntityParameters (const IMC::PopEntityParameters *msg) |
Protected Member Functions inherited from DUNE::Concurrency::Thread | |
| void | startImpl (void) |
| void | stopImpl (void) |
| void | joinImpl (void) |
| void | setPriorityImpl (Scheduler::Policy policy, unsigned priority) |
Protected Attributes inherited from DUNE::Tasks::Task | |
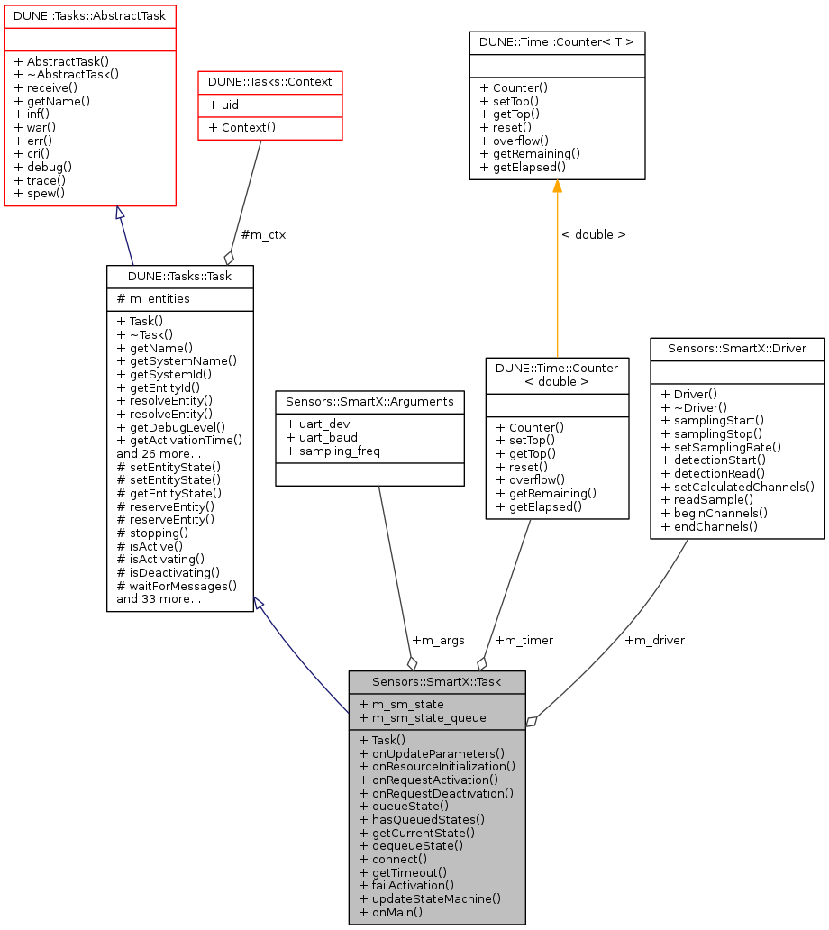
| Context & | m_ctx |
| std::vector < Entities::BasicEntity * > | m_entities |
|
inline |
Constructor.
| [in] | name | task name. |
| [in] | ctx | context. |
References DUNE::Tasks::Parameter::defaultValue(), m_args, DUNE::Tasks::Task::param(), DUNE::Tasks::Task::paramActive(), Sensors::SmartX::Arguments::sampling_freq, Sensors::SmartX::Arguments::uart_baud, and Sensors::SmartX::Arguments::uart_dev.
|
inline |
References m_args, m_driver, Sensors::SmartX::Arguments::uart_baud, and Sensors::SmartX::Arguments::uart_dev.
|
inline |
References hasQueuedStates(), m_sm_state, and m_sm_state_queue.
Referenced by updateStateMachine().
|
inline |
References DUNE::Tasks::Task::activationFailed(), queueState(), and Sensors::SmartX::ST_IDLE.
Referenced by updateStateMachine().
|
inline |
References m_sm_state.
|
inline |
References DUNE::Time::Counter< T >::getRemaining(), and m_timer.
Referenced by updateStateMachine().
|
inline |
Test if state queue has pending state transitions.
References m_sm_state_queue.
Referenced by dequeueState(), and onMain().
|
inlinevirtual |
Main loop.
Implements DUNE::Tasks::Task.
References DUNE::Tasks::Task::consumeMessages(), hasQueuedStates(), DUNE::Tasks::Task::isActive(), DUNE::Tasks::Task::stopping(), updateStateMachine(), and DUNE::Tasks::Task::waitForMessages().
|
inlinevirtual |
Called when an external activation request is received.
Derived classes that need to perform extra steps to prepare normal execution should replace the default behaviour of immediate activation with calls to activate() when the request is completed or activationFailed() if the request cannot be honoured.
Reimplemented from DUNE::Tasks::Task.
References queueState(), and Sensors::SmartX::ST_ACTIVATION_START.
|
inlinevirtual |
Called when an external deactivation request is received.
Derived classes that need to perform extra steps to prepare normal execution should replace the default behaviour of immediate deactivation with calls to deactivate() when the request is completed or deactivationFailed() if the request cannot be honoured.
Reimplemented from DUNE::Tasks::Task.
References queueState(), and Sensors::SmartX::ST_DEACTIVATION_START.
|
inlinevirtual |
Called when the task is instructed to initialize resources acquired previously or whose initialization depends on run-time parameters.
Reimplemented from DUNE::Tasks::Task.
References DUNE::Tasks::Task::setEntityState().
|
inlinevirtual |
Called when the task is instructed to update its run-time parameters.
Derived classes that need to compute auxiliary values based on run-time parameters should override this function.
Reimplemented from DUNE::Tasks::Task.
References DUNE::Tasks::Task::isActive(), m_args, DUNE::Tasks::Task::paramChanged(), queueState(), Sensors::SmartX::Arguments::sampling_freq, and Sensors::SmartX::ST_CONFIG_SET.
|
inline |
Push a new state to the state queue.
| [in] | state | state machine state. |
References m_sm_state_queue.
Referenced by failActivation(), onRequestActivation(), onRequestDeactivation(), onUpdateParameters(), and updateStateMachine().
|
inline |
References DUNE::Tasks::Task::activate(), Sensors::SmartX::Driver::beginChannels(), DUNE::Tasks::Task::deactivate(), dequeueState(), Sensors::SmartX::Driver::detectionRead(), Sensors::SmartX::Driver::detectionStart(), Sensors::SmartX::Driver::endChannels(), failActivation(), DUNE::Tasks::Task::getActivationTime(), getTimeout(), DUNE::Tasks::Task::inf(), DUNE::Tasks::Task::isActivating(), m_args, m_driver, m_timer, DUNE::Time::Counter< T >::overflow(), queueState(), Sensors::SmartX::Driver::readSample(), DUNE::Time::Counter< T >::reset(), Sensors::SmartX::Arguments::sampling_freq, Sensors::SmartX::Driver::samplingStart(), Sensors::SmartX::Driver::samplingStop(), Sensors::SmartX::Driver::setCalculatedChannels(), DUNE::Tasks::Task::setEntityState(), Sensors::SmartX::Driver::setSamplingRate(), DUNE::Time::Counter< T >::setTop(), Sensors::SmartX::ST_ACTIVATION_START, Sensors::SmartX::ST_ACTIVE, Sensors::SmartX::ST_CALCULATED_SET, Sensors::SmartX::ST_CONFIG_SET, Sensors::SmartX::ST_CONNECT, Sensors::SmartX::ST_DEACTIVATION_CLOSE, Sensors::SmartX::ST_DEACTIVATION_START, Sensors::SmartX::ST_DETECTION_START, Sensors::SmartX::ST_DETECTION_WAIT, Sensors::SmartX::ST_IDLE, Sensors::SmartX::ST_SAMPLING_SET_RATE, Sensors::SmartX::ST_SAMPLING_START, Sensors::SmartX::ST_SAMPLING_STOP, Sensors::SmartX::Arguments::uart_baud, and Sensors::SmartX::Arguments::uart_dev.
Referenced by onMain().
| Arguments Sensors::SmartX::Task::m_args |
Task arguments.
Referenced by connect(), onUpdateParameters(), Task(), and updateStateMachine().
| Driver* Sensors::SmartX::Task::m_driver |
Referenced by connect(), and updateStateMachine().
| StateMachineStates Sensors::SmartX::Task::m_sm_state |
Current state machine state.
Referenced by dequeueState(), and getCurrentState().
| std::queue<StateMachineStates> Sensors::SmartX::Task::m_sm_state_queue |
State machine state queue.
Referenced by dequeueState(), hasQueuedStates(), and queueState().
| Counter<double> Sensors::SmartX::Task::m_timer |
Timer.
Referenced by getTimeout(), and updateStateMachine().
