![]() |
DUNE: Uniform Navigational Environment
2016.09.0
|
Public Member Functions | |
| Task (const std::string &name, Tasks::Context &ctx) | |
| void | onResourceAcquisition (void) |
| void | onResourceInitialization (void) |
| void | onResourceRelease (void) |
| void | onActivation (void) |
| void | onDeactivation (void) |
| void | handleIridiumCommand (IridiumCommand *irCmd) |
| void | handleUpdates (std::vector< DevicePosition > positions) |
| void | consume (const IMC::IridiumMsgRx *msg) |
| void | consume (const IMC::PlanControlState *msg) |
| void | consume (const IMC::FuelLevel *msg) |
| void | consume (const IMC::VehicleState *msg) |
| void | consume (const IMC::Announce *msg) |
| void | consume (const IMC::IridiumTxStatus *msg) |
| bool | sendAnnounce (void) |
| bool | sendDeviceUpdates (void) |
| void | onMain (void) |
Public Member Functions inherited from DUNE::Tasks::Task | |
| Task (const std::string &name, Context &context) | |
| virtual | ~Task (void) |
| const char * | getName (void) const |
| const char * | getSystemName (void) const |
| unsigned int | getSystemId (void) const |
| unsigned int | getEntityId (void) const |
| unsigned int | resolveEntity (const std::string &label) const |
| std::string | resolveEntity (unsigned int id) const |
| DebugLevel | getDebugLevel (void) const |
| uint16_t | getActivationTime (void) const |
| uint16_t | getDeactivationTime (void) const |
| unsigned int | resolveSystemName (const std::string &name) const |
| const char * | resolveSystemId (unsigned int id) const |
| void | loadConfig (void) |
| void | setPriority (unsigned int value) |
| unsigned int | getPriority (void) const |
| void | inf (const char *format,...) DUNE_PRINTF_FORMAT(2 |
| void void | war (const char *format,...) DUNE_PRINTF_FORMAT(2 |
| void void void | err (const char *format,...) DUNE_PRINTF_FORMAT(2 |
| void void void void | cri (const char *format,...) DUNE_PRINTF_FORMAT(2 |
| void void void void void | debug (const char *format,...) DUNE_PRINTF_FORMAT(2 |
| void void void void void void | trace (const char *format,...) DUNE_PRINTF_FORMAT(2 |
| void void void void void void void | spew (const char *format,...) DUNE_PRINTF_FORMAT(2 |
| void void void void void void void void | dispatch (IMC::Message *msg, unsigned int flags=0) |
| void | dispatch (IMC::Message &msg, unsigned int flags=0) |
| void | dispatchReply (const IMC::Message &original, IMC::Message &msg, unsigned int flags=0) |
| void | receive (const IMC::Message *msg) |
| void | reserveEntities (void) |
| void | resolveEntities (void) |
| void | acquireResources (void) |
| void | releaseResources (void) |
| void | initializeResources (void) |
| void | updateParameters (bool act_deact=true) |
| void | writeParamsXML (std::ostream &os) const |
| const char * | getEntityLabel (void) const |
| void | setEntityLabel (const std::string &label) |
Public Member Functions inherited from DUNE::Tasks::AbstractTask | |
| AbstractTask (void) | |
| virtual | ~AbstractTask (void) |
Public Member Functions inherited from DUNE::Concurrency::Thread | |
| Thread (void) | |
| virtual | ~Thread (void) |
| int | getProcessorUsage (void) |
Public Member Functions inherited from DUNE::Concurrency::Runnable | |
| Runnable (void) | |
| virtual | ~Runnable (void) |
| void | start (void) |
| void | stop (void) |
| void | join (void) |
| void | stopAndJoin (void) |
| void | setPriority (Scheduler::Policy policy, unsigned priority) |
| unsigned | getPriority (void) |
| State | getState (void) |
| bool | isCreated (void) |
| bool | isStopping (void) |
| bool | isRunning (void) |
| bool | isStarting (void) |
| bool | isDead (void) |
Public Attributes | |
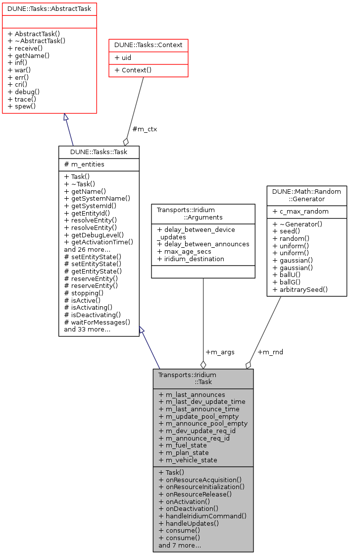
| std::map< std::string, IMC::Announce > | m_last_announces |
| double | m_last_dev_update_time |
| double | m_last_announce_time |
| bool | m_update_pool_empty |
| bool | m_announce_pool_empty |
| int | m_dev_update_req_id |
| int | m_announce_req_id |
| IMC::FuelLevel | m_fuel_state |
| IMC::PlanControlState | m_plan_state |
| IMC::VehicleState | m_vehicle_state |
| Random::Generator * | m_rnd |
| Arguments | m_args |
Additional Inherited Members | |
Public Types inherited from DUNE::Concurrency::Runnable | |
| enum | State { StateStarting, StateRunning, StateStopping, StateDead, StateUnknown } |
Protected Member Functions inherited from DUNE::Tasks::Task | |
| void | setEntityState (IMC::EntityState::StateEnum state, Status::Code code) |
| void | setEntityState (IMC::EntityState::StateEnum state, const std::string &description) |
| IMC::EntityState::StateEnum | getEntityState (void) const |
| unsigned int | reserveEntity (const std::string &label) |
| template<typename E > | |
| E * | reserveEntity (const std::string &label) |
| bool | stopping (void) |
| bool | isActive (void) const |
| bool | isActivating (void) const |
| bool | isDeactivating (void) const |
| void | waitForMessages (double timeout) |
| void | consumeMessages (void) |
| template<typename T > | |
| Parameter & | param (const std::string &name, T &var) |
| template<typename Y , typename T > | |
| Parameter & | param (const std::string &name, T &var) |
| template<typename T > | |
| bool | paramChanged (T &var) |
| void | paramActive (Parameter::Scope def_scope, Parameter::Visibility def_visibility, bool def_value=false) |
| void | setParamSectionEditor (const std::string &name) |
| template<typename M , typename T > | |
| void | bind (T *task_obj, void(T::*consumer)(const M *)=&T::consume) |
| template<typename T > | |
| void | bind (T *task_obj, const std::vector< uint32_t > &list) |
| template<typename T , typename M > | |
| void | bind (T *task_obj, const std::vector< uint32_t > &list, void(T::*consumer)(const M *)=&T::consume) |
| template<typename T > | |
| void | bind (T *task_obj, const std::vector< std::string > &list) |
| void | requestActivation (void) |
| void | requestDeactivation (void) |
| void | activate (void) |
| void | activationFailed (const std::string &reason) |
| void | deactivate (void) |
| void | deactivationFailed (const std::string &reason) |
| virtual bool | onWriteParamsXML (std::ostream &os) const |
| virtual void | onEntityReservation (void) |
| virtual void | onEntityResolution (void) |
| virtual void | onReportEntityState (void) |
| virtual void | onUpdateParameters (void) |
| virtual void | onRequestActivation (void) |
| virtual void | onRequestDeactivation (void) |
| virtual void | onQueryEntityParameters (const IMC::QueryEntityParameters *msg) |
| virtual void | onSetEntityParameters (const IMC::SetEntityParameters *msg) |
| virtual void | onPushEntityParameters (const IMC::PushEntityParameters *msg) |
| virtual void | onPopEntityParameters (const IMC::PopEntityParameters *msg) |
Protected Member Functions inherited from DUNE::Concurrency::Thread | |
| void | startImpl (void) |
| void | stopImpl (void) |
| void | joinImpl (void) |
| void | setPriorityImpl (Scheduler::Policy policy, unsigned priority) |
| unsigned | getPriorityImpl (void) |
Protected Attributes inherited from DUNE::Tasks::Task | |
| Context & | m_ctx |
| std::vector < Entities::BasicEntity * > | m_entities |
|
inline |
|
inline |
References DUNE::IMC::IridiumMessage::deserialize(), DUNE::Tasks::Task::dispatch(), DUNE::IMC::Message::getName(), DUNE::IMC::Message::getTimeStamp(), handleIridiumCommand(), handleUpdates(), DUNE::Tasks::Task::inf(), m_args, Transports::Iridium::Arguments::max_age_secs, DUNE::IMC::ImcIridiumMessage::msg, DUNE::IMC::IridiumMessage::msg_id, and DUNE::Tasks::Task::war().
|
inline |
References m_plan_state.
|
inline |
References m_fuel_state.
|
inline |
References m_vehicle_state.
|
inline |
References m_last_announces.
|
inline |
|
inline |
References DUNE::Tasks::Task::dispatch(), DUNE::Tasks::Task::inf(), and DUNE::Tasks::Task::spew().
Referenced by consume().
|
inline |
References DUNE::Tasks::Task::dispatch(), DUNE::Tasks::Task::inf(), and DUNE::Tasks::Task::resolveSystemId().
Referenced by consume().
|
inlinevirtual |
Called when the task starts/resumes normal execution.
Reimplemented from DUNE::Tasks::Task.
References DUNE::Tasks::Task::setEntityState().
|
inlinevirtual |
Called when the task stops normal execution and enters an idleness state.
Reimplemented from DUNE::Tasks::Task.
References DUNE::Tasks::Task::setEntityState().
|
inlinevirtual |
Implements DUNE::Tasks::Task.
References Transports::Iridium::Arguments::delay_between_announces, Transports::Iridium::Arguments::delay_between_device_updates, DUNE::Tasks::Task::isActive(), m_args, m_last_announce_time, m_last_dev_update_time, sendAnnounce(), sendDeviceUpdates(), DUNE::Tasks::Task::spew(), DUNE::Tasks::Task::stopping(), and DUNE::Tasks::Task::waitForMessages().
|
inlinevirtual |
Called when the task is instructed to acquire resources whose configuration is defined by run-time parameters.
Reimplemented from DUNE::Tasks::Task.
References m_rnd.
|
inlinevirtual |
Called when the task is instructed to initialize resources acquired previously or whose initialization depends on run-time parameters.
Reimplemented from DUNE::Tasks::Task.
References DUNE::Tasks::Task::dispatch(), and DUNE::Tasks::Task::setEntityState().
|
inlinevirtual |
Called when the task is instructed to release resources.
Derived classes that override this function must not assume that any resource was previously acquired. This function must be implemented in such a way that it can be called at any time.
Reimplemented from DUNE::Tasks::Task.
References m_rnd.
|
inline |
References DUNE::IMC::IridiumMsgTx::data, DUNE::Tasks::Task::debug(), DUNE::IMC::IridiumMessage::destination, DUNE::Tasks::Task::dispatch(), DUNE::Tasks::Task::getSystemId(), DUNE::Tasks::Task::getSystemName(), m_announce_pool_empty, m_announce_req_id, m_fuel_state, m_last_announces, m_plan_state, m_rnd, m_vehicle_state, DUNE::Math::Random::Generator::random(), DUNE::IMC::IridiumMsgTx::req_id, DUNE::IMC::ImcIridiumMessage::serialize(), DUNE::IMC::Message::setTimeStamp(), DUNE::IMC::IridiumMessage::source, and DUNE::IMC::IridiumMsgTx::ttl.
Referenced by onMain().
|
inline |
References DUNE::Tasks::Task::debug(), DUNE::IMC::IridiumMessage::destination, DUNE::Tasks::Task::dispatch(), DUNE::Tasks::Task::getSystemId(), m_dev_update_req_id, m_last_announces, m_rnd, m_update_pool_empty, DUNE::IMC::DeviceUpdate::positions, DUNE::Math::Random::Generator::random(), DUNE::IMC::DeviceUpdate::serialize(), DUNE::IMC::IridiumMessage::source, and DUNE::Tasks::Task::spew().
Referenced by onMain().
| bool Transports::Iridium::Task::m_announce_pool_empty |
Referenced by consume(), and sendAnnounce().
| int Transports::Iridium::Task::m_announce_req_id |
Referenced by consume(), and sendAnnounce().
| int Transports::Iridium::Task::m_dev_update_req_id |
Referenced by consume(), and sendDeviceUpdates().
| IMC::FuelLevel Transports::Iridium::Task::m_fuel_state |
Referenced by consume(), and sendAnnounce().
| std::map<std::string, IMC::Announce> Transports::Iridium::Task::m_last_announces |
Referenced by consume(), sendAnnounce(), and sendDeviceUpdates().
| IMC::PlanControlState Transports::Iridium::Task::m_plan_state |
Referenced by consume(), and sendAnnounce().
| Random::Generator* Transports::Iridium::Task::m_rnd |
Referenced by onResourceAcquisition(), onResourceRelease(), sendAnnounce(), and sendDeviceUpdates().
| bool Transports::Iridium::Task::m_update_pool_empty |
Referenced by consume(), and sendDeviceUpdates().
| IMC::VehicleState Transports::Iridium::Task::m_vehicle_state |
Referenced by consume(), and sendAnnounce().
