![]() |
DUNE: Uniform Navigational Environment
2019.02.0
|
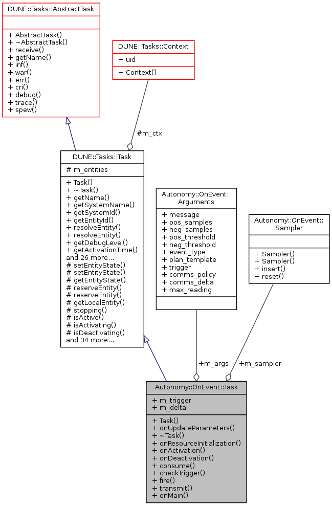
Public Member Functions | |
| Task (const std::string &name, Tasks::Context &ctx) | |
| void | onUpdateParameters (void) |
| ~Task (void) | |
| void | onResourceInitialization (void) |
| void | onActivation (void) |
| void | onDeactivation (void) |
| void | consume (const IMC::Message *msg) |
| bool | checkTrigger (Sampler::SamplerState state, Sampler::SamplerState latcher, Sampler::SamplerState trigger) |
| void | fire (void) |
| void | transmit (double reading) |
| void | onMain (void) |
Public Member Functions inherited from DUNE::Tasks::Task | |
| Task (const std::string &name, Context &context) | |
| const char * | getName (void) const |
| const char * | getSystemName (void) const |
| unsigned int | getSystemId (void) const |
| unsigned int | getEntityId (void) const |
| unsigned int | resolveEntity (const std::string &label) const |
| std::string | resolveEntity (unsigned int id) const |
| DebugLevel | getDebugLevel (void) const |
| uint16_t | getActivationTime (void) const |
| uint16_t | getDeactivationTime (void) const |
| unsigned int | resolveSystemName (const std::string &name) const |
| const char * | resolveSystemId (unsigned int id) const |
| void | loadConfig (void) |
| void | setPriority (unsigned int value) |
| unsigned int | getPriority (void) const |
| void | inf (const char *format,...) DUNE_PRINTF_FORMAT(2 |
| void void | war (const char *format,...) DUNE_PRINTF_FORMAT(2 |
| void void void | err (const char *format,...) DUNE_PRINTF_FORMAT(2 |
| void void void void | cri (const char *format,...) DUNE_PRINTF_FORMAT(2 |
| void void void void void | debug (const char *format,...) DUNE_PRINTF_FORMAT(2 |
| void void void void void void | trace (const char *format,...) DUNE_PRINTF_FORMAT(2 |
| void void void void void void void | spew (const char *format,...) DUNE_PRINTF_FORMAT(2 |
| void void void void void void void void | dispatch (IMC::Message *msg, unsigned int flags=0) |
| void | dispatch (IMC::Message &msg, unsigned int flags=0) |
| void | dispatchReply (const IMC::Message &original, IMC::Message &msg, unsigned int flags=0) |
| void | receive (const IMC::Message *msg) |
| void | reserveEntities (void) |
| void | resolveEntities (void) |
| void | acquireResources (void) |
| void | releaseResources (void) |
| void | initializeResources (void) |
| void | updateParameters (bool act_deact=true) |
| void | writeParamsXML (std::ostream &os) const |
| const char * | getEntityLabel (void) const |
| void | setEntityLabel (const std::string &label) |
Public Member Functions inherited from DUNE::Tasks::AbstractTask | |
| AbstractTask (void) | |
| virtual | ~AbstractTask (void) |
Public Member Functions inherited from DUNE::Concurrency::Thread | |
| Thread (void) | |
| virtual | ~Thread (void) |
| int | getProcessorUsage (void) |
Public Member Functions inherited from DUNE::Concurrency::Runnable | |
| Runnable (void) | |
| virtual | ~Runnable (void) |
| void | start (void) |
| void | stop (void) |
| void | join (void) |
| void | stopAndJoin (void) |
| void | setPriority (Scheduler::Policy policy, unsigned priority) |
| unsigned | getPriority (void) |
| State | getState (void) |
| bool | isCreated (void) |
| bool | isStopping (void) |
| bool | isRunning (void) |
| bool | isStarting (void) |
| bool | isDead (void) |
Public Attributes | |
| Sampler * | m_sampler |
| bool | m_trigger |
| Time::Counter< double > | m_delta |
| Arguments | m_args |
Additional Inherited Members | |
Public Types inherited from DUNE::Concurrency::Runnable | |
| enum | State { StateStarting, StateRunning, StateStopping, StateDead, StateUnknown } |
Protected Member Functions inherited from DUNE::Tasks::Task | |
| void | setEntityState (IMC::EntityState::StateEnum state, Status::Code code) |
| void | setEntityState (IMC::EntityState::StateEnum state, const std::string &description) |
| IMC::EntityState::StateEnum | getEntityState (void) const |
| unsigned int | reserveEntity (const std::string &label) |
| template<typename E > | |
| E * | reserveEntity (const std::string &label) |
| Entities::BasicEntity * | getLocalEntity (const std::string &label) |
| bool | stopping (void) |
| bool | isActive (void) const |
| bool | isActivating (void) const |
| bool | isDeactivating (void) const |
| void | waitForMessages (double timeout) |
| void | consumeMessages (void) |
| template<typename T > | |
| Parameter & | param (const std::string &name, T &var) |
| template<typename Y , typename T > | |
| Parameter & | param (const std::string &name, T &var) |
| template<typename T > | |
| bool | paramChanged (T &var) |
| void | paramActive (Parameter::Scope def_scope, Parameter::Visibility def_visibility, bool def_value=false) |
| void | setParamSectionEditor (const std::string &name) |
| template<typename M , typename T > | |
| void | bind (T *task_obj, void(T::*consumer)(const M *)=&T::consume) |
| template<typename T > | |
| void | bind (T *task_obj, const std::vector< uint32_t > &list) |
| template<typename T , typename M > | |
| void | bind (T *task_obj, const std::vector< uint32_t > &list, void(T::*consumer)(const M *)=&T::consume) |
| template<typename T > | |
| void | bind (T *task_obj, const std::vector< std::string > &list) |
| void | requestActivation (void) |
| void | requestDeactivation (void) |
| void | activate (void) |
| void | activationFailed (const std::string &reason) |
| void | deactivate (void) |
| void | deactivationFailed (const std::string &reason) |
| virtual bool | onWriteParamsXML (std::ostream &os) const |
| virtual void | onEntityReservation (void) |
| virtual void | onEntityResolution (void) |
| virtual void | onReportEntityState (void) |
| virtual void | onResourceAcquisition (void) |
| virtual void | onResourceRelease (void) |
| virtual void | onRequestActivation (void) |
| virtual void | onRequestDeactivation (void) |
| virtual void | onQueryEntityParameters (const IMC::QueryEntityParameters *msg) |
| virtual void | onSetEntityParameters (const IMC::SetEntityParameters *msg) |
| virtual void | onPushEntityParameters (const IMC::PushEntityParameters *msg) |
| virtual void | onPopEntityParameters (const IMC::PopEntityParameters *msg) |
Protected Member Functions inherited from DUNE::Concurrency::Thread | |
| void | startImpl (void) |
| void | stopImpl (void) |
| void | joinImpl (void) |
| void | setPriorityImpl (Scheduler::Policy policy, unsigned priority) |
| unsigned | getPriorityImpl (void) |
Protected Attributes inherited from DUNE::Tasks::Task | |
| Context & | m_ctx |
| std::vector < Entities::BasicEntity * > | m_entities |
|
inline |
Constructor.
| [in] | name | task name. |
| [in] | ctx | context. |
References Autonomy::OnEvent::Arguments::comms_delta, Autonomy::OnEvent::Arguments::comms_policy, DUNE::Tasks::Parameter::defaultValue(), Autonomy::OnEvent::Arguments::event_type, m_args, Autonomy::OnEvent::Arguments::max_reading, Autonomy::OnEvent::Arguments::message, Autonomy::OnEvent::Arguments::neg_samples, Autonomy::OnEvent::Arguments::neg_threshold, DUNE::Tasks::Task::param(), DUNE::Tasks::Task::paramActive(), Autonomy::OnEvent::Arguments::plan_template, Autonomy::OnEvent::Arguments::pos_samples, Autonomy::OnEvent::Arguments::pos_threshold, DUNE::Tasks::Task::setEntityState(), Autonomy::OnEvent::Arguments::trigger, and DUNE::Tasks::Parameter::values().
|
inlinevirtual |
|
inline |
|
inline |
|
inline |
Action was triggered.
References DUNE::Tasks::Task::dispatch(), DUNE::Tasks::Task::getSystemId(), DUNE::Tasks::Task::isActive(), m_args, Autonomy::OnEvent::Arguments::plan_template, and Autonomy::OnEvent::Arguments::trigger.
Referenced by checkTrigger().
|
inlinevirtual |
Called when the task starts/resumes normal execution.
Reimplemented from DUNE::Tasks::Task.
References DUNE::Tasks::Task::setEntityState().
|
inlinevirtual |
Called when the task stops normal execution and enters an idleness state.
Reimplemented from DUNE::Tasks::Task.
References DUNE::Tasks::Task::setEntityState().
|
inlinevirtual |
Main loop.
Implements DUNE::Tasks::Task.
References DUNE::Tasks::Task::stopping(), and DUNE::Tasks::Task::waitForMessages().
|
inlinevirtual |
Called when the task is instructed to initialize resources acquired previously or whose initialization depends on run-time parameters.
Reimplemented from DUNE::Tasks::Task.
References DUNE::Tasks::Task::bind(), m_args, and Autonomy::OnEvent::Arguments::message.
|
inlinevirtual |
Update internal state with new parameter values.
Reimplemented from DUNE::Tasks::Task.
References Autonomy::OnEvent::Arguments::comms_delta, m_args, m_delta, m_sampler, m_trigger, Autonomy::OnEvent::Arguments::neg_samples, Autonomy::OnEvent::Arguments::neg_threshold, DUNE::Tasks::Task::paramChanged(), Autonomy::OnEvent::Arguments::pos_samples, and Autonomy::OnEvent::Arguments::pos_threshold.
|
inline |
Check if we can transmit message.
| [in] | reading | reading to be transmitted acoustically. |
References DUNE::Tasks::Task::dispatch(), DUNE::Tasks::Task::getEntityId(), DUNE::Tasks::Task::getSystemId(), m_args, m_delta, and Autonomy::OnEvent::Arguments::message.
Referenced by consume().
| Arguments Autonomy::OnEvent::Task::m_args |
Referenced by consume(), fire(), onResourceInitialization(), onUpdateParameters(), Task(), and transmit().
| Time::Counter<double> Autonomy::OnEvent::Task::m_delta |
Referenced by onUpdateParameters(), and transmit().
| Sampler* Autonomy::OnEvent::Task::m_sampler |
Referenced by consume(), onUpdateParameters(), and ~Task().
| bool Autonomy::OnEvent::Task::m_trigger |
Referenced by checkTrigger(), and onUpdateParameters().
