![]() |
DUNE: Uniform Navigational Environment
2022.04.0
|
Public Types | |
| enum | ValidityEnum { DV_INVALID, DV_VALID } |
Public Member Functions | |
| Distance (void) | |
| Distance * | clone (void) const |
| void | clear (void) |
| bool | fieldsEqual (const Message &msg__) const |
| int | validate (void) const |
| uint8_t * | serializeFields (uint8_t *bfr__) const |
| uint16_t | deserializeFields (const uint8_t *bfr__, uint16_t size__) |
| uint16_t | reverseDeserializeFields (const uint8_t *bfr__, uint16_t size__) |
| uint16_t | getId (void) const |
| const char * | getName (void) const |
| unsigned | getFixedSerializationSize (void) const |
| unsigned | getVariableSerializationSize (void) const |
| fp64_t | getValueFP (void) const |
| void | setValueFP (fp64_t val) |
| void | fieldsToJSON (std::ostream &os__, unsigned nindent__) const |
Public Member Functions inherited from DUNE::IMC::Message | |
| Message (void) | |
| virtual | ~Message (void) |
| double | setTimeStamp (double ts) |
| double | setTimeStamp (void) |
| double | getTimeStamp (void) const |
| uint16_t | getSource (void) const |
| void | setSource (uint16_t src) |
| uint8_t | getSourceEntity (void) const |
| void | setSourceEntity (uint8_t src_ent) |
| uint16_t | getDestination (void) const |
| void | setDestination (uint16_t dst) |
| uint8_t | getDestinationEntity (void) const |
| void | setDestinationEntity (uint8_t dst_ent) |
| virtual uint16_t | getSubId (void) const |
| virtual void | setSubId (uint16_t subid) |
| unsigned | getSerializationSize (void) const |
| unsigned | getPayloadSerializationSize (void) const |
| void | toJSON (std::ostream &os) const |
| void | toText (std::ostream &os) const |
| bool | operator== (const Message &other) const |
| bool | operator!= (const Message &other) const |
Static Public Member Functions | |
| static uint16_t | getIdStatic (void) |
Public Attributes | |
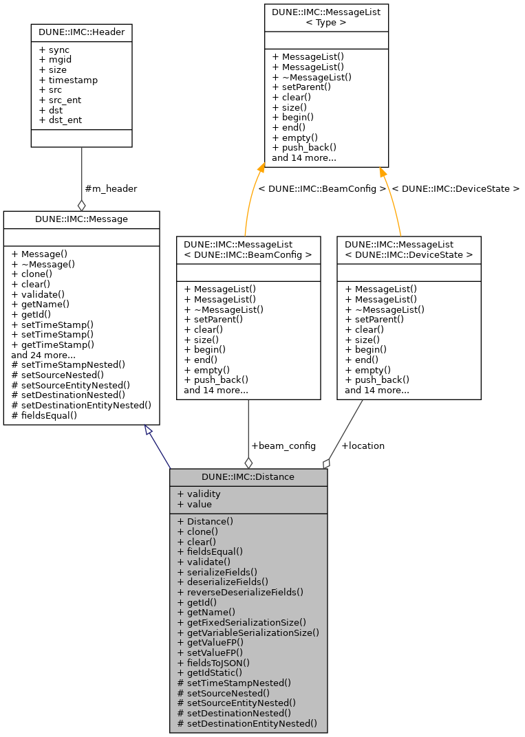
| uint8_t | validity |
| MessageList< DeviceState > | location |
| MessageList< BeamConfig > | beam_config |
| fp32_t | value |
Protected Member Functions | |
| void | setTimeStampNested (double value__) |
| void | setSourceNested (uint16_t value__) |
| void | setSourceEntityNested (uint8_t value__) |
| void | setDestinationNested (uint16_t value__) |
| void | setDestinationEntityNested (uint8_t value__) |
Additional Inherited Members | |
Protected Attributes inherited from DUNE::IMC::Message | |
| Header | m_header |
| DUNE::IMC::Distance::Distance | ( | void | ) |
|
virtual |
Reset message's fields.
Implements DUNE::IMC::Message.
|
inlinevirtual |
Retrieve a copy of the message.
Implements DUNE::IMC::Message.
References DUNE::IMC::EntityState::clear(), DUNE::IMC::EntityState::deserializeFields(), DUNE::IMC::EntityState::fieldsEqual(), DUNE::IMC::EntityState::reverseDeserializeFields(), DUNE::IMC::EntityState::serializeFields(), and DUNE::IMC::EntityState::validate().
|
virtual |
Deserialize message fields from a packet.
| bfr | stream of bytes (packet) |
| len | length of the byte stream. |
Implements DUNE::IMC::Message.
References DUNE::IMC::deserialize().
|
virtual |
Compare fields for equality.
| [in] | other | message to compare. |
Reimplemented from DUNE::IMC::Message.
References beam_config, location, validity, and value.
|
virtual |
Output the message fields (excluding header) in JSON format.
| os | output stream. |
| indent_level | number of indentation spaces. |
Reimplemented from DUNE::IMC::Message.
References DUNE::IMC::toJSON().
|
inlinevirtual |
Get the fixed amount of bytes required to properly serialize this message (variable length fields are not included).
Reimplemented from DUNE::IMC::Message.
|
inlinevirtual |
Retrieve message's identification number.
Implements DUNE::IMC::Message.
References getIdStatic().
|
inlinestatic |
Referenced by getId().
|
inlinevirtual |
|
virtual |
Get the field 'value' on messages containing a field with such an abbreviation with floating point type.
Reimplemented from DUNE::IMC::Message.
|
inlinevirtual |
Get the variable amount of bytes required to properly serialize this message (only the variable fields are included).
Reimplemented from DUNE::IMC::Message.
References DUNE::IMC::EntityState::fieldsToJSON(), DUNE::IMC::MessageList< Type >::getSerializationSize(), DUNE::IMC::Message::getValueFP(), DUNE::IMC::Message::setDestinationEntityNested(), DUNE::IMC::Message::setDestinationNested(), DUNE::IMC::Message::setSourceEntityNested(), DUNE::IMC::Message::setSourceNested(), DUNE::IMC::Message::setTimeStampNested(), and DUNE::IMC::Message::setValueFP().
|
virtual |
Deserialize message fields from a packet, swapping the byte order.
| bfr | stream of bytes (packet) |
| len | length of the byte stream. |
Implements DUNE::IMC::Message.
References DUNE::IMC::deserialize(), and DUNE::IMC::reverseDeserialize().
|
virtual |
Implements DUNE::IMC::Message.
References DUNE::IMC::serialize().
|
protectedvirtual |
Set the destination entity of nested messages.
| [in] | value | destination entity. |
Reimplemented from DUNE::IMC::Message.
|
protectedvirtual |
Set the destination address of nested messages.
| [in] | value | destination address. |
Reimplemented from DUNE::IMC::Message.
|
protectedvirtual |
Set the source entity of nested messages.
| [in] | value | source entity. |
Reimplemented from DUNE::IMC::Message.
|
protectedvirtual |
Set the source address of nested messages.
| [in] | value | source address. |
Reimplemented from DUNE::IMC::Message.
|
protectedvirtual |
Set the timestamp of nested messages.
| [in] | value | timestamp. |
Reimplemented from DUNE::IMC::Message.
|
virtual |
Set the field 'value' on messages containing a field with such an abbreviation with floating point type.
| val | desired value. |
Reimplemented from DUNE::IMC::Message.
|
virtual |
Validate the message's contents.
Implements DUNE::IMC::Message.
| MessageList<BeamConfig> DUNE::IMC::Distance::beam_config |
Beam Configuration.
Referenced by fieldsEqual(), DUNE::Navigation::BeamFilter::getAltitude(), and DUNE::Control::SlopeData::onDistance().
| MessageList<DeviceState> DUNE::IMC::Distance::location |
Location.
Referenced by fieldsEqual(), DUNE::Navigation::BeamFilter::getAltitude(), and DUNE::Control::SlopeData::onDistance().
| uint8_t DUNE::IMC::Distance::validity |
Validity.
Referenced by DUNE::Navigation::BasicNavigation::consume(), fieldsEqual(), and DUNE::Control::SlopeData::onDistance().
| fp32_t DUNE::IMC::Distance::value |
