![]() |
DUNE: Uniform Navigational Environment
2022.04.1
|
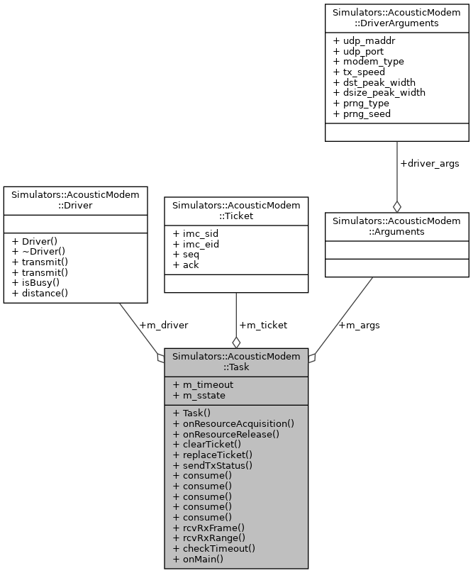
Public Member Functions | |
| Task (const std::string &name, Tasks::Context &ctx) | |
| void | onResourceAcquisition (void) |
| void | onResourceRelease (void) |
| void | clearTicket (IMC::UamTxStatus::ValueEnum reason, const std::string &error="") |
| void | replaceTicket (const Ticket *ticket) |
| void | sendTxStatus (const Ticket &ticket, IMC::UamTxStatus::ValueEnum value, const std::string &error="") |
| void | consume (const IMC::UamTxFrame *msg) |
| void | consume (const IMC::SimAcousticMessage *amsg) |
| void | consume (const IMC::DevDataText *msg) |
| void | consume (const IMC::GpsFix *msg) |
| void | consume (const IMC::SimulatedState *msg) |
| void | rcvRxFrame (const IMC::SimAcousticMessage *amsg) |
| void | rcvRxRange (const IMC::SimAcousticMessage *amsg) |
| void | checkTimeout () |
| void | onMain (void) |
Public Attributes | |
| Arguments | m_args |
| Ticket * | m_ticket |
| Time::Counter< double > | m_timeout |
| Driver * | m_driver |
| IMC::SimulatedState * | m_sstate |
|
inline |
Constructor.
| [in] | name | task name. |
| [in] | ctx | context. |
References Simulators::AcousticModem::Arguments::driver_args, Simulators::AcousticModem::DriverArguments::dsize_peak_width, Simulators::AcousticModem::DriverArguments::dst_peak_width, Simulators::AcousticModem::DriverArguments::modem_type, Simulators::AcousticModem::DriverArguments::prng_seed, Simulators::AcousticModem::DriverArguments::prng_type, Simulators::AcousticModem::DriverArguments::tx_speed, Simulators::AcousticModem::DriverArguments::udp_maddr, and Simulators::AcousticModem::DriverArguments::udp_port.
|
inline |
Check timeout counter for overflow if there is an open transmission ticket.
References Simulators::AcousticModem::Ticket::ack.
|
inline |
Clear ticket and send status.
| [in] | reason | status to send. |
| [in] | error | error message, if available. |
|
inline |
|
inline |
|
inline |
References Simulators::AcousticModem::Ticket::ack.
|
inline |
|
inline |
|
inline |
|
inline |
Initialize resources.
References Simulators::AcousticModem::Arguments::driver_args.
|
inline |
Release resources.
|
inline |
Parse SimAcousticMessage into UamRxFrame and send.
| [in] | amsg | SimAcousticMessage encapsulating UamRxFrame data. |
|
inline |
Parse SimAcousticMessage into UamRxRange and send.
| [in] | amsg | SimAcousticMessage encapsulating UamRxRange data. |
References Simulators::AcousticModem::Driver::distance().
|
inline |
Replace current ticket.
| [in] | ticket | ticket to replae current. |
| [in] | reason | status to send. |
|
inline |
Send status.
| [in] | ticket | ticket to return status. |
| [in] | value | status to send. |
| [in] | error | error message, if available. |
References Simulators::AcousticModem::Ticket::imc_eid, Simulators::AcousticModem::Ticket::imc_sid, and Simulators::AcousticModem::Ticket::seq.
| Driver* Simulators::AcousticModem::Task::m_driver |
Modem driver handler.
| IMC::SimulatedState* Simulators::AcousticModem::Task::m_sstate |
Simulated state.
| Ticket* Simulators::AcousticModem::Task::m_ticket |
Current transmission ticket.
| Time::Counter<double> Simulators::AcousticModem::Task::m_timeout |
Timeout counter.
