![]() |
DUNE: Uniform Navigational Environment
2022.04.1
|
Public Member Functions | |
| Task (const std::string &name, Tasks::Context &ctx) | |
| void | onResourceAcquisition (void) |
| void | onResourceRelease (void) |
| void | onUpdateParameters (void) |
| void | onResourceInitialization (void) |
| bool | consumeResult (Results value) |
| void | addResult (Results value) |
| void | setAndSendState (EntityStates state) |
| void | onEntityResolution (void) |
| void | handleConfigParam (NMEAReader *const stn) |
| void | handleMiniPacket (NMEAReader *const stn) |
| void | handleTransponderTravelTimes (NMEAReader *const stn) |
| void | handlePingReply (NMEAReader *const stn) |
| void | processInput (double timeout=c_cmd_reply_tout) |
| void | handleBinaryMessage (NMEAReader *const stn) |
| void | ping (void) |
| void | pingMicroModem (unsigned index) |
| void | pingNarrowBand (void) |
| void | fullAcousticReport (void) |
| void | consume (const IMC::LblConfig *msg) |
| void | consume (const IMC::SoundSpeed *msg) |
| void | consume (const IMC::EstimatedState *msg) |
| void | consume (const IMC::VehicleMedium *msg) |
| void | consume (const IMC::PlanControlState *msg) |
| void | consume (const IMC::FuelLevel *msg) |
| void | consume (const IMC::ReportControl *msg) |
| void | consume (const IMC::Salinity *msg) |
| void | reportRanges (double now) |
| void | configureModem (const std::string &code, const std::string ¶meter, const unsigned value) |
| void | sendDelayedCommand (const std::string &cmd, double delay_bef, double delay_aft) |
| void | sendCommand (const std::string &cmd) |
| void | logCommand (const std::string &cmd) |
| void | onMain (void) |
Public Member Functions inherited from DUNE::Tasks::Task | |
| Task (const std::string &name, Context &context) | |
| virtual | ~Task (void) |
| const char * | getName (void) const |
| const char * | getSystemName (void) const |
| unsigned int | getSystemId (void) const |
| unsigned int | getEntityId (void) const |
| unsigned int | resolveEntity (const std::string &label) const |
| std::string | resolveEntity (unsigned int id) const |
| DebugLevel | getDebugLevel (void) const |
| uint16_t | getActivationTime (void) const |
| uint16_t | getDeactivationTime (void) const |
| unsigned int | resolveSystemName (const std::string &name) const |
| const char * | resolveSystemId (unsigned int id) const |
| void | loadConfig (void) |
| void | setPriority (unsigned int value) |
| unsigned int | getPriority (void) const |
| void | inf (const char *format,...) DUNE_PRINTF_FORMAT(2 |
| void void | war (const char *format,...) DUNE_PRINTF_FORMAT(2 |
| void void void | err (const char *format,...) DUNE_PRINTF_FORMAT(2 |
| void void void void | cri (const char *format,...) DUNE_PRINTF_FORMAT(2 |
| void void void void void | debug (const char *format,...) DUNE_PRINTF_FORMAT(2 |
| void void void void void void | trace (const char *format,...) DUNE_PRINTF_FORMAT(2 |
| void void void void void void void | spew (const char *format,...) DUNE_PRINTF_FORMAT(2 |
| void void void void void void void void | dispatch (IMC::Message *msg, unsigned int flags=0) |
| void | dispatch (IMC::Message &msg, unsigned int flags=0) |
| void | dispatchReply (const IMC::Message &original, IMC::Message &msg, unsigned int flags=0) |
| void | receive (const IMC::Message *msg) |
| void | reserveEntities (void) |
| void | resolveEntities (void) |
| void | acquireResources (void) |
| void | releaseResources (void) |
| void | initializeResources (void) |
| void | updateParameters (bool act_deact=true) |
| void | writeParamsXML (std::ostream &os) const |
| const char * | getEntityLabel (void) const |
| void | setEntityLabel (const std::string &label) |
Public Member Functions inherited from DUNE::Tasks::AbstractTask | |
| AbstractTask (void) | |
| virtual | ~AbstractTask (void) |
Public Member Functions inherited from DUNE::Concurrency::Thread | |
| Thread (void) | |
| virtual | ~Thread (void) |
| int | getProcessorUsage (void) |
Public Member Functions inherited from DUNE::Concurrency::Runnable | |
| Runnable (void) | |
| virtual | ~Runnable (void) |
| void | start (void) |
| void | stop (void) |
| void | join (void) |
| void | stopAndJoin (void) |
| void | setPriority (Scheduler::Policy policy, unsigned priority) |
| unsigned | getPriority (void) |
| State | getState (void) |
| bool | isCreated (void) |
| bool | isStopping (void) |
| bool | isRunning (void) |
| bool | isStarting (void) |
| bool | isDead (void) |
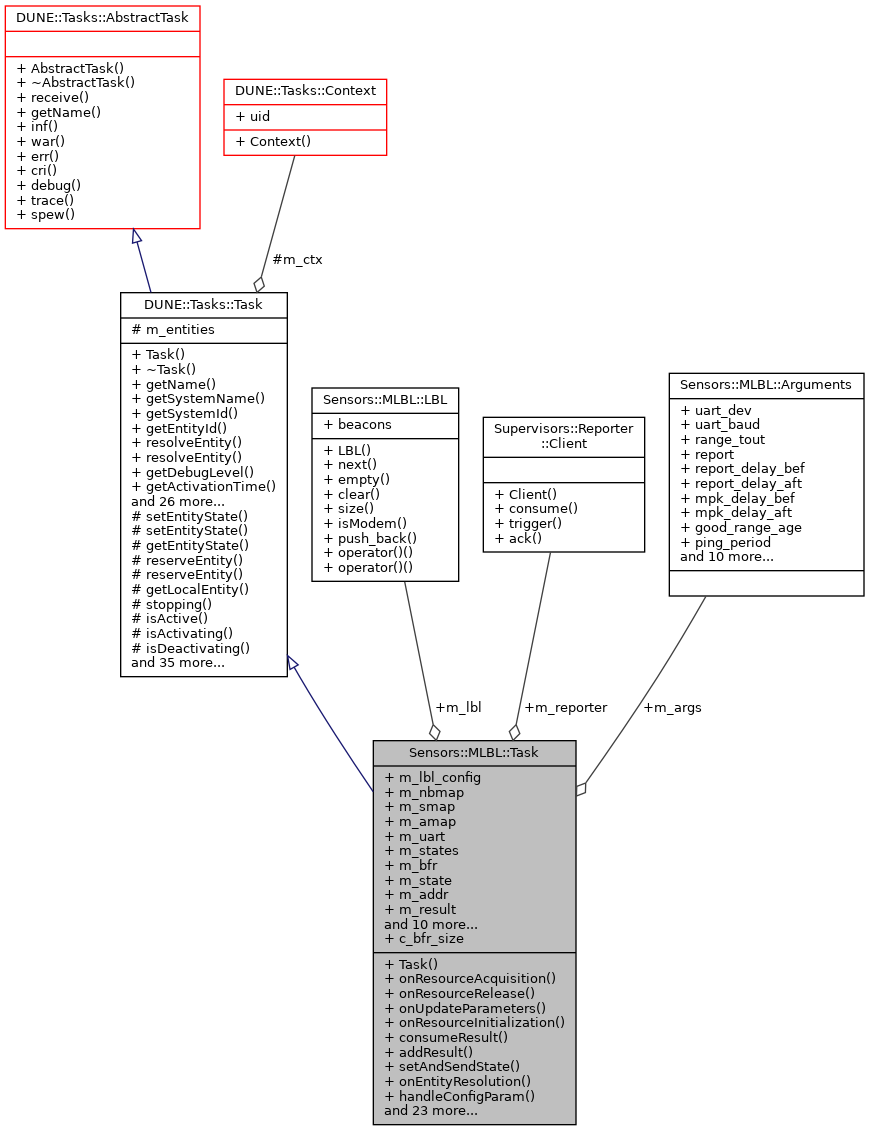
Public Attributes | |
| LBL | m_lbl |
| IMC::LblConfig | m_lbl_config |
| NarrowBandMap | m_nbmap |
| MicroModemSystemsMap | m_smap |
| MicroModemAddressMap | m_amap |
| SerialPort * | m_uart |
| IMC::EntityState | m_states [STA_MAX] |
| char | m_bfr [c_bfr_size] |
| Arguments | m_args |
| EntityStates | m_state |
| unsigned | m_addr |
| unsigned | m_result |
| double | m_last_input |
| double | m_sound_speed |
| int | m_sound_speed_eid |
| IMC::EstimatedState | m_estate |
| bool | m_stop_comms |
| int8_t | m_progress |
| float | m_fuel_level |
| float | m_fuel_conf |
| Time::Counter< float > | m_pinger |
| Supervisors::Reporter::Client * | m_reporter |
| IMC::Salinity * | m_salinity |
Static Public Attributes | |
| static const int | c_bfr_size |
Additional Inherited Members | |
Public Types inherited from DUNE::Concurrency::Runnable | |
| enum | State { StateStarting, StateRunning, StateStopping, StateDead, StateUnknown } |
Protected Member Functions inherited from DUNE::Tasks::Task | |
| void | setEntityState (IMC::EntityState::StateEnum state, Status::Code code) |
| void | setEntityState (IMC::EntityState::StateEnum state, const std::string &description) |
| IMC::EntityState::StateEnum | getEntityState (void) const |
| unsigned int | reserveEntity (const std::string &label) |
| template<typename E > | |
| E * | reserveEntity (const std::string &label) |
| Entities::BasicEntity * | getLocalEntity (const std::string &label) |
| bool | stopping (void) |
| bool | isActive (void) const |
| bool | isActivating (void) const |
| bool | isDeactivating (void) const |
| void | waitForMessages (double timeout) |
| void | consumeMessages (void) |
| template<typename T > | |
| Parameter & | param (const std::string &name, T &var) |
| template<typename Y , typename T > | |
| Parameter & | param (const std::string &name, T &var) |
| template<typename T > | |
| bool | paramChanged (T &var) |
| void | paramActive (Parameter::Scope def_scope, Parameter::Visibility def_visibility, bool def_value=false) |
| void | setParamSectionEditor (const std::string &name) |
| template<typename M , typename T > | |
| void | bind (T *task_obj, void(T::*consumer)(const M *)=&T::consume) |
| template<typename T > | |
| void | bind (T *task_obj, const std::vector< uint32_t > &list) |
| template<typename T , typename M > | |
| void | bind (T *task_obj, const std::vector< uint32_t > &list, void(T::*consumer)(const M *)=&T::consume) |
| template<typename T > | |
| void | bind (T *task_obj, const std::vector< std::string > &list) |
| void | bind (unsigned int message_id, AbstractConsumer *consumer) |
| void | requestActivation (void) |
| void | requestDeactivation (void) |
| void | activate (void) |
| void | activationFailed (const std::string &reason) |
| void | deactivate (void) |
| void | deactivationFailed (const std::string &reason) |
| virtual bool | onWriteParamsXML (std::ostream &os) const |
| virtual void | onEntityReservation (void) |
| virtual void | onReportEntityState (void) |
| virtual void | onRequestActivation (void) |
| virtual void | onRequestDeactivation (void) |
| virtual void | onActivation (void) |
| virtual void | onDeactivation (void) |
| virtual void | onQueryEntityParameters (const IMC::QueryEntityParameters *msg) |
| virtual void | onSetEntityParameters (const IMC::SetEntityParameters *msg) |
| virtual void | onPushEntityParameters (const IMC::PushEntityParameters *msg) |
| virtual void | onPopEntityParameters (const IMC::PopEntityParameters *msg) |
Protected Member Functions inherited from DUNE::Concurrency::Thread | |
| void | startImpl (void) |
| void | stopImpl (void) |
| void | joinImpl (void) |
| void | setPriorityImpl (Scheduler::Policy policy, unsigned priority) |
| unsigned | getPriorityImpl (void) |
Protected Attributes inherited from DUNE::Tasks::Task | |
| Context & | m_ctx |
| std::vector< Entities::BasicEntity * > | m_entities |
|
inline |
References Sensors::MLBL::Arguments::addr_section, Sensors::MLBL::Arguments::good_range_age, Sensors::MLBL::Arguments::mpk_delay_aft, Sensors::MLBL::Arguments::mpk_delay_bef, Sensors::MLBL::Arguments::only_underwater, Sensors::MLBL::Arguments::ping_period, Sensors::MLBL::Arguments::ping_tout_mm, Sensors::MLBL::Arguments::ping_tout_nb, Sensors::MLBL::Arguments::ping_wait_nb, Sensors::MLBL::Arguments::report, Sensors::MLBL::Arguments::report_delay_aft, Sensors::MLBL::Arguments::report_delay_bef, Sensors::MLBL::Arguments::rx_length, Sensors::MLBL::Arguments::sound_speed_def, Sensors::MLBL::Arguments::sound_speed_elabel, Sensors::MLBL::STA_ACTIVE, Sensors::MLBL::STA_BOOT, Sensors::MLBL::STA_ERR_COM, Sensors::MLBL::STA_ERR_SRC, Sensors::MLBL::STA_ERR_STP, Sensors::MLBL::STA_IDLE, Sensors::MLBL::STA_NO_BEACONS, Sensors::MLBL::Arguments::turn_around_time, Sensors::MLBL::Arguments::tx_length, Sensors::MLBL::Arguments::uart_baud, and Sensors::MLBL::Arguments::uart_dev.
|
inline |
|
inline |
Configure a modem parameter.
| [in] | code | NMEA code of the message to be transmitted. |
| [in] | parameter | modem parameter to be configured. |
| [in] | value | new configuration value. |
|
inline |
References Sensors::MLBL::BT_MODEM, Sensors::MLBL::BT_TRANSPONDER, Sensors::MLBL::LBL::clear(), Sensors::MLBL::Beacon::depth, Sensors::MLBL::Beacon::id, Sensors::MLBL::Beacon::lat, Sensors::MLBL::Beacon::lon, Sensors::MLBL::Beacon::name, Sensors::MLBL::LBL::push_back(), Sensors::MLBL::Beacon::query_frequency, Sensors::MLBL::Beacon::reply_frequency, Sensors::MLBL::STA_ACTIVE, Sensors::MLBL::STA_ERR_COM, Sensors::MLBL::STA_ERR_SRC, Sensors::MLBL::STA_ERR_STP, Sensors::MLBL::STA_IDLE, and Sensors::MLBL::Beacon::type.
|
inline |
|
inline |
|
inline |
References Sensors::MLBL::Arguments::only_underwater.
|
inline |
|
inline |
|
inline |
References Supervisors::Reporter::Client::consume().
|
inline |
|
inline |
|
inline |
|
inline |
|
inline |
|
inline |
|
inline |
References Sensors::MLBL::LBL::size().
|
inline |
|
inline |
Log NMEA message.
| [in] | cmd | NMEA message to be logged. |
|
inlinevirtual |
Called when the task is instructed to resolve all the entity identifiers it needs for normal execution.
See resolveEntity(). Derived classes that need to resolve entity identifiers should override this function.
Reimplemented from DUNE::Tasks::Task.
References Sensors::MLBL::Arguments::sound_speed_def, and Sensors::MLBL::Arguments::sound_speed_elabel.
|
inlinevirtual |
|
inlinevirtual |
Called when the task is instructed to acquire resources whose configuration is defined by run-time parameters.
Reimplemented from DUNE::Tasks::Task.
References Supervisors::Reporter::IS_ACOUSTIC, Sensors::MLBL::STA_BOOT, Sensors::MLBL::Arguments::uart_baud, and Sensors::MLBL::Arguments::uart_dev.
|
inlinevirtual |
Called when the task is instructed to initialize resources acquired previously or whose initialization depends on run-time parameters.
Reimplemented from DUNE::Tasks::Task.
References Sensors::MLBL::Arguments::addr_section, Sensors::MLBL::LBL::empty(), Sensors::MLBL::RS_CTO_ACKD, Sensors::MLBL::RS_NRV_ACKD, Sensors::MLBL::RS_SRC_ACKD, Sensors::MLBL::RS_TAT_ACKD, Sensors::MLBL::RS_XST_ACKD, Sensors::MLBL::STA_ERR_SRC, Sensors::MLBL::STA_ERR_STP, Sensors::MLBL::STA_IDLE, Sensors::MLBL::STA_NO_BEACONS, and Sensors::MLBL::Arguments::turn_around_time.
|
inlinevirtual |
Called when the task is instructed to release resources.
Derived classes that override this function must not assume that any resource was previously acquired. This function must be implemented in such a way that it can be called at any time.
Reimplemented from DUNE::Tasks::Task.
|
inlinevirtual |
Called when the task is instructed to update its run-time parameters.
Derived classes that need to compute auxiliary values based on run-time parameters should override this function.
Reimplemented from DUNE::Tasks::Task.
References Sensors::MLBL::Arguments::ping_period, and Sensors::MLBL::Arguments::sound_speed_def.
|
inline |
References Sensors::MLBL::LBL::isModem(), and Sensors::MLBL::LBL::next().
|
inline |
References Sensors::MLBL::Arguments::ping_tout_mm.
|
inline |
References Sensors::MLBL::BT_TRANSPONDER, Sensors::MLBL::Arguments::ping_tout_nb, Sensors::MLBL::Arguments::ping_wait_nb, Sensors::MLBL::RS_PNG_ACKD, Sensors::MLBL::RS_PNG_TIME, Sensors::MLBL::Arguments::rx_length, Sensors::MLBL::LBL::size(), Sensors::MLBL::STA_ACTIVE, and Sensors::MLBL::Arguments::tx_length.
|
inline |
|
inline |
References Supervisors::Reporter::Client::ack(), Sensors::MLBL::Arguments::good_range_age, Sensors::MLBL::Arguments::mpk_delay_aft, Sensors::MLBL::Arguments::mpk_delay_bef, Sensors::MLBL::Arguments::report_delay_aft, Sensors::MLBL::Arguments::report_delay_bef, Sensors::MLBL::RS_MPK_ACKD, Sensors::MLBL::RS_MPK_SENT, Sensors::MLBL::RS_MPK_STAR, and Sensors::MLBL::LBL::size().
|
inline |
Send command to modem and log it.
| [in] | cmd | NMEA message to be transmitted. |
|
inline |
Send a command to the modem processing input before and after.
| [in] | cmd | NMEA message to be transmitted. |
| [in] | delay_bef | time to process input from modem before. |
| [in] | delay_aft | time to process input from modem after. |
|
inline |
|
static |
Maximum buffer size.
| unsigned Sensors::MLBL::Task::m_addr |
Modem address.
| MicroModemAddressMap Sensors::MLBL::Task::m_amap |
| char Sensors::MLBL::Task::m_bfr[c_bfr_size] |
Internal buffer.
| IMC::EstimatedState Sensors::MLBL::Task::m_estate |
Estimated state.
| float Sensors::MLBL::Task::m_fuel_conf |
Last fuel level confidence.
| float Sensors::MLBL::Task::m_fuel_level |
Last fuel level.
| double Sensors::MLBL::Task::m_last_input |
Time of last serial port input.
| IMC::LblConfig Sensors::MLBL::Task::m_lbl_config |
Current LBL configuration.
| NarrowBandMap Sensors::MLBL::Task::m_nbmap |
Map of narrow band transponders.
| Time::Counter<float> Sensors::MLBL::Task::m_pinger |
Pinger.
| int8_t Sensors::MLBL::Task::m_progress |
Last progress.
| Supervisors::Reporter::Client* Sensors::MLBL::Task::m_reporter |
Reporter API.
| unsigned Sensors::MLBL::Task::m_result |
Bitfield with results of last processInput().
| IMC::Salinity* Sensors::MLBL::Task::m_salinity |
Last received salinity message.
| MicroModemSystemsMap Sensors::MLBL::Task::m_smap |
| double Sensors::MLBL::Task::m_sound_speed |
Current sound speed (m/s).
| int Sensors::MLBL::Task::m_sound_speed_eid |
Sound speed entity id.
| EntityStates Sensors::MLBL::Task::m_state |
Current state.
| IMC::EntityState Sensors::MLBL::Task::m_states[STA_MAX] |
Entity states.
| bool Sensors::MLBL::Task::m_stop_comms |
Stop reports on the ground.
| SerialPort* Sensors::MLBL::Task::m_uart |
Serial port handle.
