DUNE: Uniform Navigational Environment  2024.09.0
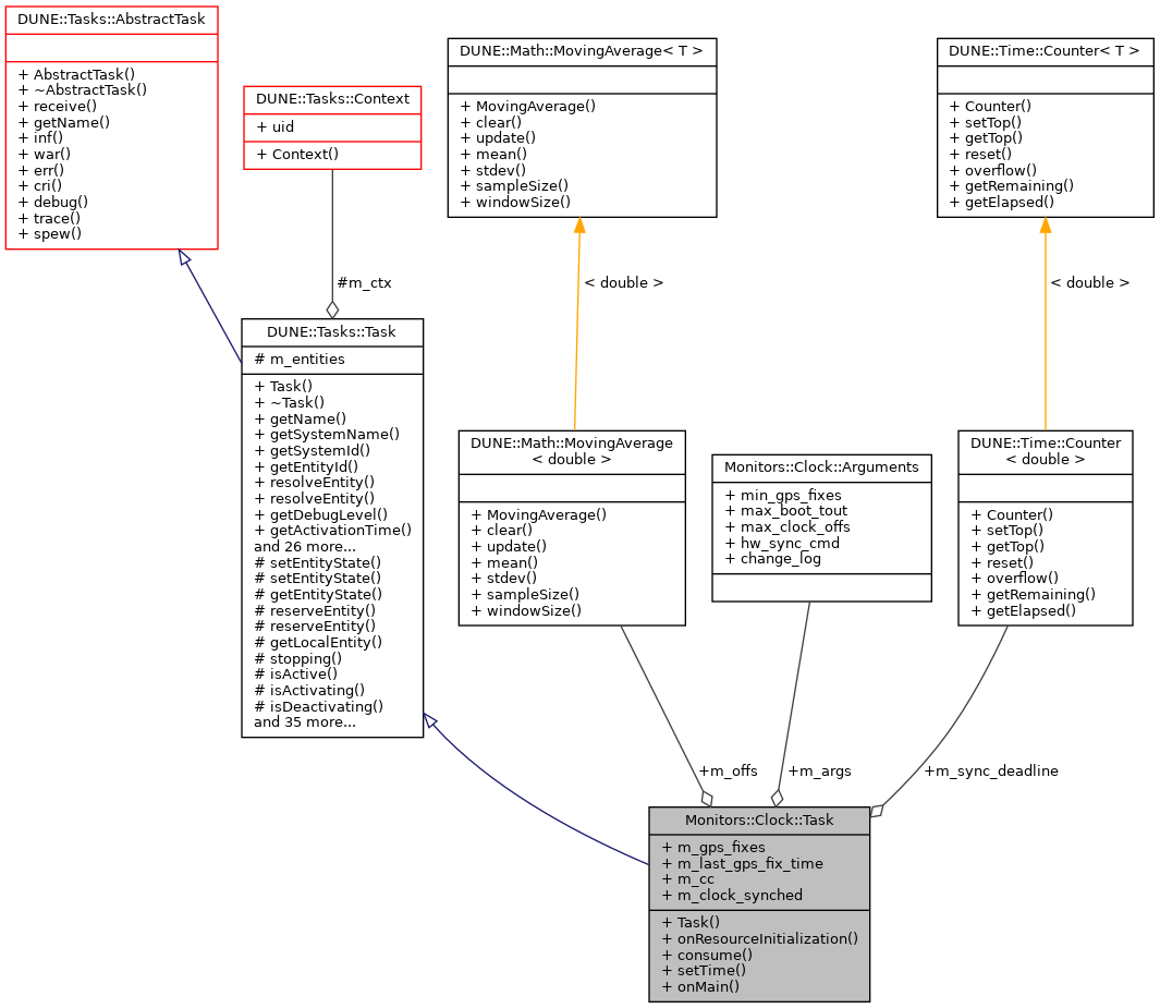
Monitors::Clock::Task Struct Reference

Public Member Functions

 Task (const std::string &name, Tasks::Context &ctx)
 
void onResourceInitialization (void)
 
void consume (const IMC::GpsFix *msg)
 
void setTime (double new_time)
 
void onMain (void)
 
- Public Member Functions inherited from DUNE::Tasks::Task
 Task (const std::string &name, Context &context)
 
virtual ~Task (void)
 
const char * getName (void) const
 
const char * getSystemName (void) const
 
unsigned int getSystemId (void) const
 
unsigned int getEntityId (void) const
 
unsigned int resolveEntity (const std::string &label) const
 
std::string resolveEntity (unsigned int id) const
 
DebugLevel getDebugLevel (void) const
 
uint16_t getActivationTime (void) const
 
uint16_t getDeactivationTime (void) const
 
unsigned int resolveSystemName (const std::string &name) const
 
const char * resolveSystemId (unsigned int id) const
 
void loadConfig (void)
 
void setPriority (unsigned int value)
 
unsigned int getPriority (void) const
 
void inf (const char *format,...) DUNE_PRINTF_FORMAT(2
 
void void war (const char *format,...) DUNE_PRINTF_FORMAT(2
 
void void void err (const char *format,...) DUNE_PRINTF_FORMAT(2
 
void void void void cri (const char *format,...) DUNE_PRINTF_FORMAT(2
 
void void void void void debug (const char *format,...) DUNE_PRINTF_FORMAT(2
 
void void void void void void trace (const char *format,...) DUNE_PRINTF_FORMAT(2
 
void void void void void void void spew (const char *format,...) DUNE_PRINTF_FORMAT(2
 
void void void void void void void void dispatch (IMC::Message *msg, unsigned int flags=0)
 
void dispatch (IMC::Message &msg, unsigned int flags=0)
 
void dispatchReply (const IMC::Message &original, IMC::Message &msg, unsigned int flags=0)
 
void receive (const IMC::Message *msg)
 
void reserveEntities (void)
 
void resolveEntities (void)
 
void acquireResources (void)
 
void releaseResources (void)
 
void initializeResources (void)
 
void updateParameters (bool act_deact=true)
 
void writeParamsXML (std::ostream &os) const
 
const char * getEntityLabel (void) const
 
void setEntityLabel (const std::string &label)
 
- Public Member Functions inherited from DUNE::Tasks::AbstractTask
 AbstractTask (void)
 
virtual ~AbstractTask (void)
 
- Public Member Functions inherited from DUNE::Concurrency::Thread
 Thread (void)
 
virtual ~Thread (void)
 
int getProcessorUsage (void)
 
- Public Member Functions inherited from DUNE::Concurrency::Runnable
 Runnable (void)
 
virtual ~Runnable (void)
 
void start (void)
 
void stop (void)
 
void join (void)
 
void stopAndJoin (void)
 
void setPriority (Scheduler::Policy policy, unsigned priority)
 
unsigned getPriority (void)
 
State getState (void)
 
bool isCreated (void)
 
bool isStopping (void)
 
bool isRunning (void)
 
bool isStarting (void)
 
bool isDead (void)
 

Public Attributes

MovingAverage< double > m_offs
 
Arguments m_args
 
Counter< double > m_sync_deadline
 
unsigned m_gps_fixes
 
unsigned m_last_gps_fix_time
 
IMC::ClockControl m_cc
 
bool m_clock_synched
 

Additional Inherited Members

- Public Types inherited from DUNE::Concurrency::Runnable
enum  State {
  StateStarting, StateRunning, StateStopping, StateDead,
  StateUnknown
}
 
- Protected Member Functions inherited from DUNE::Tasks::Task
void setEntityState (IMC::EntityState::StateEnum state, Status::Code code)
 
void setEntityState (IMC::EntityState::StateEnum state, const std::string &description)
 
IMC::EntityState::StateEnum getEntityState (void) const
 
unsigned int reserveEntity (const std::string &label)
 
template<typename E >
E * reserveEntity (const std::string &label)
 
Entities::BasicEntitygetLocalEntity (const std::string &label)
 
bool stopping (void)
 
bool isActive (void) const
 
bool isActivating (void) const
 
bool isDeactivating (void) const
 
void waitForMessages (double timeout)
 
void consumeMessages (void)
 
template<typename T >
Parameterparam (const std::string &name, T &var)
 
template<typename Y , typename T >
Parameterparam (const std::string &name, T &var)
 
template<typename T >
bool paramChanged (T &var)
 
void paramActive (Parameter::Scope def_scope, Parameter::Visibility def_visibility, bool def_value=false)
 
void setParamSectionEditor (const std::string &name)
 
template<typename M , typename T >
void bind (T *task_obj, void(T::*consumer)(const M *)=&T::consume)
 
template<typename T >
void bind (T *task_obj, const std::vector< uint32_t > &list)
 
template<typename T , typename M >
void bind (T *task_obj, const std::vector< uint32_t > &list, void(T::*consumer)(const M *)=&T::consume)
 
template<typename T >
void bind (T *task_obj, const std::vector< std::string > &list)
 
void bind (unsigned int message_id, AbstractConsumer *consumer)
 
void requestActivation (void)
 
void requestDeactivation (void)
 
void activate (void)
 
void activationFailed (const std::string &reason)
 
void deactivate (void)
 
void deactivationFailed (const std::string &reason)
 
virtual bool onWriteParamsXML (std::ostream &os) const
 
virtual void onEntityReservation (void)
 
virtual void onEntityResolution (void)
 
virtual void onReportEntityState (void)
 
virtual void onResourceAcquisition (void)
 
virtual void onResourceRelease (void)
 
virtual void onUpdateParameters (void)
 
virtual void onRequestActivation (void)
 
virtual void onRequestDeactivation (void)
 
virtual void onActivation (void)
 
virtual void onDeactivation (void)
 
virtual void onQueryEntityParameters (const IMC::QueryEntityParameters *msg)
 
virtual void onSetEntityParameters (const IMC::SetEntityParameters *msg)
 
virtual void onPushEntityParameters (const IMC::PushEntityParameters *msg)
 
virtual void onPopEntityParameters (const IMC::PopEntityParameters *msg)
 
- Protected Member Functions inherited from DUNE::Concurrency::Thread
void startImpl (void)
 
void stopImpl (void)
 
void joinImpl (void)
 
void setPriorityImpl (Scheduler::Policy policy, unsigned priority)
 
unsigned getPriorityImpl (void)
 
- Protected Attributes inherited from DUNE::Tasks::Task
Contextm_ctx
 
std::vector< Entities::BasicEntity * > m_entities
 

Constructor & Destructor Documentation

◆ Task()

Member Function Documentation

◆ consume()

◆ onMain()

void Monitors::Clock::Task::onMain ( void  )
inlinevirtual

Implements DUNE::Tasks::Task.

◆ onResourceInitialization()

void Monitors::Clock::Task::onResourceInitialization ( void  )
inlinevirtual

Called when the task is instructed to initialize resources acquired previously or whose initialization depends on run-time parameters.

Reimplemented from DUNE::Tasks::Task.

References Monitors::Clock::Arguments::max_boot_tout.

◆ setTime()

void Monitors::Clock::Task::setTime ( double  new_time)
inline

Member Data Documentation

◆ m_args

Arguments Monitors::Clock::Task::m_args

Task arguments.

◆ m_cc

IMC::ClockControl Monitors::Clock::Task::m_cc

Clock control output message.

◆ m_clock_synched

bool Monitors::Clock::Task::m_clock_synched

True if clock is synchronized.

◆ m_gps_fixes

unsigned Monitors::Clock::Task::m_gps_fixes

Count of GPS fixes since last sync.

◆ m_last_gps_fix_time

unsigned Monitors::Clock::Task::m_last_gps_fix_time

Time of last GPS fix.

◆ m_offs

MovingAverage<double> Monitors::Clock::Task::m_offs

Moving average of time difference.

◆ m_sync_deadline

Counter<double> Monitors::Clock::Task::m_sync_deadline

Synchronization deadline.

Collaboration diagram for Monitors::Clock::Task:
Collaboration graph