![]() |
DUNE: Uniform Navigational Environment
2024.09.0
|
Public Member Functions | |
| Task (const std::string &name, Tasks::Context &ctx) | |
| void | onUpdateParameters (void) |
| void | onResourceRelease (void) |
| void | onResourceAcquisition (void) |
| void | onResourceInitialization (void) |
| bool | readString (char *bfr, unsigned bfr_len, double timeout=1.0) |
| void | stopSampling (void) |
| void | getCalibration (void) |
| void | setParameters (void) |
| void | startSampling (void) |
| double | applyCoefficients (int coeffs, double value) |
| double | computeConductivity (void) |
| double | computeTemperature (void) |
| double | computePressure (void) |
| void | onMain (void) |
Public Member Functions inherited from DUNE::Tasks::Task | |
| Task (const std::string &name, Context &context) | |
| virtual | ~Task (void) |
| const char * | getName (void) const |
| const char * | getSystemName (void) const |
| unsigned int | getSystemId (void) const |
| unsigned int | getEntityId (void) const |
| unsigned int | resolveEntity (const std::string &label) const |
| std::string | resolveEntity (unsigned int id) const |
| DebugLevel | getDebugLevel (void) const |
| uint16_t | getActivationTime (void) const |
| uint16_t | getDeactivationTime (void) const |
| unsigned int | resolveSystemName (const std::string &name) const |
| const char * | resolveSystemId (unsigned int id) const |
| void | loadConfig (void) |
| void | setPriority (unsigned int value) |
| unsigned int | getPriority (void) const |
| void | inf (const char *format,...) DUNE_PRINTF_FORMAT(2 |
| void void | war (const char *format,...) DUNE_PRINTF_FORMAT(2 |
| void void void | err (const char *format,...) DUNE_PRINTF_FORMAT(2 |
| void void void void | cri (const char *format,...) DUNE_PRINTF_FORMAT(2 |
| void void void void void | debug (const char *format,...) DUNE_PRINTF_FORMAT(2 |
| void void void void void void | trace (const char *format,...) DUNE_PRINTF_FORMAT(2 |
| void void void void void void void | spew (const char *format,...) DUNE_PRINTF_FORMAT(2 |
| void void void void void void void void | dispatch (IMC::Message *msg, unsigned int flags=0) |
| void | dispatch (IMC::Message &msg, unsigned int flags=0) |
| void | dispatchReply (const IMC::Message &original, IMC::Message &msg, unsigned int flags=0) |
| void | receive (const IMC::Message *msg) |
| void | reserveEntities (void) |
| void | resolveEntities (void) |
| void | acquireResources (void) |
| void | releaseResources (void) |
| void | initializeResources (void) |
| void | updateParameters (bool act_deact=true) |
| void | writeParamsXML (std::ostream &os) const |
| const char * | getEntityLabel (void) const |
| void | setEntityLabel (const std::string &label) |
Public Member Functions inherited from DUNE::Tasks::AbstractTask | |
| AbstractTask (void) | |
| virtual | ~AbstractTask (void) |
Public Member Functions inherited from DUNE::Concurrency::Thread | |
| Thread (void) | |
| virtual | ~Thread (void) |
| int | getProcessorUsage (void) |
Public Member Functions inherited from DUNE::Concurrency::Runnable | |
| Runnable (void) | |
| virtual | ~Runnable (void) |
| void | start (void) |
| void | stop (void) |
| void | join (void) |
| void | stopAndJoin (void) |
| void | setPriority (Scheduler::Policy policy, unsigned priority) |
| unsigned | getPriority (void) |
| State | getState (void) |
| bool | isCreated (void) |
| bool | isStopping (void) |
| bool | isRunning (void) |
| bool | isStarting (void) |
| bool | isDead (void) |
Public Attributes | |
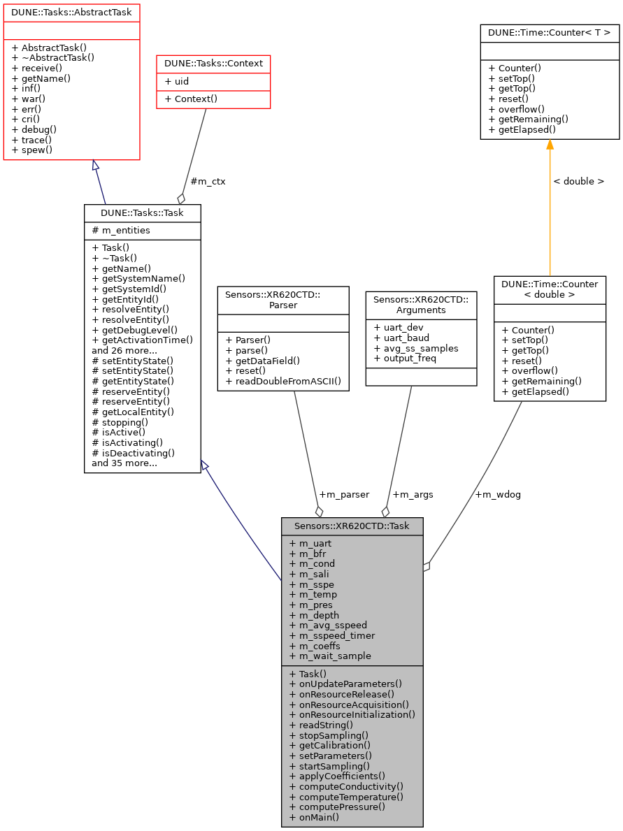
| SerialPort * | m_uart |
| char | m_bfr [256] |
| IMC::Conductivity | m_cond |
| IMC::Salinity | m_sali |
| IMC::SoundSpeed | m_sspe |
| IMC::Temperature | m_temp |
| IMC::Pressure | m_pres |
| IMC::Depth | m_depth |
| Math::MovingAverage< double > * | m_avg_sspeed |
| Time::Counter< float > | m_sspeed_timer |
| Parser | m_parser |
| double | m_coeffs [3][4] |
| Arguments | m_args |
| bool | m_wait_sample |
| Counter< double > | m_wdog |
Additional Inherited Members | |
Public Types inherited from DUNE::Concurrency::Runnable | |
| enum | State { StateStarting, StateRunning, StateStopping, StateDead, StateUnknown } |
Protected Member Functions inherited from DUNE::Tasks::Task | |
| void | setEntityState (IMC::EntityState::StateEnum state, Status::Code code) |
| void | setEntityState (IMC::EntityState::StateEnum state, const std::string &description) |
| IMC::EntityState::StateEnum | getEntityState (void) const |
| unsigned int | reserveEntity (const std::string &label) |
| template<typename E > | |
| E * | reserveEntity (const std::string &label) |
| Entities::BasicEntity * | getLocalEntity (const std::string &label) |
| bool | stopping (void) |
| bool | isActive (void) const |
| bool | isActivating (void) const |
| bool | isDeactivating (void) const |
| void | waitForMessages (double timeout) |
| void | consumeMessages (void) |
| template<typename T > | |
| Parameter & | param (const std::string &name, T &var) |
| template<typename Y , typename T > | |
| Parameter & | param (const std::string &name, T &var) |
| template<typename T > | |
| bool | paramChanged (T &var) |
| void | paramActive (Parameter::Scope def_scope, Parameter::Visibility def_visibility, bool def_value=false) |
| void | setParamSectionEditor (const std::string &name) |
| template<typename M , typename T > | |
| void | bind (T *task_obj, void(T::*consumer)(const M *)=&T::consume) |
| template<typename T > | |
| void | bind (T *task_obj, const std::vector< uint32_t > &list) |
| template<typename T , typename M > | |
| void | bind (T *task_obj, const std::vector< uint32_t > &list, void(T::*consumer)(const M *)=&T::consume) |
| template<typename T > | |
| void | bind (T *task_obj, const std::vector< std::string > &list) |
| void | bind (unsigned int message_id, AbstractConsumer *consumer) |
| void | requestActivation (void) |
| void | requestDeactivation (void) |
| void | activate (void) |
| void | activationFailed (const std::string &reason) |
| void | deactivate (void) |
| void | deactivationFailed (const std::string &reason) |
| virtual bool | onWriteParamsXML (std::ostream &os) const |
| virtual void | onEntityReservation (void) |
| virtual void | onEntityResolution (void) |
| virtual void | onReportEntityState (void) |
| virtual void | onRequestActivation (void) |
| virtual void | onRequestDeactivation (void) |
| virtual void | onActivation (void) |
| virtual void | onDeactivation (void) |
| virtual void | onQueryEntityParameters (const IMC::QueryEntityParameters *msg) |
| virtual void | onSetEntityParameters (const IMC::SetEntityParameters *msg) |
| virtual void | onPushEntityParameters (const IMC::PushEntityParameters *msg) |
| virtual void | onPopEntityParameters (const IMC::PopEntityParameters *msg) |
Protected Member Functions inherited from DUNE::Concurrency::Thread | |
| void | startImpl (void) |
| void | stopImpl (void) |
| void | joinImpl (void) |
| void | setPriorityImpl (Scheduler::Policy policy, unsigned priority) |
| unsigned | getPriorityImpl (void) |
Protected Attributes inherited from DUNE::Tasks::Task | |
| Context & | m_ctx |
| std::vector< Entities::BasicEntity * > | m_entities |
|
inline |
|
inline |
Define measurement coefficients.
| [in] | coeffs | index. |
| [in] | value | multiplier constant. |
|
inline |
Compute conductivity.
References Sensors::XR620CTD::CHN_CONDUCTIVITY, and Sensors::XR620CTD::Parser::getDataField().
|
inline |
Compute pressure.
References Sensors::XR620CTD::CHN_PRESSURE, and Sensors::XR620CTD::Parser::getDataField().
|
inline |
Compute temperature.
References Sensors::XR620CTD::CHN_TEMPERATURE, and Sensors::XR620CTD::Parser::getDataField().
|
inline |
Get calibration from the device.
References Sensors::XR620CTD::CHN_CONDUCTIVITY, Sensors::XR620CTD::CHN_PRESSURE, Sensors::XR620CTD::CHN_TEMPERATURE, and Sensors::XR620CTD::Parser::readDoubleFromASCII().
|
inlinevirtual |
Implements DUNE::Tasks::Task.
References Sensors::XR620CTD::Parser::parse().
|
inlinevirtual |
Acquire resources.
Reimplemented from DUNE::Tasks::Task.
References Sensors::XR620CTD::Arguments::uart_baud, and Sensors::XR620CTD::Arguments::uart_dev.
|
inlinevirtual |
Initialize resources.
Reimplemented from DUNE::Tasks::Task.
References Sensors::XR620CTD::Arguments::avg_ss_samples.
|
inlinevirtual |
Release allocated resources.
Reimplemented from DUNE::Tasks::Task.
|
inlinevirtual |
Update parameters.
Reimplemented from DUNE::Tasks::Task.
References Sensors::XR620CTD::Arguments::output_freq.
|
inline |
Read string from serial port.
| [in] | bfr | pointer to data buffer. |
| [in] | bfr_len | length of the data buffer. |
| [in] | timeout | incoming data timeout. |
|
inline |
Set device parameters.
References Sensors::XR620CTD::SetupCommands::cmd_get, Sensors::XR620CTD::SetupCommands::cmd_rpl, and Sensors::XR620CTD::SetupCommands::cmd_set.
|
inline |
Start sampling data.
|
inline |
Stop sampling device.
| Math::MovingAverage<double>* Sensors::XR620CTD::Task::m_avg_sspeed |
Sound Speed Moving Average.
| char Sensors::XR620CTD::Task::m_bfr[256] |
Scratch buffer.
| double Sensors::XR620CTD::Task::m_coeffs[3][4] |
Channel Coefficients.
| IMC::Conductivity Sensors::XR620CTD::Task::m_cond |
Conductivity.
| IMC::Depth Sensors::XR620CTD::Task::m_depth |
Depth.
| IMC::Pressure Sensors::XR620CTD::Task::m_pres |
Pressure.
| IMC::Salinity Sensors::XR620CTD::Task::m_sali |
Salinity.
| IMC::SoundSpeed Sensors::XR620CTD::Task::m_sspe |
Sound speed.
| Time::Counter<float> Sensors::XR620CTD::Task::m_sspeed_timer |
Counter to output Speed of Sound.
| IMC::Temperature Sensors::XR620CTD::Task::m_temp |
Temperature.
| SerialPort* Sensors::XR620CTD::Task::m_uart |
Serial port device.
| bool Sensors::XR620CTD::Task::m_wait_sample |
Waiting first sample.
| Counter<double> Sensors::XR620CTD::Task::m_wdog |
Input watchdog.
