![]() |
DUNE: Uniform Navigational Environment
2017.01.0
|
Device driver task.
Public Member Functions | |
| Task (const std::string &name, Tasks::Context &ctx) | |
| void | onUpdateParameters (void) |
| void | onResourceAcquisition (void) |
| void | onResourceRelease (void) |
| void | onResourceInitialization (void) |
| void | consume (const IMC::LoggingControl *msg) |
| void | onRequestActivation (void) |
| void | onActivation (void) |
| void | onDeactivation (void) |
| void | saveImage (Frame *frame) |
| float | pixel2wlen (int pix) |
| int | wlen2pixel (float wlen) |
| void | stopCapture (void) |
| void | onMain (void) |
Public Member Functions inherited from DUNE::Tasks::Task | |
| Task (const std::string &name, Context &context) | |
| virtual | ~Task (void) |
| const char * | getName (void) const |
| const char * | getSystemName (void) const |
| unsigned int | getSystemId (void) const |
| unsigned int | getEntityId (void) const |
| unsigned int | resolveEntity (const std::string &label) const |
| std::string | resolveEntity (unsigned int id) const |
| DebugLevel | getDebugLevel (void) const |
| uint16_t | getActivationTime (void) const |
| uint16_t | getDeactivationTime (void) const |
| unsigned int | resolveSystemName (const std::string &name) const |
| const char * | resolveSystemId (unsigned int id) const |
| void | loadConfig (void) |
| void | setPriority (unsigned int value) |
| unsigned int | getPriority (void) const |
| void | inf (const char *format,...) DUNE_PRINTF_FORMAT(2 |
| void void | war (const char *format,...) DUNE_PRINTF_FORMAT(2 |
| void void void | err (const char *format,...) DUNE_PRINTF_FORMAT(2 |
| void void void void | cri (const char *format,...) DUNE_PRINTF_FORMAT(2 |
| void void void void void | debug (const char *format,...) DUNE_PRINTF_FORMAT(2 |
| void void void void void void | trace (const char *format,...) DUNE_PRINTF_FORMAT(2 |
| void void void void void void void | spew (const char *format,...) DUNE_PRINTF_FORMAT(2 |
| void void void void void void void void | dispatch (IMC::Message *msg, unsigned int flags=0) |
| void | dispatch (IMC::Message &msg, unsigned int flags=0) |
| void | dispatchReply (const IMC::Message &original, IMC::Message &msg, unsigned int flags=0) |
| void | receive (const IMC::Message *msg) |
| void | reserveEntities (void) |
| void | resolveEntities (void) |
| void | acquireResources (void) |
| void | releaseResources (void) |
| void | initializeResources (void) |
| void | updateParameters (bool act_deact=true) |
| void | writeParamsXML (std::ostream &os) const |
| const char * | getEntityLabel (void) const |
| void | setEntityLabel (const std::string &label) |
Public Member Functions inherited from DUNE::Tasks::AbstractTask | |
| AbstractTask (void) | |
| virtual | ~AbstractTask (void) |
Public Member Functions inherited from DUNE::Concurrency::Thread | |
| Thread (void) | |
| virtual | ~Thread (void) |
| int | getProcessorUsage (void) |
Public Member Functions inherited from DUNE::Concurrency::Runnable | |
| Runnable (void) | |
| virtual | ~Runnable (void) |
| void | start (void) |
| void | stop (void) |
| void | join (void) |
| void | stopAndJoin (void) |
| void | setPriority (Scheduler::Policy policy, unsigned priority) |
| unsigned | getPriority (void) |
| State | getState (void) |
| bool | isCreated (void) |
| bool | isStopping (void) |
| bool | isRunning (void) |
| bool | isStarting (void) |
| bool | isDead (void) |
Public Attributes | |
| Arguments | m_args |
| Path | m_log_dir |
| HIDS | m_cam |
| bool | m_starting |
| CaptureUeye * | m_capture |
| cv::Mat | m_image_cv |
| Frame * | m_frame |
| int | m_calib_gain |
| double | m_calib_time |
Static Public Attributes | |
| static const unsigned | c_width |
| static const unsigned | c_height |
Additional Inherited Members | |
Public Types inherited from DUNE::Concurrency::Runnable | |
| enum | State { StateStarting, StateRunning, StateStopping, StateDead, StateUnknown } |
Protected Member Functions inherited from DUNE::Tasks::Task | |
| void | setEntityState (IMC::EntityState::StateEnum state, Status::Code code) |
| void | setEntityState (IMC::EntityState::StateEnum state, const std::string &description) |
| IMC::EntityState::StateEnum | getEntityState (void) const |
| unsigned int | reserveEntity (const std::string &label) |
| template<typename E > | |
| E * | reserveEntity (const std::string &label) |
| Entities::BasicEntity * | getLocalEntity (const std::string &label) |
| bool | stopping (void) |
| bool | isActive (void) const |
| bool | isActivating (void) const |
| bool | isDeactivating (void) const |
| void | waitForMessages (double timeout) |
| void | consumeMessages (void) |
| template<typename T > | |
| Parameter & | param (const std::string &name, T &var) |
| template<typename Y , typename T > | |
| Parameter & | param (const std::string &name, T &var) |
| template<typename T > | |
| bool | paramChanged (T &var) |
| void | paramActive (Parameter::Scope def_scope, Parameter::Visibility def_visibility, bool def_value=false) |
| void | setParamSectionEditor (const std::string &name) |
| template<typename M , typename T > | |
| void | bind (T *task_obj, void(T::*consumer)(const M *)=&T::consume) |
| template<typename T > | |
| void | bind (T *task_obj, const std::vector< uint32_t > &list) |
| template<typename T , typename M > | |
| void | bind (T *task_obj, const std::vector< uint32_t > &list, void(T::*consumer)(const M *)=&T::consume) |
| template<typename T > | |
| void | bind (T *task_obj, const std::vector< std::string > &list) |
| void | requestActivation (void) |
| void | requestDeactivation (void) |
| void | activate (void) |
| void | activationFailed (const std::string &reason) |
| void | deactivate (void) |
| void | deactivationFailed (const std::string &reason) |
| virtual bool | onWriteParamsXML (std::ostream &os) const |
| virtual void | onEntityReservation (void) |
| virtual void | onEntityResolution (void) |
| virtual void | onReportEntityState (void) |
| virtual void | onRequestDeactivation (void) |
| virtual void | onQueryEntityParameters (const IMC::QueryEntityParameters *msg) |
| virtual void | onSetEntityParameters (const IMC::SetEntityParameters *msg) |
| virtual void | onPushEntityParameters (const IMC::PushEntityParameters *msg) |
| virtual void | onPopEntityParameters (const IMC::PopEntityParameters *msg) |
Protected Member Functions inherited from DUNE::Concurrency::Thread | |
| void | startImpl (void) |
| void | stopImpl (void) |
| void | joinImpl (void) |
| void | setPriorityImpl (Scheduler::Policy policy, unsigned priority) |
| unsigned | getPriorityImpl (void) |
Protected Attributes inherited from DUNE::Tasks::Task | |
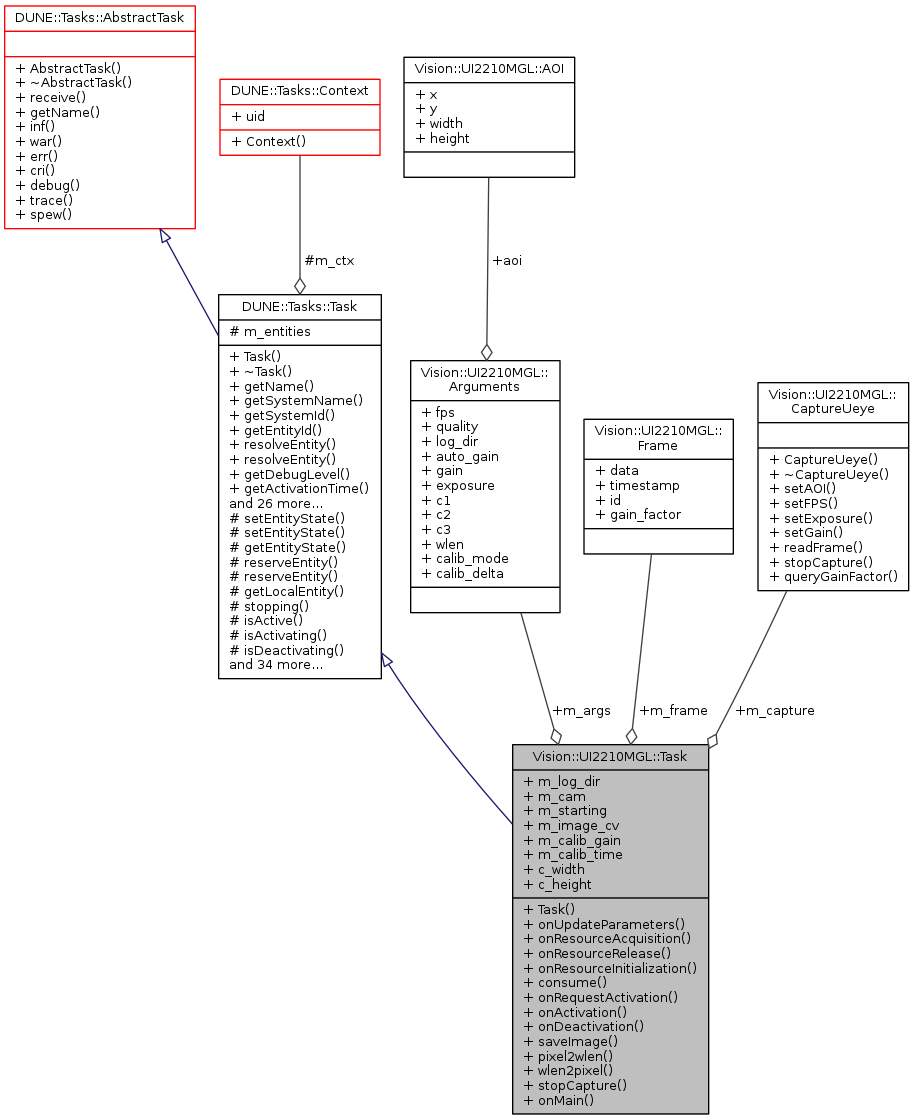
| Context & | m_ctx |
| std::vector < Entities::BasicEntity * > | m_entities |
|
inline |
References Vision::UI2210MGL::Arguments::aoi, Vision::UI2210MGL::Arguments::auto_gain, Vision::UI2210MGL::Arguments::c1, Vision::UI2210MGL::Arguments::c2, Vision::UI2210MGL::Arguments::c3, Vision::UI2210MGL::Arguments::calib_delta, Vision::UI2210MGL::Arguments::calib_mode, DUNE::Tasks::Parameter::defaultValue(), Vision::UI2210MGL::Arguments::exposure, Vision::UI2210MGL::Arguments::fps, Vision::UI2210MGL::Arguments::gain, Vision::UI2210MGL::AOI::height, Vision::UI2210MGL::Arguments::log_dir, m_args, DUNE::Tasks::Task::param(), DUNE::Tasks::Task::paramActive(), Vision::UI2210MGL::Arguments::quality, Vision::UI2210MGL::AOI::width, Vision::UI2210MGL::Arguments::wlen, Vision::UI2210MGL::AOI::x, and Vision::UI2210MGL::AOI::y.
|
inline |
References DUNE::Tasks::Task::getSystemId(), Vision::UI2210MGL::Arguments::log_dir, m_args, and m_log_dir.
|
inlinevirtual |
Called when the task starts/resumes normal execution.
Reimplemented from DUNE::Tasks::Task.
References m_capture, m_log_dir, and DUNE::Tasks::Task::setEntityState().
|
inlinevirtual |
Called when the task stops normal execution and enters an idleness state.
Reimplemented from DUNE::Tasks::Task.
References DUNE::Tasks::Task::setEntityState(), and stopCapture().
|
inlinevirtual |
Implements DUNE::Tasks::Task.
References Vision::UI2210MGL::Arguments::calib_delta, Vision::UI2210MGL::Arguments::calib_mode, DUNE::Tasks::Task::consumeMessages(), DUNE::Tasks::Task::isActive(), m_args, m_calib_gain, m_calib_time, m_capture, m_frame, Vision::UI2210MGL::CaptureUeye::readFrame(), saveImage(), Vision::UI2210MGL::CaptureUeye::setGain(), stopCapture(), and DUNE::Tasks::Task::stopping().
|
inlinevirtual |
Called when an external activation request is received.
Derived classes that need to perform extra steps to prepare normal execution should replace the default behaviour of immediate activation with calls to activate() when the request is completed or activationFailed() if the request cannot be honoured.
Reimplemented from DUNE::Tasks::Task.
References DUNE::Tasks::Task::activate(), and DUNE::Tasks::Task::dispatch().
|
inlinevirtual |
Acquire resources and buffers.
Reimplemented from DUNE::Tasks::Task.
References Vision::UI2210MGL::Arguments::aoi, Vision::UI2210MGL::Arguments::auto_gain, Vision::UI2210MGL::Arguments::exposure, Vision::UI2210MGL::Arguments::fps, Vision::UI2210MGL::Arguments::gain, m_args, m_cam, m_capture, Vision::UI2210MGL::CaptureUeye::setExposure(), and Vision::UI2210MGL::CaptureUeye::setGain().
|
inlinevirtual |
Initialize resources and start capturing frames.
Reimplemented from DUNE::Tasks::Task.
References DUNE::Tasks::Task::setEntityState().
|
inlinevirtual |
Release allocated resources.
Reimplemented from DUNE::Tasks::Task.
|
inlinevirtual |
Update internal parameters.
Reimplemented from DUNE::Tasks::Task.
References Vision::UI2210MGL::Arguments::aoi, Vision::UI2210MGL::Arguments::auto_gain, Vision::UI2210MGL::Arguments::exposure, Vision::UI2210MGL::Arguments::fps, Vision::UI2210MGL::Arguments::gain, Vision::UI2210MGL::Arguments::log_dir, m_args, m_capture, m_log_dir, m_starting, Vision::UI2210MGL::CaptureUeye::setAOI(), Vision::UI2210MGL::CaptureUeye::setExposure(), Vision::UI2210MGL::CaptureUeye::setFPS(), and Vision::UI2210MGL::CaptureUeye::setGain().
|
inline |
|
inline |
Saves the image.
References Vision::UI2210MGL::Arguments::aoi, Vision::UI2210MGL::Frame::data, Vision::UI2210MGL::Frame::gain_factor, Vision::UI2210MGL::AOI::height, m_args, m_image_cv, m_log_dir, Vision::UI2210MGL::Frame::timestamp, and Vision::UI2210MGL::AOI::width.
Referenced by onMain(), and stopCapture().
|
inline |
References DUNE::Tasks::Task::debug(), m_capture, m_frame, Vision::UI2210MGL::CaptureUeye::readFrame(), saveImage(), and Vision::UI2210MGL::CaptureUeye::stopCapture().
Referenced by onDeactivation(), and onMain().
|
inline |
|
static |
Frame height. 480 is total, 250 is usable.
|
static |
Frame width. Unclear if 640 or 960
| Arguments Vision::UI2210MGL::Task::m_args |
Configuration parameters.
Referenced by consume(), onMain(), onResourceAcquisition(), onUpdateParameters(), pixel2wlen(), saveImage(), Task(), and wlen2pixel().
| int Vision::UI2210MGL::Task::m_calib_gain |
Current calibration gain.
Referenced by onMain().
| double Vision::UI2210MGL::Task::m_calib_time |
Time of last calibration gain change.
Referenced by onMain().
| HIDS Vision::UI2210MGL::Task::m_cam |
Camera handle.
Referenced by onResourceAcquisition().
| CaptureUeye* Vision::UI2210MGL::Task::m_capture |
Thread for image capture.
Referenced by onActivation(), onMain(), onResourceAcquisition(), onResourceRelease(), onUpdateParameters(), and stopCapture().
| Frame* Vision::UI2210MGL::Task::m_frame |
Referenced by onMain(), onResourceRelease(), and stopCapture().
| cv::Mat Vision::UI2210MGL::Task::m_image_cv |
OpenCV frame.
Referenced by saveImage().
| Path Vision::UI2210MGL::Task::m_log_dir |
Destination log folder.
Referenced by consume(), onActivation(), onUpdateParameters(), and saveImage().
| bool Vision::UI2210MGL::Task::m_starting |
Flag to allow ignoring the first run.
Referenced by onUpdateParameters().
