![]() |
DUNE: Uniform Navigational Environment
2.3.1
|
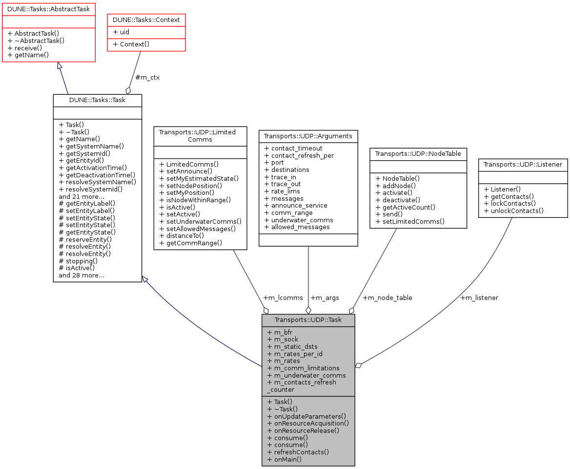
Public Member Functions | |
| Task (const std::string &name, Tasks::Context &ctx) | |
| ~Task (void) | |
| void | onUpdateParameters (void) |
| void | onResourceAcquisition (void) |
| void | onResourceRelease (void) |
| void | consume (const IMC::Message *msg) |
| void | consume (const IMC::Announce *msg) |
| void | refreshContacts (void) |
| void | onMain (void) |
Public Member Functions inherited from DUNE::Tasks::Task | |
| Task (const std::string &name, Context &context) | |
| const char * | getName (void) const |
| const char * | getSystemName (void) const |
| unsigned int | getSystemId (void) const |
| unsigned int | getEntityId (void) const |
| uint16_t | getActivationTime (void) const |
| uint16_t | getDeactivationTime (void) const |
| unsigned int | resolveSystemName (const std::string &name) const |
| const char * | resolveSystemId (unsigned int id) const |
| void | loadConfig (void) |
| void | setPriority (unsigned int value) |
| unsigned int | getPriority (void) const |
| void | inf (const char *format,...) DUNE_PRINTF_FORMAT(2 |
| void void | war (const char *format,...) DUNE_PRINTF_FORMAT(2 |
| void void void | err (const char *format,...) DUNE_PRINTF_FORMAT(2 |
| void void void void | cri (const char *format,...) DUNE_PRINTF_FORMAT(2 |
| void void void void void | debug (const char *format,...) DUNE_PRINTF_FORMAT(2 |
| void void void void void void | trace (const char *format,...) DUNE_PRINTF_FORMAT(2 |
| void void void void void void void | spew (const char *format,...) DUNE_PRINTF_FORMAT(2 |
| void void void void void void void void | dispatch (IMC::Message *msg, unsigned int flags=0) |
| void | dispatch (IMC::Message &msg, unsigned int flags=0) |
| void | dispatchReply (const IMC::Message &original, IMC::Message &msg, unsigned int flags=0) |
| void | receive (const IMC::Message *msg) |
| void | reserveEntities (void) |
| void | resolveEntities (void) |
| void | acquireResources (void) |
| void | releaseResources (void) |
| void | initializeResources (void) |
| void | updateParameters (bool act_deact=true) |
| void | writeParamsXML (std::ostream &os) const |
Public Member Functions inherited from DUNE::Tasks::AbstractTask | |
| AbstractTask (void) | |
| virtual | ~AbstractTask (void) |
Public Member Functions inherited from DUNE::Concurrency::Thread | |
| Thread (void) | |
| virtual | ~Thread (void) |
Public Member Functions inherited from DUNE::Concurrency::Runnable | |
| Runnable (void) | |
| virtual | ~Runnable (void) |
| void | start (void) |
| void | stop (void) |
| void | join (void) |
| void | stopAndJoin (void) |
| void | setPriority (Scheduler::Policy policy, unsigned priority) |
| State | getState (void) |
| bool | isCreated (void) |
| bool | isStopping (void) |
| bool | isRunning (void) |
| bool | isStarting (void) |
| bool | isDead (void) |
Public Attributes | |
| uint8_t * | m_bfr |
| UDPSocket | m_sock |
| std::set< NodeAddress > | m_static_dsts |
| std::map< uint32_t, double > | m_rates_per_id |
| std::map< uint32_t, RateInfo > | m_rates |
| NodeTable | m_node_table |
| Arguments | m_args |
| bool | m_comm_limitations |
| bool | m_underwater_comms |
| Listener * | m_listener |
| Time::Counter< float > | m_contacts_refresh_counter |
| LimitedComms * | m_lcomms |
Additional Inherited Members | |
Public Types inherited from DUNE::Concurrency::Runnable | |
| enum | State { StateStarting, StateRunning, StateStopping, StateDead, StateUnknown } |
Static Public Member Functions inherited from DUNE::Concurrency::Thread | |
| static unsigned | native (void) |
Protected Member Functions inherited from DUNE::Tasks::Task | |
| const char * | getEntityLabel (void) const |
| void | setEntityLabel (const std::string &label) |
| void | setEntityState (IMC::EntityState::StateEnum state, Status::Code code) |
| void | setEntityState (IMC::EntityState::StateEnum state, const std::string &description) |
| IMC::EntityState::StateEnum | getEntityState (void) const |
| unsigned int | reserveEntity (const std::string &label) |
| unsigned int | resolveEntity (const std::string &label) const |
| std::string | resolveEntity (unsigned int id) const |
| bool | stopping (void) |
| bool | isActive (void) const |
| void | waitForMessages (double timeout) |
| void | consumeMessages (void) |
| template<typename T > | |
| Parameter & | param (const std::string &name, T &var) |
| template<typename Y , typename T > | |
| Parameter & | param (const std::string &name, T &var) |
| template<typename T > | |
| bool | paramChanged (T &var) |
| void | paramActive (Parameter::Scope def_scope, Parameter::Visibility def_visibility, bool def_value=false) |
| void | setParamSectionEditor (const std::string &name) |
| template<typename M , typename T > | |
| void | bind (T *task_obj, void(T::*consumer)(const M *)=&T::consume) |
| template<typename T > | |
| void | bind (T *task_obj, const std::vector< uint32_t > &list) |
| template<typename T > | |
| void | bind (T *task_obj, const std::vector< std::string > &list) |
| void | requestActivation (void) |
| void | requestDeactivation (void) |
| void | activate (void) |
| void | activationFailed (const std::string &reason) |
| void | deactivate (void) |
| void | deactivationFailed (const std::string &reason) |
| virtual void | onEntityReservation (void) |
| virtual void | onEntityResolution (void) |
| virtual void | onReportEntityState (void) |
| virtual void | onResourceInitialization (void) |
| virtual void | onRequestActivation (void) |
| virtual void | onRequestDeactivation (void) |
| virtual void | onActivation (void) |
| virtual void | onDeactivation (void) |
Protected Member Functions inherited from DUNE::Concurrency::Thread | |
| void | startImpl (void) |
| void | stopImpl (void) |
| void | joinImpl (void) |
| void | setPriorityImpl (Scheduler::Policy policy, unsigned priority) |
Protected Attributes inherited from DUNE::Tasks::Task | |
| Context & | m_ctx |
|
inline |
References Transports::UDP::Arguments::allowed_messages, Transports::UDP::Arguments::announce_service, Transports::UDP::Arguments::comm_range, Transports::UDP::Arguments::contact_refresh_per, Transports::UDP::Arguments::contact_timeout, DUNE::Tasks::Parameter::defaultValue(), DUNE::Tasks::Parameter::description(), Transports::UDP::Arguments::destinations, m_args, m_bfr, Transports::UDP::Arguments::messages, DUNE::Tasks::Task::param(), Transports::UDP::Arguments::port, Transports::UDP::Arguments::rate_lims, Transports::UDP::Arguments::trace_in, Transports::UDP::Arguments::trace_out, Transports::UDP::Arguments::underwater_comms, and DUNE::Tasks::Parameter::units().
|
inlinevirtual |
|
inline |
References Transports::UDP::NodeTable::getActiveCount(), Transports::UDP::LimitedComms::isActive(), m_args, m_bfr, m_lcomms, m_node_table, m_rates, m_rates_per_id, m_sock, m_static_dsts, Transports::UDP::NodeTable::send(), Transports::UDP::LimitedComms::setMyEstimatedState(), and Transports::UDP::Arguments::trace_out.
|
inline |
|
inlinevirtual |
Implements DUNE::Tasks::Task.
References m_contacts_refresh_counter, refreshContacts(), DUNE::Tasks::Task::stopping(), and DUNE::Tasks::Task::waitForMessages().
|
inlinevirtual |
Called when the task is instructed to acquire resources whose configuration is defined by run-time parameters.
Reimplemented from DUNE::Tasks::Task.
References Transports::UDP::Arguments::announce_service, Transports::UDP::Arguments::comm_range, Transports::UDP::Arguments::contact_timeout, DUNE::Tasks::Task::dispatch(), DUNE::Tasks::Task::getSystemId(), DUNE::Tasks::Task::inf(), m_args, m_comm_limitations, m_lcomms, m_listener, m_node_table, m_sock, Transports::UDP::Arguments::port, Transports::UDP::LimitedComms::setActive(), DUNE::Tasks::Task::setEntityState(), Transports::UDP::NodeTable::setLimitedComms(), Transports::UDP::Arguments::trace_in, and DUNE::Tasks::Task::war().
|
inlinevirtual |
Called when the task is instructed to release resources.
Derived classes that override this function must not assume that any resource was previously acquired. This function must be implemented in such a way that it can be called at any time.
Reimplemented from DUNE::Tasks::Task.
References m_lcomms, and m_listener.
|
inlinevirtual |
Called when the task is instructed to update its run-time parameters.
Derived classes that need to compute auxiliary values based on run-time parameters should override this function.
Reimplemented from DUNE::Tasks::Task.
References DUNE::Tasks::Task::bind(), Transports::UDP::Arguments::comm_range, Transports::UDP::Arguments::contact_refresh_per, DUNE::Tasks::Task::debug(), Transports::UDP::Arguments::destinations, DUNE::Tasks::Profiles::isSelected(), m_args, m_comm_limitations, m_contacts_refresh_counter, DUNE::Tasks::Task::m_ctx, m_rates, m_rates_per_id, m_static_dsts, m_underwater_comms, Transports::UDP::Arguments::messages, DUNE::Tasks::Context::profiles, Transports::UDP::Arguments::rate_lims, and Transports::UDP::Arguments::underwater_comms.
|
inline |
References Transports::UDP::NodeTable::activate(), Transports::UDP::NodeTable::deactivate(), Transports::UDP::Listener::getContacts(), DUNE::Tasks::Task::inf(), Transports::UDP::Listener::lockContacts(), m_listener, m_node_table, DUNE::Tasks::Task::resolveSystemId(), and Transports::UDP::Listener::unlockContacts().
Referenced by onMain().
| Arguments Transports::UDP::Task::m_args |
Referenced by consume(), onResourceAcquisition(), onUpdateParameters(), and Task().
| bool Transports::UDP::Task::m_comm_limitations |
Referenced by onResourceAcquisition(), and onUpdateParameters().
| Time::Counter<float> Transports::UDP::Task::m_contacts_refresh_counter |
Referenced by onMain(), and onUpdateParameters().
| LimitedComms* Transports::UDP::Task::m_lcomms |
Referenced by consume(), onResourceAcquisition(), and onResourceRelease().
| Listener* Transports::UDP::Task::m_listener |
Referenced by onResourceAcquisition(), onResourceRelease(), and refreshContacts().
| NodeTable Transports::UDP::Task::m_node_table |
Referenced by consume(), onResourceAcquisition(), and refreshContacts().
| std::map<uint32_t, RateInfo> Transports::UDP::Task::m_rates |
Referenced by consume(), and onUpdateParameters().
| std::map<uint32_t, double> Transports::UDP::Task::m_rates_per_id |
Referenced by consume(), and onUpdateParameters().
| UDPSocket Transports::UDP::Task::m_sock |
Referenced by consume(), and onResourceAcquisition().
| std::set<NodeAddress> Transports::UDP::Task::m_static_dsts |
Referenced by consume(), and onUpdateParameters().
| bool Transports::UDP::Task::m_underwater_comms |
Referenced by onUpdateParameters().
