![]() |
DUNE: Uniform Navigational Environment
2.3.1
|
Public Member Functions | |
| Task (const std::string &name, Tasks::Context &ctx) | |
| ~Task (void) | |
| void | onResourceRelease (void) |
| void | onResourceAcquisition (void) |
| void | onResourceInitialization (void) |
| void | onUpdateParameters (void) |
| int | readString (void) |
| bool | setParameter (const char *command, const char *label, int value) |
| void | changeCalibrationState (CalibrationStates state) |
| void | consume (const IMC::DevCalibrationControl *msg) |
| void | calibrating (void) |
| void | terminateCalibration (void) |
| void | onMain (void) |
Public Member Functions inherited from DUNE::Tasks::Task | |
| Task (const std::string &name, Context &context) | |
| const char * | getName (void) const |
| const char * | getSystemName (void) const |
| unsigned int | getSystemId (void) const |
| unsigned int | getEntityId (void) const |
| uint16_t | getActivationTime (void) const |
| uint16_t | getDeactivationTime (void) const |
| unsigned int | resolveSystemName (const std::string &name) const |
| const char * | resolveSystemId (unsigned int id) const |
| void | loadConfig (void) |
| void | setPriority (unsigned int value) |
| unsigned int | getPriority (void) const |
| void | inf (const char *format,...) DUNE_PRINTF_FORMAT(2 |
| void void | war (const char *format,...) DUNE_PRINTF_FORMAT(2 |
| void void void | err (const char *format,...) DUNE_PRINTF_FORMAT(2 |
| void void void void | cri (const char *format,...) DUNE_PRINTF_FORMAT(2 |
| void void void void void | debug (const char *format,...) DUNE_PRINTF_FORMAT(2 |
| void void void void void void | trace (const char *format,...) DUNE_PRINTF_FORMAT(2 |
| void void void void void void void | spew (const char *format,...) DUNE_PRINTF_FORMAT(2 |
| void void void void void void void void | dispatch (IMC::Message *msg, unsigned int flags=0) |
| void | dispatch (IMC::Message &msg, unsigned int flags=0) |
| void | dispatchReply (const IMC::Message &original, IMC::Message &msg, unsigned int flags=0) |
| void | receive (const IMC::Message *msg) |
| void | reserveEntities (void) |
| void | resolveEntities (void) |
| void | acquireResources (void) |
| void | releaseResources (void) |
| void | initializeResources (void) |
| void | updateParameters (bool act_deact=true) |
| void | writeParamsXML (std::ostream &os) const |
Public Member Functions inherited from DUNE::Tasks::AbstractTask | |
| AbstractTask (void) | |
| virtual | ~AbstractTask (void) |
Public Member Functions inherited from DUNE::Concurrency::Thread | |
| Thread (void) | |
| virtual | ~Thread (void) |
Public Member Functions inherited from DUNE::Concurrency::Runnable | |
| Runnable (void) | |
| virtual | ~Runnable (void) |
| void | start (void) |
| void | stop (void) |
| void | join (void) |
| void | stopAndJoin (void) |
| void | setPriority (Scheduler::Policy policy, unsigned priority) |
| State | getState (void) |
| bool | isCreated (void) |
| bool | isStopping (void) |
| bool | isRunning (void) |
| bool | isStarting (void) |
| bool | isDead (void) |
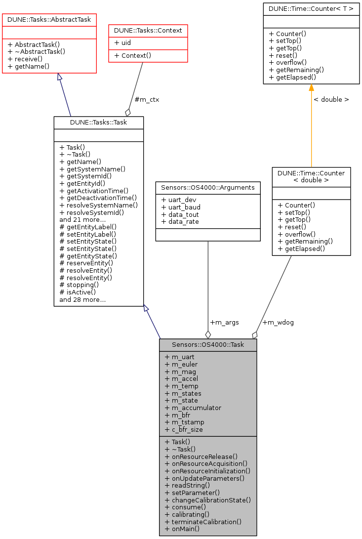
Public Attributes | |
| SerialPort * | m_uart |
| IMC::EulerAngles | m_euler |
| IMC::MagneticField | m_mag |
| IMC::Acceleration | m_accel |
| IMC::Temperature | m_temp |
| IMC::DevCalibrationState | m_states [STA_MAX] |
| CalibrationStates | m_state |
| int | m_accumulator |
| char | m_bfr [c_bfr_size] |
| double | m_tstamp |
| Arguments | m_args |
| Counter< double > | m_wdog |
Static Public Attributes | |
| static const unsigned | c_bfr_size |
Additional Inherited Members | |
Public Types inherited from DUNE::Concurrency::Runnable | |
| enum | State { StateStarting, StateRunning, StateStopping, StateDead, StateUnknown } |
Static Public Member Functions inherited from DUNE::Concurrency::Thread | |
| static unsigned | native (void) |
Protected Member Functions inherited from DUNE::Tasks::Task | |
| const char * | getEntityLabel (void) const |
| void | setEntityLabel (const std::string &label) |
| void | setEntityState (IMC::EntityState::StateEnum state, Status::Code code) |
| void | setEntityState (IMC::EntityState::StateEnum state, const std::string &description) |
| IMC::EntityState::StateEnum | getEntityState (void) const |
| unsigned int | reserveEntity (const std::string &label) |
| unsigned int | resolveEntity (const std::string &label) const |
| std::string | resolveEntity (unsigned int id) const |
| bool | stopping (void) |
| bool | isActive (void) const |
| void | waitForMessages (double timeout) |
| void | consumeMessages (void) |
| template<typename T > | |
| Parameter & | param (const std::string &name, T &var) |
| template<typename Y , typename T > | |
| Parameter & | param (const std::string &name, T &var) |
| template<typename T > | |
| bool | paramChanged (T &var) |
| void | paramActive (Parameter::Scope def_scope, Parameter::Visibility def_visibility, bool def_value=false) |
| void | setParamSectionEditor (const std::string &name) |
| template<typename M , typename T > | |
| void | bind (T *task_obj, void(T::*consumer)(const M *)=&T::consume) |
| template<typename T > | |
| void | bind (T *task_obj, const std::vector< uint32_t > &list) |
| template<typename T > | |
| void | bind (T *task_obj, const std::vector< std::string > &list) |
| void | requestActivation (void) |
| void | requestDeactivation (void) |
| void | activate (void) |
| void | activationFailed (const std::string &reason) |
| void | deactivate (void) |
| void | deactivationFailed (const std::string &reason) |
| virtual void | onEntityReservation (void) |
| virtual void | onEntityResolution (void) |
| virtual void | onReportEntityState (void) |
| virtual void | onRequestActivation (void) |
| virtual void | onRequestDeactivation (void) |
| virtual void | onActivation (void) |
| virtual void | onDeactivation (void) |
Protected Member Functions inherited from DUNE::Concurrency::Thread | |
| void | startImpl (void) |
| void | stopImpl (void) |
| void | joinImpl (void) |
| void | setPriorityImpl (Scheduler::Policy policy, unsigned priority) |
Protected Attributes inherited from DUNE::Tasks::Task | |
| Context & | m_ctx |
|
inline |
References Sensors::OS4000::Arguments::data_rate, Sensors::OS4000::Arguments::data_tout, DUNE::Tasks::Parameter::defaultValue(), m_args, m_states, DUNE::Tasks::Task::param(), Sensors::OS4000::STA_BOOT, Sensors::OS4000::STA_CALIBRATED, Sensors::OS4000::STA_ERROR, Sensors::OS4000::STA_NUM_STEPS, Sensors::OS4000::STA_ROTATE, Sensors::OS4000::STA_WAIT_LEVEL, Sensors::OS4000::Arguments::uart_baud, and Sensors::OS4000::Arguments::uart_dev.
|
inlinevirtual |
|
inline |
References changeCalibrationState(), m_accumulator, m_uart, m_wdog, DUNE::Time::Counter< T >::reset(), DUNE::Tasks::Task::spew(), Sensors::OS4000::STA_CALIBRATED, and terminateCalibration().
Referenced by onMain().
|
inline |
Change calibration state.
| [in] | state | calibration state. |
References DUNE::Tasks::Task::debug(), DUNE::Tasks::Task::dispatch(), m_state, and m_states.
Referenced by calibrating(), and consume().
|
inline |
References changeCalibrationState(), DUNE::Tasks::Task::getEntityId(), DUNE::Tasks::Task::getEntityState(), m_state, m_uart, DUNE::Tasks::Task::setEntityState(), Sensors::OS4000::STA_BOOT, Sensors::OS4000::STA_CALIBRATED, Sensors::OS4000::STA_ERROR, Sensors::OS4000::STA_ROTATE, Sensors::OS4000::STA_WAIT_LEVEL, and terminateCalibration().
|
inlinevirtual |
Implements DUNE::Tasks::Task.
References calibrating(), DUNE::Tasks::Task::consumeMessages(), DUNE::Tasks::Task::dispatch(), m_accel, m_bfr, m_euler, m_mag, m_state, m_states, m_temp, m_wdog, DUNE::Time::Counter< T >::overflow(), readString(), DUNE::Time::Counter< T >::reset(), DUNE::Tasks::Task::setEntityState(), Sensors::OS4000::STA_ROTATE, Sensors::OS4000::STA_WAIT_LEVEL, and DUNE::Tasks::Task::stopping().
|
inlinevirtual |
Acquire resources.
Reimplemented from DUNE::Tasks::Task.
References m_args, m_uart, Sensors::OS4000::Arguments::uart_baud, and Sensors::OS4000::Arguments::uart_dev.
|
inlinevirtual |
Initialize resources.
Reimplemented from DUNE::Tasks::Task.
References Sensors::OS4000::Arguments::data_rate, m_accumulator, m_args, m_state, m_wdog, DUNE::Time::Counter< T >::reset(), DUNE::Tasks::Task::setEntityState(), setParameter(), Sensors::OS4000::STA_BOOT, and DUNE::Tasks::Task::stopping().
|
inlinevirtual |
Release allocated resources.
Reimplemented from DUNE::Tasks::Task.
References m_uart.
Referenced by ~Task().
|
inlinevirtual |
Update Task parameters.
Reimplemented from DUNE::Tasks::Task.
References Sensors::OS4000::Arguments::data_tout, m_args, m_wdog, and DUNE::Time::Counter< T >::setTop().
|
inline |
Read a string from the serial port,.
References c_bfr_size, DUNE::Tasks::Task::consumeMessages(), m_bfr, and m_uart.
Referenced by onMain(), and setParameter().
|
inline |
Define a given parameter in the device.
| [in] | command | input command. |
| [in] | label | label of the parameter. |
| [in] | value | value of the parameter. |
References DUNE::Tasks::Task::debug(), m_bfr, m_uart, readString(), and DUNE::Tasks::Task::stopping().
Referenced by onResourceInitialization().
|
inline |
References m_accumulator, m_uart, and DUNE::Tasks::Task::setEntityState().
Referenced by calibrating(), and consume().
|
static |
Internal read buffer.
Referenced by readString().
| IMC::Acceleration Sensors::OS4000::Task::m_accel |
Acceleration message.
Referenced by onMain().
| int Sensors::OS4000::Task::m_accumulator |
Calibration characters accumulator.
Referenced by calibrating(), onResourceInitialization(), and terminateCalibration().
| Arguments Sensors::OS4000::Task::m_args |
Task arguments.
Referenced by onResourceAcquisition(), onResourceInitialization(), onUpdateParameters(), and Task().
| char Sensors::OS4000::Task::m_bfr[c_bfr_size] |
Internal read buffer.
Referenced by onMain(), readString(), and setParameter().
| IMC::EulerAngles Sensors::OS4000::Task::m_euler |
Euler angles message.
Referenced by onMain().
| IMC::MagneticField Sensors::OS4000::Task::m_mag |
Magnetic field message.
Referenced by onMain().
| CalibrationStates Sensors::OS4000::Task::m_state |
Calibration states.
Referenced by changeCalibrationState(), consume(), onMain(), and onResourceInitialization().
| IMC::DevCalibrationState Sensors::OS4000::Task::m_states[STA_MAX] |
Device Calibration State message.
Referenced by changeCalibrationState(), onMain(), and Task().
| IMC::Temperature Sensors::OS4000::Task::m_temp |
Temperature.
Referenced by onMain().
| double Sensors::OS4000::Task::m_tstamp |
Read timestamp.
| SerialPort* Sensors::OS4000::Task::m_uart |
Serial port.
Referenced by calibrating(), consume(), onResourceAcquisition(), onResourceRelease(), readString(), setParameter(), and terminateCalibration().
| Counter<double> Sensors::OS4000::Task::m_wdog |
Watchdog.
Referenced by calibrating(), onMain(), onResourceInitialization(), and onUpdateParameters().
