![]() |
DUNE: Uniform Navigational Environment
2019.02.1
|
Reference To Follow.
Public Types |
Public Member Functions | |
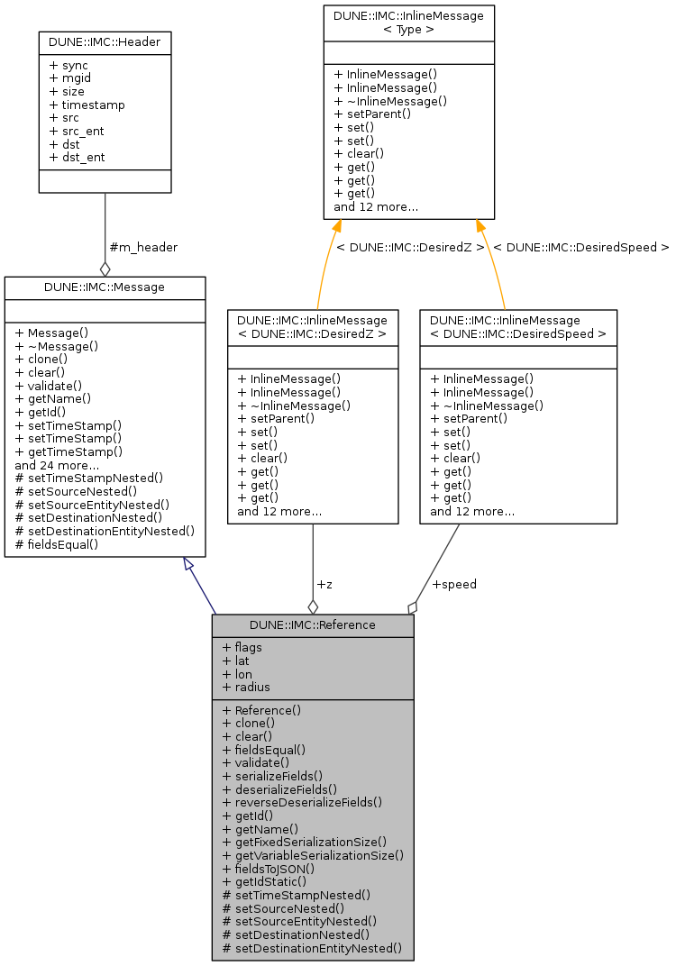
| Reference (void) | |
| Reference * | clone (void) const |
| void | clear (void) |
| bool | fieldsEqual (const Message &msg__) const |
| int | validate (void) const |
| uint8_t * | serializeFields (uint8_t *bfr__) const |
| uint16_t | deserializeFields (const uint8_t *bfr__, uint16_t size__) |
| uint16_t | reverseDeserializeFields (const uint8_t *bfr__, uint16_t size__) |
| uint16_t | getId (void) const |
| const char * | getName (void) const |
| unsigned | getFixedSerializationSize (void) const |
| unsigned | getVariableSerializationSize (void) const |
| void | fieldsToJSON (std::ostream &os__, unsigned nindent__) const |
Public Member Functions inherited from DUNE::IMC::Message | |
| Message (void) | |
| virtual | ~Message (void) |
| double | setTimeStamp (double ts) |
| double | setTimeStamp (void) |
| double | getTimeStamp (void) const |
| uint16_t | getSource (void) const |
| void | setSource (uint16_t src) |
| uint8_t | getSourceEntity (void) const |
| void | setSourceEntity (uint8_t src_ent) |
| uint16_t | getDestination (void) const |
| void | setDestination (uint16_t dst) |
| uint8_t | getDestinationEntity (void) const |
| void | setDestinationEntity (uint8_t dst_ent) |
| virtual uint16_t | getSubId (void) const |
| virtual void | setSubId (uint16_t subid) |
| virtual fp64_t | getValueFP (void) const |
| virtual void | setValueFP (fp64_t val) |
| unsigned | getSerializationSize (void) const |
| unsigned | getPayloadSerializationSize (void) const |
| void | toJSON (std::ostream &os) const |
| void | toText (std::ostream &os) const |
| bool | operator== (const Message &other) const |
| bool | operator!= (const Message &other) const |
Static Public Member Functions | |
| static uint16_t | getIdStatic (void) |
Public Attributes | |
| uint8_t | flags |
| InlineMessage< DesiredSpeed > | speed |
| InlineMessage< DesiredZ > | z |
| fp64_t | lat |
| fp64_t | lon |
| fp32_t | radius |
Protected Member Functions | |
| void | setTimeStampNested (double value__) |
| void | setSourceNested (uint16_t value__) |
| void | setSourceEntityNested (uint8_t value__) |
| void | setDestinationNested (uint16_t value__) |
| void | setDestinationEntityNested (uint8_t value__) |
Additional Inherited Members | |
Protected Attributes inherited from DUNE::IMC::Message | |
| Header | m_header |
Flags.
| Enumerator | |
|---|---|
| FLAG_LOCATION |
Use Location Reference. |
| FLAG_SPEED |
Use Speed Reference. |
| FLAG_Z |
Use Z Reference. |
| FLAG_RADIUS |
Use Radius Reference. |
| FLAG_START_POINT |
Use this Reference as Start Position for PathControler. |
| FLAG_DIRECT |
Use Current Position as Start Position for PathControler. |
| FLAG_MANDONE |
Flag Maneuver Completion. |
| DUNE::IMC::Reference::Reference | ( | void | ) |
|
virtual |
|
inlinevirtual |
Retrieve a copy of the message.
Implements DUNE::IMC::Message.
References DUNE::IMC::EntityState::clear(), DUNE::IMC::EntityState::deserializeFields(), DUNE::IMC::EntityState::fieldsEqual(), DUNE::IMC::EntityState::reverseDeserializeFields(), DUNE::IMC::EntityState::serializeFields(), and DUNE::IMC::EntityState::validate().
|
virtual |
Deserialize message fields from a packet.
| bfr | stream of bytes (packet) |
| len | length of the byte stream. |
Implements DUNE::IMC::Message.
References DUNE::IMC::deserialize(), and DUNE::IMC::EntityState::flags.
|
virtual |
Compare fields for equality.
| [in] | other | message to compare. |
Reimplemented from DUNE::IMC::Message.
References DUNE::IMC::EntityState::flags, flags, lat, lon, radius, speed, and z.
|
virtual |
Output the message fields (excluding header) in JSON format.
| os | output stream. |
| indent_level | number of indentation spaces. |
Reimplemented from DUNE::IMC::Message.
References DUNE::IMC::EntityState::flags, and DUNE::IMC::toJSON().
|
inlinevirtual |
Get the fixed amount of bytes required to properly serialize this message (variable length fields are not included).
Reimplemented from DUNE::IMC::Message.
|
inlinevirtual |
Retrieve message's identification number.
Implements DUNE::IMC::Message.
References getIdStatic().
|
inlinestatic |
Referenced by getId().
|
inlinevirtual |
|
inlinevirtual |
Get the variable amount of bytes required to properly serialize this message (only the variable fields are included).
Reimplemented from DUNE::IMC::Message.
References DUNE::IMC::EntityState::fieldsToJSON(), DUNE::IMC::InlineMessage< Type >::getSerializationSize(), DUNE::IMC::Message::setDestinationEntityNested(), DUNE::IMC::Message::setDestinationNested(), DUNE::IMC::Message::setSourceEntityNested(), DUNE::IMC::Message::setSourceNested(), and DUNE::IMC::Message::setTimeStampNested().
|
virtual |
Deserialize message fields from a packet, swapping the byte order.
| bfr | stream of bytes (packet) |
| len | length of the byte stream. |
Implements DUNE::IMC::Message.
References DUNE::IMC::deserialize(), DUNE::IMC::EntityState::flags, and DUNE::IMC::reverseDeserialize().
|
virtual |
Implements DUNE::IMC::Message.
References DUNE::IMC::EntityState::flags, and DUNE::IMC::serialize().
|
protectedvirtual |
Set the destination entity of nested messages.
| [in] | value | destination entity. |
Reimplemented from DUNE::IMC::Message.
|
protectedvirtual |
Set the destination address of nested messages.
| [in] | value | destination address. |
Reimplemented from DUNE::IMC::Message.
|
protectedvirtual |
Set the source entity of nested messages.
| [in] | value | source entity. |
Reimplemented from DUNE::IMC::Message.
|
protectedvirtual |
Set the source address of nested messages.
| [in] | value | source address. |
Reimplemented from DUNE::IMC::Message.
|
protectedvirtual |
Set the timestamp of nested messages.
| [in] | value | timestamp. |
Reimplemented from DUNE::IMC::Message.
|
virtual |
Validate the message's contents.
Implements DUNE::IMC::Message.
| uint8_t DUNE::IMC::Reference::flags |
Flags.
Referenced by fieldsEqual(), and DUNE::Utils::Codecs::CodedReference::getPayloadSize().
| fp64_t DUNE::IMC::Reference::lat |
Latitude Reference.
Referenced by fieldsEqual(), and DUNE::Utils::Codecs::CodedReference::getPayloadSize().
| fp64_t DUNE::IMC::Reference::lon |
Longitude Reference.
Referenced by fieldsEqual(), and DUNE::Utils::Codecs::CodedReference::getPayloadSize().
| fp32_t DUNE::IMC::Reference::radius |
Radius.
Referenced by fieldsEqual(), and DUNE::Utils::Codecs::CodedReference::getPayloadSize().
| InlineMessage<DesiredSpeed> DUNE::IMC::Reference::speed |
Speed Reference.
Referenced by fieldsEqual().
| InlineMessage<DesiredZ> DUNE::IMC::Reference::z |
Z Reference.
Referenced by fieldsEqual(), and DUNE::Utils::Codecs::CodedReference::getPayloadSize().
