DUNE: Uniform Navigational Environment  2020.01.0
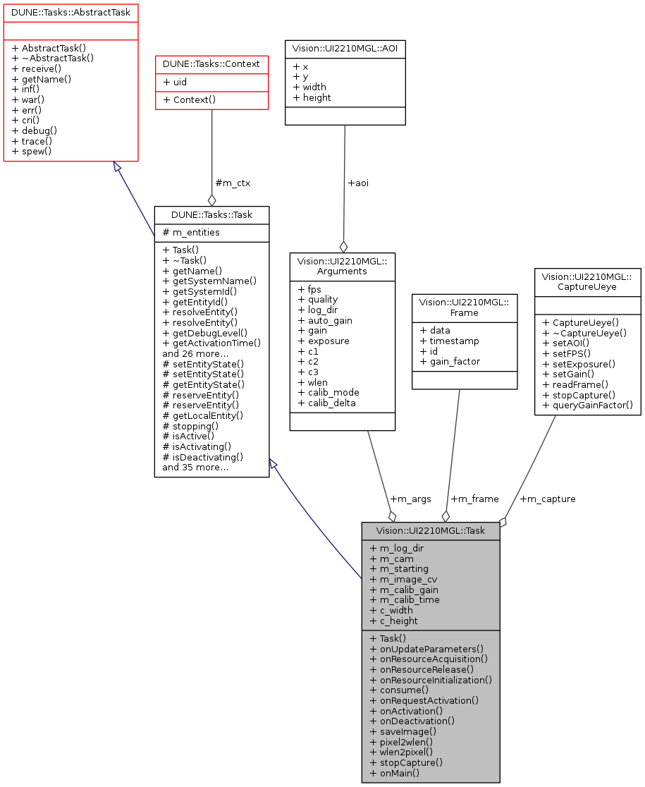
Vision::UI2210MGL::Task Struct Reference

Detailed Description

Device driver task.

Public Member Functions

 Task (const std::string &name, Tasks::Context &ctx)
 
void onUpdateParameters (void)
 
void onResourceAcquisition (void)
 
void onResourceRelease (void)
 
void onResourceInitialization (void)
 
void consume (const IMC::LoggingControl *msg)
 
void onRequestActivation (void)
 
void onActivation (void)
 
void onDeactivation (void)
 
void saveImage (Frame *frame)
 
float pixel2wlen (int pix)
 
int wlen2pixel (float wlen)
 
void stopCapture (void)
 
void onMain (void)
 
- Public Member Functions inherited from DUNE::Tasks::Task
 Task (const std::string &name, Context &context)
 
virtual ~Task (void)
 
const char * getName (void) const
 
const char * getSystemName (void) const
 
unsigned int getSystemId (void) const
 
unsigned int getEntityId (void) const
 
unsigned int resolveEntity (const std::string &label) const
 
std::string resolveEntity (unsigned int id) const
 
DebugLevel getDebugLevel (void) const
 
uint16_t getActivationTime (void) const
 
uint16_t getDeactivationTime (void) const
 
unsigned int resolveSystemName (const std::string &name) const
 
const char * resolveSystemId (unsigned int id) const
 
void loadConfig (void)
 
void setPriority (unsigned int value)
 
unsigned int getPriority (void) const
 
void inf (const char *format,...) DUNE_PRINTF_FORMAT(2
 
void void war (const char *format,...) DUNE_PRINTF_FORMAT(2
 
void void void err (const char *format,...) DUNE_PRINTF_FORMAT(2
 
void void void void cri (const char *format,...) DUNE_PRINTF_FORMAT(2
 
void void void void void debug (const char *format,...) DUNE_PRINTF_FORMAT(2
 
void void void void void void trace (const char *format,...) DUNE_PRINTF_FORMAT(2
 
void void void void void void void spew (const char *format,...) DUNE_PRINTF_FORMAT(2
 
void void void void void void void void dispatch (IMC::Message *msg, unsigned int flags=0)
 
void dispatch (IMC::Message &msg, unsigned int flags=0)
 
void dispatchReply (const IMC::Message &original, IMC::Message &msg, unsigned int flags=0)
 
void receive (const IMC::Message *msg)
 
void reserveEntities (void)
 
void resolveEntities (void)
 
void acquireResources (void)
 
void releaseResources (void)
 
void initializeResources (void)
 
void updateParameters (bool act_deact=true)
 
void writeParamsXML (std::ostream &os) const
 
const char * getEntityLabel (void) const
 
void setEntityLabel (const std::string &label)
 
- Public Member Functions inherited from DUNE::Tasks::AbstractTask
 AbstractTask (void)
 
virtual ~AbstractTask (void)
 
- Public Member Functions inherited from DUNE::Concurrency::Thread
 Thread (void)
 
virtual ~Thread (void)
 
int getProcessorUsage (void)
 
- Public Member Functions inherited from DUNE::Concurrency::Runnable
 Runnable (void)
 
virtual ~Runnable (void)
 
void start (void)
 
void stop (void)
 
void join (void)
 
void stopAndJoin (void)
 
void setPriority (Scheduler::Policy policy, unsigned priority)
 
unsigned getPriority (void)
 
State getState (void)
 
bool isCreated (void)
 
bool isStopping (void)
 
bool isRunning (void)
 
bool isStarting (void)
 
bool isDead (void)
 

Public Attributes

Arguments m_args
 
Path m_log_dir
 
HIDS m_cam
 
bool m_starting
 
CaptureUeyem_capture
 
cv::Mat m_image_cv
 
Framem_frame
 
int m_calib_gain
 
double m_calib_time
 

Static Public Attributes

static const unsigned c_width
 
static const unsigned c_height
 

Additional Inherited Members

- Public Types inherited from DUNE::Concurrency::Runnable
- Protected Member Functions inherited from DUNE::Tasks::Task
void setEntityState (IMC::EntityState::StateEnum state, Status::Code code)
 
void setEntityState (IMC::EntityState::StateEnum state, const std::string &description)
 
IMC::EntityState::StateEnum getEntityState (void) const
 
unsigned int reserveEntity (const std::string &label)
 
template<typename E >
E * reserveEntity (const std::string &label)
 
Entities::BasicEntitygetLocalEntity (const std::string &label)
 
bool stopping (void)
 
bool isActive (void) const
 
bool isActivating (void) const
 
bool isDeactivating (void) const
 
void waitForMessages (double timeout)
 
void consumeMessages (void)
 
template<typename T >
Parameterparam (const std::string &name, T &var)
 
template<typename Y , typename T >
Parameterparam (const std::string &name, T &var)
 
template<typename T >
bool paramChanged (T &var)
 
void paramActive (Parameter::Scope def_scope, Parameter::Visibility def_visibility, bool def_value=false)
 
void setParamSectionEditor (const std::string &name)
 
template<typename M , typename T >
void bind (T *task_obj, void(T::*consumer)(const M *)=&T::consume)
 
template<typename T >
void bind (T *task_obj, const std::vector< uint32_t > &list)
 
template<typename T , typename M >
void bind (T *task_obj, const std::vector< uint32_t > &list, void(T::*consumer)(const M *)=&T::consume)
 
template<typename T >
void bind (T *task_obj, const std::vector< std::string > &list)
 
void bind (unsigned int message_id, AbstractConsumer *consumer)
 
void requestActivation (void)
 
void requestDeactivation (void)
 
void activate (void)
 
void activationFailed (const std::string &reason)
 
void deactivate (void)
 
void deactivationFailed (const std::string &reason)
 
virtual bool onWriteParamsXML (std::ostream &os) const
 
virtual void onEntityReservation (void)
 
virtual void onEntityResolution (void)
 
virtual void onReportEntityState (void)
 
virtual void onRequestDeactivation (void)
 
virtual void onQueryEntityParameters (const IMC::QueryEntityParameters *msg)
 
virtual void onSetEntityParameters (const IMC::SetEntityParameters *msg)
 
virtual void onPushEntityParameters (const IMC::PushEntityParameters *msg)
 
virtual void onPopEntityParameters (const IMC::PopEntityParameters *msg)
 
- Protected Member Functions inherited from DUNE::Concurrency::Thread
void startImpl (void)
 
void stopImpl (void)
 
void joinImpl (void)
 
void setPriorityImpl (Scheduler::Policy policy, unsigned priority)
 
unsigned getPriorityImpl (void)
 
- Protected Attributes inherited from DUNE::Tasks::Task
Contextm_ctx
 
std::vector< Entities::BasicEntity * > m_entities
 

Constructor & Destructor Documentation

Member Function Documentation

void Vision::UI2210MGL::Task::consume ( const IMC::LoggingControl *  msg)
inline
void Vision::UI2210MGL::Task::onActivation ( void  )
inlinevirtual

Called when the task starts/resumes normal execution.

Reimplemented from DUNE::Tasks::Task.

void Vision::UI2210MGL::Task::onDeactivation ( void  )
inlinevirtual

Called when the task stops normal execution and enters an idleness state.

Reimplemented from DUNE::Tasks::Task.

void Vision::UI2210MGL::Task::onRequestActivation ( void  )
inlinevirtual

Called when an external activation request is received.

Derived classes that need to perform extra steps to prepare normal execution should replace the default behaviour of immediate activation with calls to activate() when the request is completed or activationFailed() if the request cannot be honoured.

Reimplemented from DUNE::Tasks::Task.

void Vision::UI2210MGL::Task::onResourceInitialization ( void  )
inlinevirtual

Initialize resources and start capturing frames.

Reimplemented from DUNE::Tasks::Task.

void Vision::UI2210MGL::Task::onResourceRelease ( void  )
inlinevirtual

Release allocated resources.

Reimplemented from DUNE::Tasks::Task.

float Vision::UI2210MGL::Task::pixel2wlen ( int  pix)
inline
void Vision::UI2210MGL::Task::stopCapture ( void  )
inline
int Vision::UI2210MGL::Task::wlen2pixel ( float  wlen)
inline

Member Data Documentation

const unsigned Vision::UI2210MGL::Task::c_height
static

Frame height. 480 is total, 250 is usable.

const unsigned Vision::UI2210MGL::Task::c_width
static

Frame width. Unclear if 640 or 960

Arguments Vision::UI2210MGL::Task::m_args

Configuration parameters.

int Vision::UI2210MGL::Task::m_calib_gain

Current calibration gain.

double Vision::UI2210MGL::Task::m_calib_time

Time of last calibration gain change.

HIDS Vision::UI2210MGL::Task::m_cam

Camera handle.

CaptureUeye* Vision::UI2210MGL::Task::m_capture

Thread for image capture.

Frame* Vision::UI2210MGL::Task::m_frame
cv::Mat Vision::UI2210MGL::Task::m_image_cv

OpenCV frame.

Path Vision::UI2210MGL::Task::m_log_dir

Destination log folder.

bool Vision::UI2210MGL::Task::m_starting

Flag to allow ignoring the first run.

Collaboration diagram for Vision::UI2210MGL::Task:
Collaboration graph