DUNE: Uniform Navigational Environment  2019.02.1
Power::BATMANv2::Task Struct Reference

Public Member Functions

 Task (const std::string &name, Tasks::Context &ctx)
 
void onEntityReservation (void)
 
unsigned getEid (std::string label)
 
void onResourceAcquisition (void)
 
void onResourceInitialization (void)
 
void onResourceRelease (void)
 
void initBoard (bool noRestart)
 
std::string minutesToTime (int minutes)
 
void dispatchData (void)
 
void onMain (void)
 
- Public Member Functions inherited from DUNE::Tasks::Task
 Task (const std::string &name, Context &context)
 
virtual ~Task (void)
 
const char * getName (void) const
 
const char * getSystemName (void) const
 
unsigned int getSystemId (void) const
 
unsigned int getEntityId (void) const
 
unsigned int resolveEntity (const std::string &label) const
 
std::string resolveEntity (unsigned int id) const
 
DebugLevel getDebugLevel (void) const
 
uint16_t getActivationTime (void) const
 
uint16_t getDeactivationTime (void) const
 
unsigned int resolveSystemName (const std::string &name) const
 
const char * resolveSystemId (unsigned int id) const
 
void loadConfig (void)
 
void setPriority (unsigned int value)
 
unsigned int getPriority (void) const
 
void inf (const char *format,...) DUNE_PRINTF_FORMAT(2
 
void void war (const char *format,...) DUNE_PRINTF_FORMAT(2
 
void void void err (const char *format,...) DUNE_PRINTF_FORMAT(2
 
void void void void cri (const char *format,...) DUNE_PRINTF_FORMAT(2
 
void void void void void debug (const char *format,...) DUNE_PRINTF_FORMAT(2
 
void void void void void void trace (const char *format,...) DUNE_PRINTF_FORMAT(2
 
void void void void void void void spew (const char *format,...) DUNE_PRINTF_FORMAT(2
 
void void void void void void void void dispatch (IMC::Message *msg, unsigned int flags=0)
 
void dispatch (IMC::Message &msg, unsigned int flags=0)
 
void dispatchReply (const IMC::Message &original, IMC::Message &msg, unsigned int flags=0)
 
void receive (const IMC::Message *msg)
 
void reserveEntities (void)
 
void resolveEntities (void)
 
void acquireResources (void)
 
void releaseResources (void)
 
void initializeResources (void)
 
void updateParameters (bool act_deact=true)
 
void writeParamsXML (std::ostream &os) const
 
const char * getEntityLabel (void) const
 
void setEntityLabel (const std::string &label)
 
- Public Member Functions inherited from DUNE::Tasks::AbstractTask
 AbstractTask (void)
 
virtual ~AbstractTask (void)
 
- Public Member Functions inherited from DUNE::Concurrency::Thread
 Thread (void)
 
virtual ~Thread (void)
 
int getProcessorUsage (void)
 
- Public Member Functions inherited from DUNE::Concurrency::Runnable
 Runnable (void)
 
virtual ~Runnable (void)
 
void start (void)
 
void stop (void)
 
void join (void)
 
void stopAndJoin (void)
 
void setPriority (Scheduler::Policy policy, unsigned priority)
 
unsigned getPriority (void)
 
State getState (void)
 
bool isCreated (void)
 
bool isStopping (void)
 
bool isRunning (void)
 
bool isStarting (void)
 
bool isDead (void)
 

Public Attributes

SerialPort * m_uart
 
Poll m_poll
 
Arguments m_args
 
DriverBatManm_driver
 
Counter< double > m_wdog
 
IMC::Temperature m_tmp
 
IMC::Voltage m_volt [c_max_values_voltage]
 
IMC::Voltage m_bat_volt
 
IMC::Current m_amp [c_max_values_current]
 
IMC::FuelLevel m_fuel
 
char m_bufer_entity [128]
 
double m_tstamp
 
int m_count_attempts
 
bool m_is_first_reset
 

Additional Inherited Members

- Public Types inherited from DUNE::Concurrency::Runnable
- Protected Member Functions inherited from DUNE::Tasks::Task
void setEntityState (IMC::EntityState::StateEnum state, Status::Code code)
 
void setEntityState (IMC::EntityState::StateEnum state, const std::string &description)
 
IMC::EntityState::StateEnum getEntityState (void) const
 
unsigned int reserveEntity (const std::string &label)
 
template<typename E >
E * reserveEntity (const std::string &label)
 
Entities::BasicEntitygetLocalEntity (const std::string &label)
 
bool stopping (void)
 
bool isActive (void) const
 
bool isActivating (void) const
 
bool isDeactivating (void) const
 
void waitForMessages (double timeout)
 
void consumeMessages (void)
 
template<typename T >
Parameterparam (const std::string &name, T &var)
 
template<typename Y , typename T >
Parameterparam (const std::string &name, T &var)
 
template<typename T >
bool paramChanged (T &var)
 
void paramActive (Parameter::Scope def_scope, Parameter::Visibility def_visibility, bool def_value=false)
 
void setParamSectionEditor (const std::string &name)
 
template<typename M , typename T >
void bind (T *task_obj, void(T::*consumer)(const M *)=&T::consume)
 
template<typename T >
void bind (T *task_obj, const std::vector< uint32_t > &list)
 
template<typename T , typename M >
void bind (T *task_obj, const std::vector< uint32_t > &list, void(T::*consumer)(const M *)=&T::consume)
 
template<typename T >
void bind (T *task_obj, const std::vector< std::string > &list)
 
void requestActivation (void)
 
void requestDeactivation (void)
 
void activate (void)
 
void activationFailed (const std::string &reason)
 
void deactivate (void)
 
void deactivationFailed (const std::string &reason)
 
virtual bool onWriteParamsXML (std::ostream &os) const
 
virtual void onEntityResolution (void)
 
virtual void onReportEntityState (void)
 
virtual void onUpdateParameters (void)
 
virtual void onRequestActivation (void)
 
virtual void onRequestDeactivation (void)
 
virtual void onActivation (void)
 
virtual void onDeactivation (void)
 
virtual void onQueryEntityParameters (const IMC::QueryEntityParameters *msg)
 
virtual void onSetEntityParameters (const IMC::SetEntityParameters *msg)
 
virtual void onPushEntityParameters (const IMC::PushEntityParameters *msg)
 
virtual void onPopEntityParameters (const IMC::PopEntityParameters *msg)
 
- Protected Member Functions inherited from DUNE::Concurrency::Thread
void startImpl (void)
 
void stopImpl (void)
 
void joinImpl (void)
 
void setPriorityImpl (Scheduler::Policy policy, unsigned priority)
 
unsigned getPriorityImpl (void)
 
- Protected Attributes inherited from DUNE::Tasks::Task
Contextm_ctx
 
std::vector< Entities::BasicEntity * > m_entities
 

Constructor & Destructor Documentation

Member Function Documentation

unsigned Power::BATMANv2::Task::getEid ( std::string  label)
inline
std::string Power::BATMANv2::Task::minutesToTime ( int  minutes)
inline

References DUNE::Math::min().

void Power::BATMANv2::Task::onEntityReservation ( void  )
inlinevirtual
void Power::BATMANv2::Task::onResourceAcquisition ( void  )
inlinevirtual
void Power::BATMANv2::Task::onResourceInitialization ( void  )
inlinevirtual

Initialize resources.

Reimplemented from DUNE::Tasks::Task.

References Power::BATMANv2::DriverBatMan::stopAcquisition().

void Power::BATMANv2::Task::onResourceRelease ( void  )
inlinevirtual

Release resources.

Reimplemented from DUNE::Tasks::Task.

Member Data Documentation

IMC::Current Power::BATMANv2::Task::m_amp[c_max_values_current]

Current message.

Arguments Power::BATMANv2::Task::m_args

Task arguments.

IMC::Voltage Power::BATMANv2::Task::m_bat_volt

Voltage of batteries message.

char Power::BATMANv2::Task::m_bufer_entity[128]

Buffer forEntityState.

int Power::BATMANv2::Task::m_count_attempts

Count for attempts.

DriverBatMan* Power::BATMANv2::Task::m_driver

Driver of BatMan.

IMC::FuelLevel Power::BATMANv2::Task::m_fuel

Fuel Level message.

bool Power::BATMANv2::Task::m_is_first_reset

Flag to control reset of board.

Poll Power::BATMANv2::Task::m_poll

I/O Multiplexer.

IMC::Temperature Power::BATMANv2::Task::m_tmp

Temperature message.

double Power::BATMANv2::Task::m_tstamp

Read timestamp.

SerialPort* Power::BATMANv2::Task::m_uart

Serial port handle.

IMC::Voltage Power::BATMANv2::Task::m_volt[c_max_values_voltage]

Voltage message.

Counter<double> Power::BATMANv2::Task::m_wdog

Watchdog.

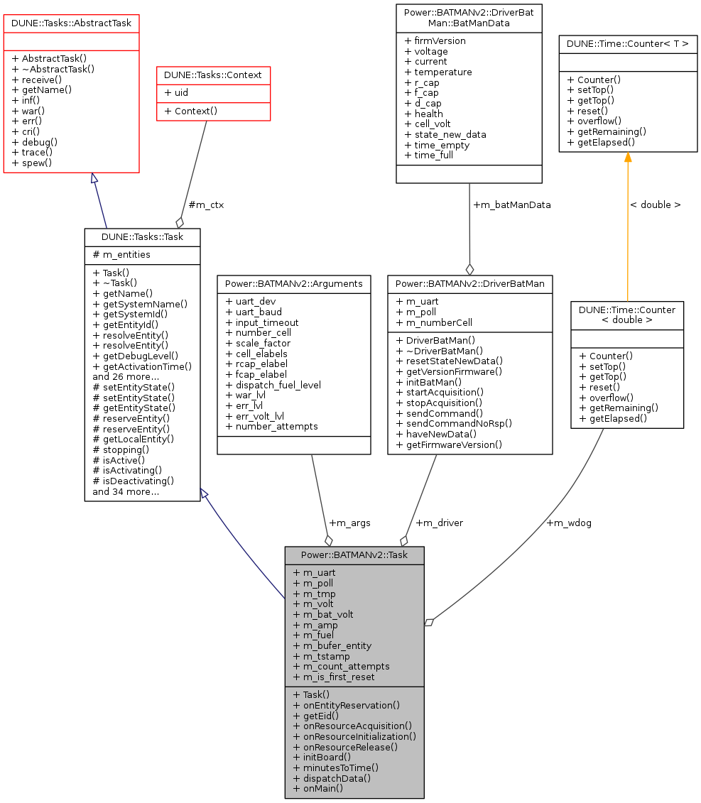
Collaboration diagram for Power::BATMANv2::Task:
Collaboration graph