DUNE: Uniform Navigational Environment  2019.02.1
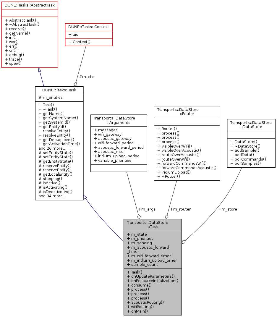
Transports::DataStore::Task Struct Reference

Public Member Functions

 Task (const std::string &name, Tasks::Context &ctx)
 
void onUpdateParameters (void)
 
void onResourceInitialization (void)
 
void consume (const IMC::Message *msg)
 
void process (const IMC::EstimatedState *msg)
 
void process (const IMC::HistoricData *msg)
 
void process (const IMC::HistoricDataQuery *msg)
 
void acousticRouting ()
 
void wifiRouting ()
 
void onMain (void)
 
- Public Member Functions inherited from DUNE::Tasks::Task
 Task (const std::string &name, Context &context)
 
virtual ~Task (void)
 
const char * getName (void) const
 
const char * getSystemName (void) const
 
unsigned int getSystemId (void) const
 
unsigned int getEntityId (void) const
 
unsigned int resolveEntity (const std::string &label) const
 
std::string resolveEntity (unsigned int id) const
 
DebugLevel getDebugLevel (void) const
 
uint16_t getActivationTime (void) const
 
uint16_t getDeactivationTime (void) const
 
unsigned int resolveSystemName (const std::string &name) const
 
const char * resolveSystemId (unsigned int id) const
 
void loadConfig (void)
 
void setPriority (unsigned int value)
 
unsigned int getPriority (void) const
 
void inf (const char *format,...) DUNE_PRINTF_FORMAT(2
 
void void war (const char *format,...) DUNE_PRINTF_FORMAT(2
 
void void void err (const char *format,...) DUNE_PRINTF_FORMAT(2
 
void void void void cri (const char *format,...) DUNE_PRINTF_FORMAT(2
 
void void void void void debug (const char *format,...) DUNE_PRINTF_FORMAT(2
 
void void void void void void trace (const char *format,...) DUNE_PRINTF_FORMAT(2
 
void void void void void void void spew (const char *format,...) DUNE_PRINTF_FORMAT(2
 
void void void void void void void void dispatch (IMC::Message *msg, unsigned int flags=0)
 
void dispatch (IMC::Message &msg, unsigned int flags=0)
 
void dispatchReply (const IMC::Message &original, IMC::Message &msg, unsigned int flags=0)
 
void receive (const IMC::Message *msg)
 
void reserveEntities (void)
 
void resolveEntities (void)
 
void acquireResources (void)
 
void releaseResources (void)
 
void initializeResources (void)
 
void updateParameters (bool act_deact=true)
 
void writeParamsXML (std::ostream &os) const
 
const char * getEntityLabel (void) const
 
void setEntityLabel (const std::string &label)
 
- Public Member Functions inherited from DUNE::Tasks::AbstractTask
 AbstractTask (void)
 
virtual ~AbstractTask (void)
 
- Public Member Functions inherited from DUNE::Concurrency::Thread
 Thread (void)
 
virtual ~Thread (void)
 
int getProcessorUsage (void)
 
- Public Member Functions inherited from DUNE::Concurrency::Runnable
 Runnable (void)
 
virtual ~Runnable (void)
 
void start (void)
 
void stop (void)
 
void join (void)
 
void stopAndJoin (void)
 
void setPriority (Scheduler::Policy policy, unsigned priority)
 
unsigned getPriority (void)
 
State getState (void)
 
bool isCreated (void)
 
bool isStopping (void)
 
bool isRunning (void)
 
bool isStarting (void)
 
bool isDead (void)
 

Public Attributes

DataStore m_store
 
Arguments m_args
 
IMC::EstimatedState m_state
 
std::map< std::string, int > m_priorities
 
std::map< std::pair< int, int >, IMC::HistoricData * > m_sending
 
Time::Counter< double > m_acoustic_forward_timer
 
Time::Counter< double > m_wifi_forward_timer
 
Time::Counter< double > m_iridium_upload_timer
 
int sample_count
 
Router m_router
 

Additional Inherited Members

- Public Types inherited from DUNE::Concurrency::Runnable
- Protected Member Functions inherited from DUNE::Tasks::Task
void setEntityState (IMC::EntityState::StateEnum state, Status::Code code)
 
void setEntityState (IMC::EntityState::StateEnum state, const std::string &description)
 
IMC::EntityState::StateEnum getEntityState (void) const
 
unsigned int reserveEntity (const std::string &label)
 
template<typename E >
E * reserveEntity (const std::string &label)
 
Entities::BasicEntitygetLocalEntity (const std::string &label)
 
bool stopping (void)
 
bool isActive (void) const
 
bool isActivating (void) const
 
bool isDeactivating (void) const
 
void waitForMessages (double timeout)
 
void consumeMessages (void)
 
template<typename T >
Parameterparam (const std::string &name, T &var)
 
template<typename Y , typename T >
Parameterparam (const std::string &name, T &var)
 
template<typename T >
bool paramChanged (T &var)
 
void paramActive (Parameter::Scope def_scope, Parameter::Visibility def_visibility, bool def_value=false)
 
void setParamSectionEditor (const std::string &name)
 
template<typename M , typename T >
void bind (T *task_obj, void(T::*consumer)(const M *)=&T::consume)
 
template<typename T >
void bind (T *task_obj, const std::vector< uint32_t > &list)
 
template<typename T , typename M >
void bind (T *task_obj, const std::vector< uint32_t > &list, void(T::*consumer)(const M *)=&T::consume)
 
template<typename T >
void bind (T *task_obj, const std::vector< std::string > &list)
 
void requestActivation (void)
 
void requestDeactivation (void)
 
void activate (void)
 
void activationFailed (const std::string &reason)
 
void deactivate (void)
 
void deactivationFailed (const std::string &reason)
 
virtual bool onWriteParamsXML (std::ostream &os) const
 
virtual void onEntityReservation (void)
 
virtual void onEntityResolution (void)
 
virtual void onReportEntityState (void)
 
virtual void onResourceAcquisition (void)
 
virtual void onResourceRelease (void)
 
virtual void onRequestActivation (void)
 
virtual void onRequestDeactivation (void)
 
virtual void onActivation (void)
 
virtual void onDeactivation (void)
 
virtual void onQueryEntityParameters (const IMC::QueryEntityParameters *msg)
 
virtual void onSetEntityParameters (const IMC::SetEntityParameters *msg)
 
virtual void onPushEntityParameters (const IMC::PushEntityParameters *msg)
 
virtual void onPopEntityParameters (const IMC::PopEntityParameters *msg)
 
- Protected Member Functions inherited from DUNE::Concurrency::Thread
void startImpl (void)
 
void stopImpl (void)
 
void joinImpl (void)
 
void setPriorityImpl (Scheduler::Policy policy, unsigned priority)
 
unsigned getPriorityImpl (void)
 
- Protected Attributes inherited from DUNE::Tasks::Task
Contextm_ctx
 
std::vector< Entities::BasicEntity * > m_entities
 

Constructor & Destructor Documentation

Member Function Documentation

void Transports::DataStore::Task::onResourceInitialization ( void  )
inlinevirtual

Called when the task is instructed to initialize resources acquired previously or whose initialization depends on run-time parameters.

Reimplemented from DUNE::Tasks::Task.

void Transports::DataStore::Task::onUpdateParameters ( void  )
inlinevirtual

Called when the task is instructed to update its run-time parameters.

Derived classes that need to compute auxiliary values based on run-time parameters should override this function.

Reimplemented from DUNE::Tasks::Task.

References Transports::DataStore::Arguments::acoustic_forward_period, Transports::DataStore::Arguments::iridium_upload_period, Transports::DataStore::Arguments::messages, and Transports::DataStore::Arguments::wifi_forward_period.

void Transports::DataStore::Task::process ( const IMC::EstimatedState *  msg)
inline

Updates position of this platform.

void Transports::DataStore::Task::process ( const IMC::HistoricData *  msg)
inline

Process incoming HistoricData (multi-hop forwarding)

void Transports::DataStore::Task::process ( const IMC::HistoricDataQuery *  msg)
inline

Handle incoming HistoricDataQuery messages.

void Transports::DataStore::Task::wifiRouting ( )
inline

Member Data Documentation

Time::Counter<double> Transports::DataStore::Task::m_acoustic_forward_timer

Timer used for forwarding data over acoustic modem.

Arguments Transports::DataStore::Task::m_args

task arguments

Time::Counter<double> Transports::DataStore::Task::m_iridium_upload_timer

Timer used for uploading data over iridium.

std::map<std::string, int> Transports::DataStore::Task::m_priorities

priority for each message type

Router Transports::DataStore::Task::m_router

Router is used to forward data to other systems.

std::map<std::pair<int, int>, IMC::HistoricData*> Transports::DataStore::Task::m_sending

messages currently on the way to their destination

IMC::EstimatedState Transports::DataStore::Task::m_state

last position from local platform

DataStore Transports::DataStore::Task::m_store

object used to store samples locally

Time::Counter<double> Transports::DataStore::Task::m_wifi_forward_timer

Timer used for forwarding data over wifi.

int Transports::DataStore::Task::sample_count

Number of stored local samples.

Collaboration diagram for Transports::DataStore::Task:
Collaboration graph